Business DEX:— Configuration_and_logistics Date: 2012/10/01 17:45:20
Revision: 1.19

Configuration_and_logistics ISO 10303-239 Representation

The following sections provide a detailed description on how to represent the US Navy Configuration and Logistics DEX using ISO 10303-239 PLCS. This is defined using the approriate PLCS templates, PLCS reference data and US Navy reference data as required.

This definition may be further tailored by specific parties by extending the reference data defined in the PLCS reference data library.

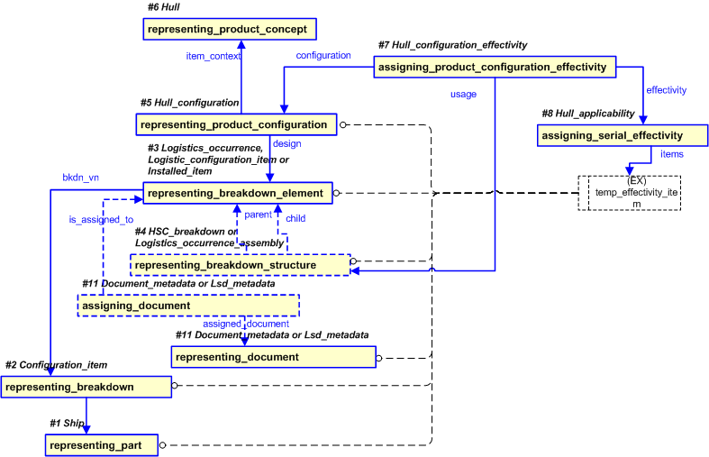
The information requirements to be exchanged by the US Navy Configuration and Logistics DEX has been summarised in the previous sections and illustrated in Figure 3 to Figure 18. A summary of how this information is represented in PLCS is provided in Figure 19 and expanded in subsequent sections.



Figure 19 —  Overview of PLCS templates used to represent the information requirements

Figure 19 —  Overview of PLCS templates used to represent the information requirements

Figure 19 shows a simplified view of the main templates required for the key concepts. These are briefly described below.

Template: #0 representing_message - Message
The template representing_message is used to represent a message containing the meta data about the message and its content.
Template: #1 representing_part - Ship
The template representing_part is used to represent the Ship in the archival message.
Template: #2 representing_breakdown - Configuration_item and definition associated with the Ship.
The template representing_breakdown is used to collate the occurrences associated with a defined Configuration_item associated with the Ship.
Template: #3 representing_breakdown_element - Logistics_occurrence, Logistics_configuration_item, or Installed_item.
The template representing_breakdown_element is used to represent the Logistics_occurrence, Logistics_configuration_item, or Installed_item as part of the Logistics_occurrence_assembly or HSC_breakdown associated with the Ship.
Template: #4 representing_breakdown_structure - Logistics_occurrence_assembly or HSC_breakdown associated with the Ship.
The template representing_breakdown_structure is used to represent the parent-child relationship structures of the Logistics_occurrence, Logistics_configuration_item, or Installed_item within the Ship.
Template: #5 representing_product_configuration - Hull_configuration.
The template representing_product_configuration is used to represent a particular configuration for a given Hull associated with the Ship.
Template: #6 representing_product_concept - Hull.
The template representing_product_concept is used to represent the context, i.e. the Hull associated with the Ship, for the configuration being defined.
Template: #7 assigning_product_configuration_effectivity - Hull_configuration effectivity.
The template assigning_product_configuration_effectivity is used to associate the effective (root) usage of a Logistics_occurrence_assembly structure or HSC_breakdown structure with a given Hull_applicability and Hull_configuration associated with the Ship. Depending upon the scope of an exchange, other structures (e.g. Design_occurrence_assembly or System_breakdown structures) may also be targeted by additional instances of this template.
Template: #8 assigning_serial_effectivity - Hull_applicability.
The template assigning_serial_effectivity is used to represent the Hull_applicability of the Logistic_occurrence, Logistics_configuration_item, Installed_item, and/or other components required to define the Hull_configuration for the Ship and Hull numbers specified.
Template: #9 representing_breakdown_element_realization - Has_supply_support_identified_by.
The template representing_breakdown_element_realization is used to represent the optional "Has_supply_support_identified_by" relationship between a Logistics_configuration_item (or subclass) and a Repairable_part.
Template: #10 representing_part - Repairable_part.
The template representing_part is used to represent a Repairable_part.
Template: #11 representing_document - Document_metadata or Lsd_metadata.
The template representing_document is used to represent the Document_metadata or Lsd_metadata associated with the Logistics_occurrence, Installed_item and/or Hull_applicability associated with the Ship.
Template: #12 assigning_document - Is_documented_by.
The template assigning_document is used to represent the relationship to Document_metadata or Lsd_metadata associated with the Logistics_occurrence, Installed_item and/or Hull_applicability associated with the Ship.
Note:
The following are not in scope for the initial draft of this DEX, but added for completeness.
Template: #13 representing_product_relationship - Has_breakdown.
The template representing_product_relationship is used to represent the optional "Has_breakdown" relationship between an HSC_breakdown and a System_breakdown.
Template: #14 representing_breakdown_element_realization - Logisitics_occurrence.design_occurrence.
The template representing_breakdown_element_realization is used to represent the optional "Logisitics_occurrence.design_occurrence" relationship between a Logistics_occurrence (or subclass) and a Design_occurrence.
Template: #15 representing_breakdown_structure - Design_occurrence_assembly_structure or System_breakdown.
The template representing_breakdown_structure is used to represent the structure (parent - child relationships) of a Design_occurrence_assembly or System_breakdown associated with the Ship.
Template: #16 representing_breakdown_element - Design_occurrence.
The template representing_breakdown_element is used to represent a Design_occurrence associated with the Ship.

Each of these may be further characterized by other templates to provide the more specific attributes associated with each concept. This mapping to the templates is described in the various sections below through a series of template tables.

Detailed ISO 10303-239 Representation

Message

The PLCS representation for Message is described in Figure 19 above.

Template: #0 representing_message - Message
The template representing_message is used to represent a message containing the meta data about the message and its content.
Template 0 (Figure 19): representing_message
Description
Parameter name: Parameter value: Parameter description:
rep_msg_id   Sending system id for the message.
rep_msg_id_class_name Message_identification_code The name of the class being used to classify the identification (Identification_assignment) of the message. This provides the role or reason for the identification.
rep_msg_id_ecl_id urn:plcs:rdl:std The identifier of the External_class_library storing the definition of the class referenced by the parameter @id_class_name.
rep_msg_id_owner   Sending organisation name identifier
rep_msg_id_owner_class_name Organization_identification_code or Organization_name The name of the class being used to classify the identification of the organization. For example CAGE code, or organization name.
rep_msg_id_owner_ecl_id urn:plcs:rdl:std The id of the External_class_library storing the @id_owner_class_name.
date_class_name Date_actual_extraction Date when the data was extracted for the message.
date_ecl_id urn:plcs:rdl:std The id of the External_class_library storing the date_class_name.
year   The 'year' component of: the date the data was extracted from the system and the message created.
month   The 'month' component of: the date the data was extracted from the system and the message created.
day   The 'day' component of: the date the data was extracted from the system and the message created. This can be in local time or UTC
hour   The 'hour' component of: the date the data was extracted from the system and the message created. This can be in local time or UTC.
minute   The 'minute' component of: the date the data was extracted from the system and the message created. This can be in local time or UTC.
second   The 'second' component of: the date the data was extracted from the system and the message created. This can be in local time or UTC
sense   The direction of the offset. Enumeration values: 'ahead', 'exact' or 'behind'.
hour_offset   The number of hours by which a time is offset from Coordinated Universal Time.
minute_offset   The number of minutes by which a time is offset from Coordinated Universal Time. The value of this attribute need not be specified. This parameter is optional. If not given, it will remain unset.
ap239_id_class_name AP239_ed1_message The name of the class being used to classify the Message as a container of ISO 10303-239 data of a given version. The subclasses identify the version of ISO 10303-239 to which the data in the message conforms. A subclass of the following is to be used.
ap239_id_ecl_id urn:plcs:rdl:std The id of the External_class_library storing the @ap239_id_class_name
dex_id_class_name DEX_message_configuration_and_logistics_v1 The name of the class being used to classify the Message as a container of an identified DEX. The subclasses define the DEX to which the data in the message conforms. A subclass of the following is to be used.
dex_id_ecl_id urn:plcs:rdl:usn_defense The id of the External_class_library storing the @dex_id_class_name
content #1, #4 The focus of content for the message.

Ship

The PLCS representation for Ship is described in Figure 20 below.



Figure 20 —  PLCS representation of Ship

Figure 20 —  PLCS representation of Ship

The basic representation of the Ship and its identification is done in accordance with the template representing_part. Template instantiation for a part being the Ship within this DEX, shall follow the rules defined in the template table: Template #1(Figure 20) below.

Template #1 (Figure 20): representing_part
Description Representation of the Ship being the Product in Focus.
Parameter name: Parameter value: Parameter description:
part_id Ship.id The identifier of the Ship.
part_id_class_name "Ship_id" (urn:plcs:rdl:usn_defense:Ship_id) or subclass thereof. The name of the class being used to classify the identifier being assigned to the Ship (i.e. the part_id).
part_id_ecl_id urn:plcs:rdl:usn_defense The location of the External_class_library that stores the class used to classify the Ship.id (part_id).
part_org_id Ship.owner The name or identifier of the organization that owns the Ship id (@part_id).
part_org_id_class_name "Organization identification code" (urn:plcs:rdl:std:Organization identification code) or "Organization name" (urn:plcs:rdl:std:Organization name) or subclass thereof. The name of the class being used to classify the identification of the Ship.owner organization (@part_org_id) responsible for creating the part representation (@part_id).
part_org_id_ecl_id urn:plcs:rdl:std The identifier of the External_class_library storing the definition of the External_class used to classify the Ship.owner organization identifier (@part_org_id).
part_vn_id Ship.version The version identifier associated with the Ship.
part_vn_id_class_name "Version identification code" (urn:plcs:rdl:std:Version identification code) or subclass thereof. The name of the class being used to classify the identifier assigned ( Identification_assignment ) to the Ship version (i.e. the part_vn_id)
part_vn_id_ecl_id urn:plcs:rdl:std The location of the External_class_library that stores the class used to classify the part version id.
part_vn_org_id Ship.owner The name or identifier of the organization that owns the Ship version identifier (@part_vn_id).
part_vn_org_id_class_name "Organization identification code" (urn:plcs:rdl:std:Organization identification code) or "Organization name" (urn:plcs:rdl:std:Organization name) or subclass thereof. The name of the class being used to classify the identification (Identification_assignment) of the organization responsible for providing the Ship version representation.
part_vn_org_id_ecl_id urn:plcs:rdl:std The identifier of the External_class_library storing the definition of the External_class used to classify the Ship.owner organization identifier (@part_vn_org_id).
domain "Application domain" (urn:plcs:rdl:std:Application domain) or subclass thereof.

NOTE    Part information related to Logistics Support Analysis is recommended to use the subclass "Product life cycle support" (urn:plcs:rdl:std:Product life cycle support).

The identifier of the External_class_library used to describe the type of application domain of the View_definition_context instance.
domain_ecl_id urn:plcs:rdl:std The location of the External_class_library that stores the class used to classify the View_definition_context from an application domain perspective.
life_cycle_stage "Life cycle stage" (urn:plcs:rdl:std:Life cycle stage) or subclass thereof.

NOTE    Part information related to Logistics Support Analysis is recommended to use the subclass "Development stage" (urn:plcs:rdl:std:Development stage).

The identifier of the External_class_library used to describe the type of life cycle stage of the View_definition_context instance.
life_cycle_stage_ecl_id urn:plcs:rdl:std The location of the External_class_library that stores the class used to classify the View_definition_context from a life cycle stage perspective.
Template #1-1 (Figure 20): assigning_code
Description Representation of the Ship_type parameter associated with the Ship.
Parameter name: Parameter value: Parameter description:
class_name Ship.Ship_type The text representing the code.
code_class_name "Ship_type_code" (urn:plcs:rdl:usn_defense:Ship_type_code) or subclass thereof. The name of the class in the reference data library (External_class) being used to determine type of code.
code_ecl_id urn:plcs:rdl:usn_defense The id of the External_class_library that stores the External_class given in @code_class_name.
items #1 The items to which the Class is assigned.
Template #1-2 (Figure 20): assigning_identification_with_no_organization
Description Representation of the Hull_number parameter associated with the Ship.
Parameter name: Parameter value: Parameter description:
id Ship.Hull_number The identifier that is being assigned.
id_class_name   The name of the class being used to classify the identification (Identification_assignment). This provides the role or reason for the identification. For example CAGE code.
"Hull_number" (urn:plcs:rdl:usn_defense:Hull_number) or subclass thereof. The name of the class being used to classify the identification (Identification_assignment). This provides the role or reason for the identification. For example CAGE code.
id_ecl_id urn:plcs:rdl:usn_defense The identifier of the External_class_library storing the definition of the class referenced by the parameter @id_class_name.
items #1 The items being identified
Template #1-3 (Figure 20): assigning_identification_with_no_organization
Description Representation of the Ship_class parameter associated with the Ship.
Parameter name: Parameter value: Parameter description:
id Ship.Ship_class The identifier that is being assigned.
id_class_name   The name of the class being used to classify the identification (Identification_assignment). This provides the role or reason for the identification. For example CAGE code.
"Ship_class" (urn:plcs:rdl:usn_defense:Ship_class) or subclass thereof. The name of the class being used to classify the identification (Identification_assignment). This provides the role or reason for the identification. For example CAGE code.
id_ecl_id urn:plcs:rdl:usn_defense The identifier of the External_class_library storing the definition of the class referenced by the parameter @id_class_name.
items #1 The items being identified
Template #1-4 (Figure 20): assigning_code
Description Representation of the Ship_classification parameter associated with the Ship.
Parameter name: Parameter value: Parameter description:
class_name Ship.Ship_classification The text representing the code.
code_class_name "Ship_classification_code" (urn:plcs:rdl:usn_defense:Ship_classification_code) or subclass thereof. The name of the class in the reference data library (External_class) being used to determine type of code.
code_ecl_id urn:plcs:rdl:usn_defense The id of the External_class_library that stores the External_class given in @code_class_name.
items #1 The items to which the Class is assigned.
Template #1-5 (Figure 20): assigning_identification_with_no_organization
Description Representation of the Unit_identification_code parameter associated with the Ship.
Parameter name: Parameter value: Parameter description:
id Ship.Unit_identification_code The identifier that is being assigned.
id_class_name   The name of the class being used to classify the identification (Identification_assignment). This provides the role or reason for the identification. For example CAGE code.
"Unit_identification_code" (urn:plcs:rdl:usn_defense:Unit_identification_code) or subclass thereof. The name of the class being used to classify the identification (Identification_assignment). This provides the role or reason for the identification. For example CAGE code.
id_ecl_id urn:plcs:rdl:usn_defense The identifier of the External_class_library storing the definition of the class referenced by the parameter @id_class_name.
items #1 The items being identified
Template #1-6 (Figure 20): assigning_code
Description Representation of the Type_commander_code parameter associated with the Ship.
Parameter name: Parameter value: Parameter description:
class_name Ship.Type_commander_code The text representing the code.
code_class_name "Type_commander_code" (urn:plcs:rdl:usn_defense:Type_commander_code) or subclass thereof. The name of the class in the reference data library (External_class) being used to determine type of code.
code_ecl_id urn:plcs:rdl:usn_defense The id of the External_class_library that stores the External_class given in @code_class_name.
items #1 The items to which the Class is assigned.
Template #1-7 (Figure 20): assigning_code
Description Representation of the Hierarchical_structure_code_indicator parameter associated with the Ship.
Parameter name: Parameter value: Parameter description:
class_name Ship.Hierarchical_strutcure_code_indicator The text representing the code.
code_class_name "HSC_type" (urn:plcs:rdl:usn_defense:HSC_type) or subclass thereof. The name of the class in the reference data library (External_class) being used to determine type of code.
code_ecl_id urn:plcs:rdl:usn_defense The id of the External_class_library that stores the External_class given in @code_class_name.
items #1 The items to which the Class is assigned.
Template #1-8 (Figure 20): assigning_code
Description Representation of the Activity_status_code parameter associated with the Ship.
Parameter name: Parameter value: Parameter description:
class_name Ship.Activity_status_code The text representing the code.
code_class_name "Activity_status_code" (urn:plcs:rdl:usn_defense:Activity_status_code) or subclass thereof. The name of the class in the reference data library (External_class) being used to determine type of code.
code_ecl_id urn:plcs:rdl:usn_defense The id of the External_class_library that stores the External_class given in @code_class_name.
items #1 The items to which the Class is assigned.

NOTE    Representation of version identification where the version identification is not known shall follow the guidelines given in the assigning_identification template.

Configuration_item

The PLCS representation for the requirements of the Configuration_item is described in Figure 21 below.



Figure 21 —  PLCS representation of Configuration_item

Figure 21 —  PLCS representation of Configuration_item

The basic representation of the Configuration_item and its definition is done in accordance with the template representing_breakdown. Template instantiation of the breakdown representing the Configuration_item within this DEX, shall follow the rules defined in the template table: Template #2(Figure 21) below.

Template #2 (Figure 21): representing_breakdown
Description Representation of the Configuration_item and definition.
Parameter name: Parameter value: Parameter description:
id Configuration_item.Id The identifier of the Breakdown.
id_class_name "Configuration_item_identification_code" (urn:plcs:rdl:usn_defense:Configuration_item_identification_code) or subclass thereof. The name of the class being used to classify the identification (Identification_assignment) of the breakdown. This provides the role or reason for the identification.
id_ecl_id urn:plcs:rdl:usn_defense The identifier of the External_class_library storing the definition of the class referenced by the parameter @id_class_name.
id_owner Configuration_item.Owner The name or identifier of the organization owning the id or name (@id).
id_owner_class_name "Organization identification code" (urn:plcs:rdl:std:Organization identification code) or "Organization name" (urn:plcs:rdl:std:Organization name) or subclass thereof. The name of the class being used to classify the identification of the organization (@id_owner). For example CAGE code, or organization name.
id_owner_ecl_id urn:plcs:rdl:std The id of the External_class_library storing the @id_owner_class_name.
bkdn_type "Discipline_indicator" (urn:plcs:rdl:usn_defense:Discipline_indicator) or subclass thereof. The name of the class being used to classify the Breakdown.
bkdn_type_ecl_id urn:plcs:rdl:usn_defense The identifier of the External_class_library storing the definition of the class referenced by the parameter @bkdn_type.
vn_id Configuration_item.Version The identifier of the Breakdown_version.
vn_id_class_name "Version identification code" (urn:plcs:rdl:std:Version identification code) or subclass thereof. The name of the class being used to classify the identification (Identification_assignment) of the breakdown version. This provides the role or reason for the identification.
vn_id_ecl_id urn:plcs:rdl:std The identifier of the External_class_library storing the definition of the class referenced by the parameter @vn_id_class_name.
vn_id_owner Configuration_item.Owner The name or identifier of the organization owning the @vn_id.
vn_id_owner_class_name "Organization identification code" (urn:plcs:rdl:std:Organization identification code) or "Organization name" (urn:plcs:rdl:std:Organization name) or subclass thereof. The name of the class being used to classify the identification of the organization (@vn_id_owner). For example CAGE code, or organization name.
vn_id_owner_ecl_id urn:plcs:rdl:std The id of the External_class_library storing the @vn_id_owner_class_name.
of_product #1 The product that has been broken down.
Template #2-1 (Figure 21): assigning_identification_with_no_organization
Description Representation of the name associated with the Configuration_item.
Parameter name: Parameter value: Parameter description:
id Configuration_item.Name The identifier that is being assigned.
id_class_name "Name" (urn:plcs:rdl:std:Name) or subclass thereof. The name of the class being used to classify the identification (Identification_assignment). This provides the role or reason for the identification. For example CAGE code.
id_ecl_id urn:plcs:rdl:std The identifier of the External_class_library storing the definition of the class referenced by the parameter @id_class_name.
items #2 The items being identified
Template #2-2 (Figure 21): assigning_descriptor
Description Representation of the description associated with the Configuration_item.
Parameter name: Parameter value: Parameter description:
descr Configuration_item.Description The text being assigned as a descriptor.
class_name "Description" (urn:plcs:rdl:std:Description) or subclass thereof. The name of the class (External_class) being used to determine type of descriptor.
ecl_id urn:plcs:rdl:std The id of the External_class_library that stores the class.
is_assigned_to #2 The entity to which the Document_assignment is assigned.
Template #2-3 (Figure 21): assigning_time
Description Representation of the create_date associated with the Configuration_item_definition.
Parameter name: Parameter value: Parameter description:
date_class_name "Date actual creation" (urn:plcs:rdl:std:Date actual creation) or subclass thereof. The name of the class being used to classify the role date assignment, e.g. the start date.
date_ecl_id urn:plcs:rdl:std The id of the External_class_library in which the date class is defined.
year Configuration_item.create_date(year) Calendar_date year_component
month Configuration_item.create_date(month) Calendar_date month_component
day Configuration_item.create_date(day) Calendar_date day_component
hour Configuration_item.create_date(hour) Local_time year_component of the date and time.
minute Configuration_item.create_date(minute) Local_time month_component of the date and time. This parameter is optional. If not given, it will remain unset.
second Configuration_item.create_date(second) Local_time day_component of the date and time. This parameter is optional. If not given, it will remain unset.
sense Configuration_item.create_date(UTC+-) The direction of the offset. Enumeration values: 'ahead', 'exact' or 'behind'.
hour_offset Configuration_item.create_date(hour_offset) The number of hours by which a time is offset from Coordinated Universal Time.
minute_offset Configuration_item.create_date(minute_offset) The number of minutes by which a time is offset from Coordinated Universal Time. The value of this attribute need not be specified. This parameter is optional. If not given, it will remain unset.
items #2 The items to which the date is assigned.
Template #2-4 (Figure 21): assigning_person_in_organization
Description Representation of the create_user associated with the Configuration_item_definition.
Parameter name: Parameter value: Parameter description:
last_name Configuration_item_definition.Create_user(SurName) the last name (surname) of the person doing the approval
first_name Configuration_item_definition.Create_user(ForName) The first element of the Person's list of forenames. This parameter is optional.
middle_names Configuration_item_definition.Create_user(MiddleName) The Person's other forenames.
prefix_titles Configuration_item_definition.Create_user(Prefix) The text that specifies the Person's social or professional standing and appear before his or her names. This parameter is optional.
suffix_titles Configuration_item_definition.Create_user(Suffix) The text that specifies the Person's social or professional standing and appear after his or her names. This parameter is optional.
org_id Configuration_item.Owner The identifier or name of the organization.
org_id_class_name "Organization identification code" (urn:plcs:rdl:std:Organization identification code) or "Organization name" (urn:plcs:rdl:std:Organization name) or subclass thereof. The name of the class used to classify the identification (Identification_assignment) of the organization. This provides the role or reason for the identification. For example CAGE code.
org_id_ecl_id urn:plcs:rdl:std The identifier of the External_class_library storing the definition of the class referenced by the parameter @org_id_class_name class.
person_role_class_name "Creator of" (urn:plcs:rdl:std:Creator of) or subclass thereof. The name of the class being used to classify the person assignment () This provides the role for the assignment.
person_role_ecl_id urn:plcs:rdl:std The identifier of the External_class_library storing the definition of the class referenced by the parameter @person_role_class_name class.
items #2 The items to which the person is assigned
Template #2-5 (Figure 21): assigning_person_in_organization
Description Representation of the responsible (person) associated with the Configuration_item_definition.
Parameter name: Parameter value: Parameter description:
last_name Configuration_item_definition.Responsible(SurName) the last name (surname) of the person doing the approval
first_name Configuration_item_definition.Responsible(ForName) The first element of the Person's list of forenames. This parameter is optional.
middle_names Configuration_item_definition.Responsible(MiddleName) The Person's other forenames.
prefix_titles Configuration_item_definition.Responsible(Prefix) The text that specifies the Person's social or professional standing and appear before his or her names. This parameter is optional.
suffix_titles Configuration_item_definition.Responsible(Suffix) The text that specifies the Person's social or professional standing and appear after his or her names. This parameter is optional.
org_id Configuration_item.Owner The identifier or name of the organization.
org_id_class_name "Organization identification code" (urn:plcs:rdl:std:Organization identification code) or "Organization name" (urn:plcs:rdl:std:Organization name) or subclass thereof. The name of the class used to classify the identification (Identification_assignment) of the organization. This provides the role or reason for the identification. For example CAGE code.
org_id_ecl_id urn:plcs:rdl:std The identifier of the External_class_library storing the definition of the class referenced by the parameter @org_id_class_name class.
person_role_class_name "Responsible for" (urn:plcs:rdl:std:Responsible for) or subclass thereof. The name of the class being used to classify the person assignment () This provides the role for the assignment.
person_role_ecl_id urn:plcs:rdl:std The identifier of the External_class_library storing the definition of the class referenced by the parameter @person_role_class_name class.
items #2 The items to which the person is assigned

Logitistics_occurrence

The PLCS representation for instances of Logistics_occurrence is described in Figure 22 below.



Figure 22 —  PLCS representation of Logitistics_occurrence

Figure 22 —  PLCS representation of Logitistics_occurrence

The basic representation of the Logistics_occurrence and its identification is done in accordance with the template representing_breakdown_element. Template instantiation for a Logisitcs_occurrrence within this DEX, shall follow the rules defined in the template table: Template #3(Figure 22) through template table: Template #3-1(Figure 22) below.

Template #3 (Figure 22): representing_breakdown_element
Description Representation of the Logitistics_occurrence.
Parameter name: Parameter value: Parameter description:
id Logistics_occurrence.id The identifier of the Breakdown_element .
id_class_name "Logistics_occurrence_id_code" (urn:plcs:rdl:usn_defense:Logistics_occurrence_id_code) or subclass thereof. The name of the class being used to classify the identifier being assigned to the Logistics_occurrence (i.e. the breakdown_element.id).
id_ecl_id urn:plcs:rdl:usn_defense The identifier of the External_class_library storing the definition of the class referenced by the parameter @id_class_name class.
id_owner Logistics_occurrence.owner The name or identifier of the organization owning the id or name.
id_owner_class_name "Organization identification code" (urn:plcs:rdl:std:Organization identification code) or "Organization name" (urn:plcs:rdl:std:Organization name) or subclass thereof. The name of the class being used to classify the identification of the organization. For example CAGE code, or organization name.
id_owner_ecl_id urn:plcs:rdl:std The id of the External_class_library storing the @id_owner_class_name class
vn_id Logistics_occurrence.version The identifier of the Breakdown_element_version.
vn_id_class_name Version_identification_code The name of the class being used to classify the identification (Identification_assignment) of the breakdown_element_version. This provides the role or reason for the identification.
vn_id_ecl_id urn:plcs:rdl:std The identifier of the External_class_library storing the definition of the class referenced by the parameter @vn_id_class_name class.
vn_id_owner Logistics_occurrence.owner The name or identifier of the organization owning the version_id.
vn_id_owner_class_name "Organization identification code" (urn:plcs:rdl:std:Organization identification code) or "Organization name" (urn:plcs:rdl:std:Organization name) or subclass thereof. The name of the class being used to classify the identification of the organization. For example CAGE code, or organization name.
vn_id_owner_ecl_id urn:plcs:rdl:std The id of the External_class_library storing the @vn_id_owner_class_name class
life_cycle_stage "Life cycle stage" (urn:plcs:rdl:std:Life cycle stage) or subclass thereof.

NOTE    Part information related to Logistics Support Analysis is recommended to use the subclass "Development stage" (urn:plcs:rdl:std:Development stage).

The identifier of the External_class_library used to describe the type of life cycle stage of the View_definition_context instance.
life_cycle_stage_ecl_id urn:plcs:rdl:std The identifier of the External_class_library storing the definition of the class referenced by the parameter @life_cycle_stage class.
domain "Application domain" (urn:plcs:rdl:std:Application domain) or subclass thereof.

NOTE    Part information related to Logistics Support Analysis is recommended to use the subclass "Product life cycle support" (urn:plcs:rdl:std:Product life cycle support).

The identifier of the External_class_library used to describe the type of application domain of the View_definition_context instance.
domain_ecl_id urn:plcs:rdl:std The identifier of the External_class_library storing the definition of the class referenced by the parameter @domain class.
bkdn_vn #2 The Breakdown_version of which this Breakdown_element is a constituent.
Template #3-1 (Figure 22): assigning_descriptor
Description Representation of the description associated with the Logitistics_occurrence.
Parameter name: Parameter value: Parameter description:
descr Logistics_occurrence.Description The text being assigned as a descriptor.
class_name Description The name of the class (External_class) being used to determine type of descriptor.
ecl_id urn:plcs:rdl:std The id of the External_class_library that stores the class.
is_assigned_to #3 The entity to which the Document_assignment is assigned.

Logitistics_configuration_item

The PLCS representation for instances of Logistics_configuration_item is described in Figure 23 below.



Figure 23 —  PLCS representation of Logitistics_configuration_item

Figure 23 —  PLCS representation of Logitistics_configuration_item

The basic representation of the Logitistics_configuration_item and its identification is done in accordance with the template representing_breakdown_element. Template instantiation for a Logitistics_configuration_item within this DEX, shall follow the rules defined in the template table: Template #3(Figure 23) through template table: Template #3-8(Figure 23) below.

Template #3 (Figure 23): representing_breakdown_element
Description Representation of the Logitistics_configuration_item.
Parameter name: Parameter value: Parameter description:
id Logitistics_configuration_item.id The identifier of the Breakdown_element .
id_class_name "Logistics_occurrence_id_code" (urn:plcs:rdl:usn_defense:Logistics_occurrence_id_code) or subclass thereof. The name of the class being used to classify the identifier being assigned to the Logitistics_configuration_item (i.e. the breakdown_element.id).
id_ecl_id urn:plcs:rdl:usn_defense The identifier of the External_class_library storing the definition of the class referenced by the parameter @id_class_name class.
id_owner Logitistics_configuration_item.owner The name or identifier of the organization owning the id or name.
id_owner_class_name "Organization identification code" (urn:plcs:rdl:std:Organization identification code) or "Organization name" (urn:plcs:rdl:std:Organization name) or subclass thereof. The name of the class being used to classify the identification of the organization. For example CAGE code, or organization name.
id_owner_ecl_id urn:plcs:rdl:std The id of the External_class_library storing the @id_owner_class_name class
vn_id Logitistics_configuration_item.version The identifier of the Breakdown_element_version.
vn_id_class_name Version_identification_code The name of the class being used to classify the identification (Identification_assignment) of the breakdown_element_version. This provides the role or reason for the identification.
vn_id_ecl_id urn:plcs:rdl:std The identifier of the External_class_library storing the definition of the class referenced by the parameter @vn_id_class_name class.
vn_id_owner Logitistics_configuration_item.owner The name or identifier of the organization owning the version_id.
vn_id_owner_class_name "Organization identification code" (urn:plcs:rdl:std:Organization identification code) or "Organization name" (urn:plcs:rdl:std:Organization name) or subclass thereof. The name of the class being used to classify the identification of the organization. For example CAGE code, or organization name.
vn_id_owner_ecl_id urn:plcs:rdl:std The id of the External_class_library storing the @vn_id_owner_class_name class
life_cycle_stage "Life cycle stage" (urn:plcs:rdl:std:Life cycle stage) or subclass thereof.

NOTE    Part information related to Logistics Support Analysis is recommended to use the subclass "Development stage" (urn:plcs:rdl:std:Development stage).

The identifier of the External_class_library used to describe the type of life cycle stage of the View_definition_context instance.
life_cycle_stage_ecl_id urn:plcs:rdl:std The identifier of the External_class_library storing the definition of the class referenced by the parameter @life_cycle_stage class.
domain "Application domain" (urn:plcs:rdl:std:Application domain) or subclass thereof.

NOTE    Part information related to Logistics Support Analysis is recommended to use the subclass "Product life cycle support" (urn:plcs:rdl:std:Product life cycle support).

The identifier of the External_class_library used to describe the type of application domain of the View_definition_context instance.
domain_ecl_id urn:plcs:rdl:std The identifier of the External_class_library storing the definition of the class referenced by the parameter @domain class.
bkdn_vn #4 The Breakdown_version of which this Breakdown_element is a constituent.
Template #3-1 (Figure 23): assigning_descriptor
Description Representation of the description associated with the Logitistics_configuration_item.
Parameter name: Parameter value: Parameter description:
descr Logitistics_configuration_item.Description The text being assigned as a descriptor.
class_name Description The name of the class (External_class) being used to determine type of descriptor.
ecl_id urn:plcs:rdl:std The id of the External_class_library that stores the class.
is_assigned_to #3 The entity to which the Document_assignment is assigned.
Template #3-2 (Figure 23): assigning_identification_with_no_organization
Description Representation of the Selected_equipment_indicator parameter associated with the Logitistics_configuration_item.
Parameter name: Parameter value: Parameter description:
id Logitistics_configuration_item.Selected_equipment_indicator The identifier that is being assigned.
id_class_name "Selected_equipment_indicator" (urn:plcs:rdl:usn_defense:Selected_equipment_indicator) or subclass thereof. The name of the class being used to classify the identification (Identification_assignment). This provides the role or reason for the identification. For example CAGE code.
id_ecl_id urn:plcs:rdl:usn_defense The identifier of the External_class_library storing the definition of the class referenced by the parameter @id_class_name.
items #3 The items being identified
Template #3-3 (Figure 23): assigning_identification_with_no_organization
Description Representation of the Equipment_serial_number parameter associated with the Logitistics_configuration_item.
Parameter name: Parameter value: Parameter description:
id Logitistics_configuration_item.Equipment_serial_number The identifier that is being assigned.
id_class_name "Equipment_serial_number" (urn:plcs:rdl:usn_defense:Equipment_serial_number) or subclass thereof. The name of the class being used to classify the identification (Identification_assignment). This provides the role or reason for the identification. For example CAGE code.
id_ecl_id urn:plcs:rdl:usn_defense The identifier of the External_class_library storing the definition of the class referenced by the parameter @id_class_name.
items #3 The items being identified
Template #3-4 (Figure 23): assigning_identification_with_no_organization
Description Representation of the Equipment_id_code parameter associated with the Logitistics_configuration_item.
Parameter name: Parameter value: Parameter description:
id Logitistics_configuration_item.Equipment_id_code The identifier that is being assigned.
id_class_name "Equipment_id_code" (urn:plcs:rdl:usn_defense:Equipment_id_code) or subclass thereof. The name of the class being used to classify the identification (Identification_assignment). This provides the role or reason for the identification. For example CAGE code.
id_ecl_id urn:plcs:rdl:usn_defense The identifier of the External_class_library storing the definition of the class referenced by the parameter @id_class_name.
items #3 The items being identified
Template #3-5 (Figure 23): assigning_product_property
Description Representation of the Quantity_per_application property associated with the Logistics_configuration_item.
Parameter name: Parameter value: Parameter description:
property_class_name Quantity_per_application The class name corresponding to the property name.
property_ecl_id urn:plcs:rdl:usn_defense The identifier of the External_class_library storing the definition of the class referenced by the parameter @property_class_name.
described_element #3 The item to which the property is assigned
Template #3-5-1 (Figure 23): product_property_numeric
Description Representation of the Value and unit associated with the Quantity_per_application property.
Parameter name: Parameter value: Parameter description:
value Logitistics_configuration_item.Quantity_per_application(value) The value of the property. The datatype is always 'any_number_value' and should not be registered together with the value, i.e. enter the value as a number, without datatype.
unit Logitistics_configuration_item.Quantity_per_application(unit) The name of the unit in which the value is expressed, referenced through an External_class.
unit_ecl_id urn:plcs:rdl:std The identifier of the External_class_library storing the definition of the unit name referenced by the parameter @unit.
si_unit   Value should be set to true if the unit is a SI base unit defined by ISO, i.e. kilogram (kg) for Mass, second (s) for Time, metre (m) for Displacement, ampere (A) for Electrical current, kelvin (K) for Temperature, mole (mol) for Amount of substance, and candela (cd) for Luminous intensity. If this is not the case it should be set to false.
Note that the representation of true and false depends on exchange format. In Part 11 (a STEP file) true is represented by the string ".T.", and false by ".F.", while in Part 28 (XML) they are represented by text strings "true" and "false".
context Numerical_representation_context The name of the class being used to classify the Representation_context of the property.
context_ecl_id urn:plcs:rdl:std The identifier of the External_class_library storing the definition of the class referenced by the parameter @context.
property #3-5 The target of the template, i.e. the Assigned_property (or template assigning_product_property) to which the Property_representation is related.
Template #3-6 (Figure 23): assigning_identification_with_no_organization
Description Representation of the Equipment_id_code parameter associated with the Logitistics_configuration_item.
Parameter name: Parameter value: Parameter description:
id Logitistics_configuration_item.Parent_serial_number The identifier that is being assigned.
id_class_name "Parent_serial_number" (urn:plcs:rdl:usn_defense:Parent_serial_number) or subclass thereof. The name of the class being used to classify the identification (Identification_assignment). This provides the role or reason for the identification. For example CAGE code.
id_ecl_id urn:plcs:rdl:usn_defense The identifier of the External_class_library storing the definition of the class referenced by the parameter @id_class_name.
items #3 The items being identified
Template #3-7 (Figure 23): assigning_organization
Description Representation of the Commercial_and_government_entity associated with the Logitistics_configuration_item.
Parameter name: Parameter value: Parameter description:
org_id Logitistics_configuration_item.Commercial_and_government_entity The name or identifier of the organization.
org_id_class_name CAGE_code The name of the class being used to classify the identification (Identification_assignment) of the organization. This provides the role or reason for the identification. For example CAGE code.
org_id_ecl_id urn:plcs:rdl:std The identifier of the External_class_library storing the definition of the class referenced by the parameter @org_id_class_name.
org_assgn_class_name "Organization or person in organization assignment" (urn:plcs:rdl:std:Organization or person in organization assignment) or subclass thereof. The name of the class being used to classify the assignment of the organization. (Organization_or_person_in_organization_assignment) This provides the role or reason for the assignment. For example 'Owner_of'.
org_assgn_ecl_id urn:plcs:rdl:std The identifier of the External_class_library storing the definition of the class referenced by the parameter @org_assgn_class_name.
items #3 The items to which the organization is assigned
Template #3-8 (Figure 23): assigning_code
Description Representation of the Suppliers_code parameter associated with the Logitistics_configuration_item.
Parameter name: Parameter value: Parameter description:
class_name Logitistics_configuration_item.Suppliers_code The text representing the code.
code_class_name "Suppliers_code" (urn:plcs:rdl:usn_defense:Suppliers_code) or subclass thereof. The name of the class in the reference data library (External_class) being used to determine type of code.
code_ecl_id urn:plcs:rdl:usn_defense The id of the External_class_library that stores the External_class given in @code_class_name.
items #3 The items to which the Class is assigned.

Installed_item

The PLCS representation for instances of Installed_item is described in Figure 24 below.



Figure 24 —  PLCS representation of Installed_item

Figure 24 —  PLCS representation of Installed_item

The basic representation of the Installed_item and its identification is done in accordance with the template representing_breakdown_element. Template instantiation for a Installed_item within this DEX, shall follow the rules defined in the template table: Template #3(Figure 24) through template table: Template #3-25(Figure 24) below.

Template #3 (Figure 24): representing_breakdown_element
Description Representation of the Installed_item.
Parameter name: Parameter value: Parameter description:
id Installed_item.id The identifier of the Breakdown_element .
id_class_name "Logistics_occurrence_id_code" (urn:plcs:rdl:usn_defense:Logistics_occurrence_id_code) or subclass thereof. The name of the class being used to classify the identifier being assigned to the Installed_item (i.e. the breakdown_element.id).
id_ecl_id urn:plcs:rdl:usn_defense The identifier of the External_class_library storing the definition of the class referenced by the parameter @id_class_name class.
id_owner Installed_item.owner The name or identifier of the organization owning the id or name.
id_owner_class_name "Organization identification code" (urn:plcs:rdl:std:Organization identification code) or "Organization name" (urn:plcs:rdl:std:Organization name) or subclass thereof. The name of the class being used to classify the identification of the organization. For example CAGE code, or organization name.
id_owner_ecl_id urn:plcs:rdl:std The id of the External_class_library storing the @id_owner_class_name class
vn_id Installed_item.version The identifier of the Breakdown_element_version.
vn_id_class_name Version_identification_code The name of the class being used to classify the identification (Identification_assignment) of the breakdown_element_version. This provides the role or reason for the identification.
vn_id_ecl_id urn:plcs:rdl:std The identifier of the External_class_library storing the definition of the class referenced by the parameter @vn_id_class_name class.
vn_id_owner Installed_item.owner The name or identifier of the organization owning the version_id.
vn_id_owner_class_name "Organization identification code" (urn:plcs:rdl:std:Organization identification code) or "Organization name" (urn:plcs:rdl:std:Organization name) or subclass thereof. The name of the class being used to classify the identification of the organization. For example CAGE code, or organization name.
vn_id_owner_ecl_id urn:plcs:rdl:std The id of the External_class_library storing the @vn_id_owner_class_name class
life_cycle_stage "Life cycle stage" (urn:plcs:rdl:std:Life cycle stage) or subclass thereof.

NOTE    Part information related to Logistics Support Analysis is recommended to use the subclass "Development stage" (urn:plcs:rdl:std:Development stage).

The identifier of the External_class_library used to describe the type of life cycle stage of the View_definition_context instance.
life_cycle_stage_ecl_id urn:plcs:rdl:std The identifier of the External_class_library storing the definition of the class referenced by the parameter @life_cycle_stage class.
domain "Application domain" (urn:plcs:rdl:std:Application domain) or subclass thereof.

NOTE    Part information related to Logistics Support Analysis is recommended to use the subclass "Product life cycle support" (urn:plcs:rdl:std:Product life cycle support).

The identifier of the External_class_library used to describe the type of application domain of the View_definition_context instance.
domain_ecl_id urn:plcs:rdl:std The identifier of the External_class_library storing the definition of the class referenced by the parameter @domain class.
bkdn_vn #2 The Breakdown_version of which this Breakdown_element is a constituent.
Template #3-1 (Figure 24): assigning_descriptor
Description Representation of the description associated with the Installed_item.
Parameter name: Parameter value: Parameter description:
descr Installed_item.Description The text being assigned as a descriptor.
class_name Description The name of the class (External_class) being used to determine type of descriptor.
ecl_id urn:plcs:rdl:std The id of the External_class_library that stores the class.
is_assigned_to #3 The entity to which the Document_assignment is assigned.
Template #3-2 (Figure 24): assigning_identification_with_no_organization
Description Representation of the Selected_equipment_indicator parameter associated with the Installed_item.
Parameter name: Parameter value: Parameter description:
id Installed_item.Selected_equipment_indicator The identifier that is being assigned.
id_class_name "Selected_equipment_indicator" (urn:plcs:rdl:usn_defense:Selected_equipment_indicator) or subclass thereof. The name of the class being used to classify the identification (Identification_assignment). This provides the role or reason for the identification. For example CAGE code.
id_ecl_id urn:plcs:rdl:usn_defense The identifier of the External_class_library storing the definition of the class referenced by the parameter @id_class_name.
items #3 The items being identified
Template #3-3 (Figure 24): assigning_identification_with_no_organization
Description Representation of the Equipment_serial_number parameter associated with the Installed_item.
Parameter name: Parameter value: Parameter description:
id Installed_item.Equipment_serial_number The identifier that is being assigned.
id_class_name "Equipment_serial_number" (urn:plcs:rdl:usn_defense:Equipment_serial_number) or subclass thereof. The name of the class being used to classify the identification (Identification_assignment). This provides the role or reason for the identification. For example CAGE code.
id_ecl_id urn:plcs:rdl:usn_defense The identifier of the External_class_library storing the definition of the class referenced by the parameter @id_class_name.
items #3 The items being identified
Template #3-4 (Figure 24): assigning_identification_with_no_organization
Description Representation of the Equipment_id_code parameter associated with the Installed_item.
Parameter name: Parameter value: Parameter description:
id Installed_item.Equipment_id_code The identifier that is being assigned.
id_class_name "Equipment_id_code" (urn:plcs:rdl:usn_defense:Equipment_id_code) or subclass thereof. The name of the class being used to classify the identification (Identification_assignment). This provides the role or reason for the identification. For example CAGE code.
id_ecl_id urn:plcs:rdl:usn_defense The identifier of the External_class_library storing the definition of the class referenced by the parameter @id_class_name.
items #3 The items being identified
Template #3-5 (Figure 24): assigning_product_property
Description Representation of the Quantity_per_application property associated with the Logistics_configuration_item.
Parameter name: Parameter value: Parameter description:
property_class_name Quantity_per_application The class name corresponding to the property name.
property_ecl_id urn:plcs:rdl:usn_defense The identifier of the External_class_library storing the definition of the class referenced by the parameter @property_class_name.
described_element #3 The item to which the property is assigned
Template #3-5-1 (Figure 24): product_property_numeric
Description Representation of the Value and unit associated with the Quantity_per_application property.
Parameter name: Parameter value: Parameter description:
value Installed_item.Quantity_per_application(value) The value of the property. The datatype is always 'any_number_value' and should not be registered together with the value, i.e. enter the value as a number, without datatype.
unit Installed_item.Quantity_per_application(unit) The name of the unit in which the value is expressed, referenced through an External_class.
unit_ecl_id urn:plcs:rdl:std The identifier of the External_class_library storing the definition of the unit name referenced by the parameter @unit.
si_unit   Value should be set to true if the unit is a SI base unit defined by ISO, i.e. kilogram (kg) for Mass, second (s) for Time, metre (m) for Displacement, ampere (A) for Electrical current, kelvin (K) for Temperature, mole (mol) for Amount of substance, and candela (cd) for Luminous intensity. If this is not the case it should be set to false.
Note that the representation of true and false depends on exchange format. In Part 11 (a STEP file) true is represented by the string ".T.", and false by ".F.", while in Part 28 (XML) they are represented by text strings "true" and "false".
context Numerical_representation_context The name of the class being used to classify the Representation_context of the property.
context_ecl_id urn:plcs:rdl:std The identifier of the External_class_library storing the definition of the class referenced by the parameter @context.
property #3-5 The target of the template, i.e. the Assigned_property (or template assigning_product_property) to which the Property_representation is related.
Template #3-6 (Figure 24): assigning_identification_with_no_organization
Description Representation of the Equipment_id_code parameter associated with the Installed_item.
Parameter name: Parameter value: Parameter description:
id Installed_item.Parent_serial_number The identifier that is being assigned.
id_class_name "Parent_serial_number" (urn:plcs:rdl:usn_defense:Parent_serial_number) or subclass thereof. The name of the class being used to classify the identification (Identification_assignment). This provides the role or reason for the identification. For example CAGE code.
id_ecl_id urn:plcs:rdl:usn_defense The identifier of the External_class_library storing the definition of the class referenced by the parameter @id_class_name.
items #3 The items being identified
Template #3-7 (Figure 24): assigning_organization
Description Representation of the Commercial_and_government_entity associated with the Installed_item.
Parameter name: Parameter value: Parameter description:
org_id Installed_item.Commercial_and_government_entity The name or identifier of the organization.
org_id_class_name CAGE_code The name of the class being used to classify the identification (Identification_assignment) of the organization. This provides the role or reason for the identification. For example CAGE code.
org_id_ecl_id urn:plcs:rdl:std The identifier of the External_class_library storing the definition of the class referenced by the parameter @org_id_class_name.
org_assgn_class_name "Organization or person in organization assignment" (urn:plcs:rdl:std:Organization or person in organization assignment) or subclass thereof. The name of the class being used to classify the assignment of the organization. (Organization_or_person_in_organization_assignment) This provides the role or reason for the assignment. For example 'Owner_of'.
org_assgn_ecl_id urn:plcs:rdl:std The identifier of the External_class_library storing the definition of the class referenced by the parameter @org_assgn_class_name.
items #3 The items to which the organization is assigned
Template #3-8 (Figure 24): assigning_code
Description Representation of the Suppliers_code parameter associated with the Installed_item.
Parameter name: Parameter value: Parameter description:
class_name Installed_item.Suppliers_code The text representing the code.
code_class_name "Suppliers_code" (urn:plcs:rdl:usn_defense:Suppliers_code) or subclass thereof. The name of the class in the reference data library (External_class) being used to determine type of code.
code_ecl_id urn:plcs:rdl:usn_defense The id of the External_class_library that stores the External_class given in @code_class_name.
items #3 The items to which the Class is assigned.
Template #3-9 (Figure 24): assigning_identification_with_no_organization
Description Representation of the Record_identification_number parameter associated with the Installed_item.
Parameter name: Parameter value: Parameter description:
id Installed_item.Record_identification_number The identifier that is being assigned.
id_class_name "Record_identification_number" (urn:plcs:rdl:usn_defense:Record_identification_number) or subclass thereof. The name of the class being used to classify the identification (Identification_assignment). This provides the role or reason for the identification. For example CAGE code.
id_ecl_id urn:plcs:rdl:usn_defense The identifier of the External_class_library storing the definition of the class referenced by the parameter @id_class_name.
items #3 The items being identified
Template #3-10 (Figure 24): assigning_identification_with_no_organization
Description Representation of the Equipment_identity_number parameter associated with the Installed_item.
Parameter name: Parameter value: Parameter description:
id Installed_item.Equipment_identity_number The identifier that is being assigned.
id_class_name "Equipment_identity_number" (urn:plcs:rdl:usn_defense:Equipment_identity_number) or subclass thereof. The name of the class being used to classify the identification (Identification_assignment). This provides the role or reason for the identification. For example CAGE code.
id_ecl_id urn:plcs:rdl:usn_defense The identifier of the External_class_library storing the definition of the class referenced by the parameter @id_class_name.
items #3 The items being identified
Template #3-11 (Figure 24): assigning_code
Description Representation of the Equipment_discipline parameter associated with the Installed_item.
Parameter name: Parameter value: Parameter description:
class_name Installed_item.Equipment_discipline The text representing the code.
code_class_name "Equipment_discipline" (urn:plcs:rdl:usn_defense:Equipment_discipline) or subclass thereof. The name of the class in the reference data library (External_class) being used to determine type of code.
code_ecl_id urn:plcs:rdl:usn_defense The id of the External_class_library that stores the External_class given in @code_class_name.
items #3 The items to which the Class is assigned.
Template #3-12 (Figure 24): assigning_location
Description Representation of the Location parameter associated with the Installed_item.
Parameter name: Parameter value: Parameter description:
la_class_name "Location" (urn:plcs:rdl:usn_defense:Location) or subclass thereof. The type of class used to classify the location assignment and so provide the role or reason for the assignment.
la_ecl_id urn:plcs:rdl:usn_defense The id of the External_class_library storing the la_class_name class
loc_id Installed_item.Location The location identifier being assigned.
loc_id_class_name "Location identification code" (urn:plcs:rdl:std:Location identification code) or subclass thereof. The name of the class used to classify the location identifier and so provide the role or reason for the location
loc_id_ecl_id urn:plcs:rdl:std The id of the External_class_library storing the loc_id_class_name class
loc_org_id Installed_item.Owner The name or identifier of the organization responsible for the location representation
loc_org_id_class_name "Organization identification code" (urn:plcs:rdl:std:Organization identification code) or "Organization name" (urn:plcs:rdl:std:Organization name) or subclass thereof. The name of the class being used to classify the identification (Identification_assignment) of the organization responsible for the location representation
loc_org_id_ecl_id urn:plcs:rdl:std The identifier of the External_class_library storing the definition of the class used to classify the organization identifier.
entity_for_location #3 The entities to which the location may be assigned
alt_locn_rep   The alternative representations to which the location may be assigned. It may be used together with this template by using the reference parameter ^location and its attribute alt_locn_rep: ^location.alt_locn_rep
Template #3-13 (Figure 24): assigning_identification_with_no_organization
Description Representation of the Positional_reference_identification parameter associated with the Installed_item.
Parameter name: Parameter value: Parameter description:
id Installed_item.Positional_reference_identification The identifier that is being assigned.
id_class_name "Positional_reference_identification" (urn:plcs:rdl:usn_defense:Positional_reference_identification) or subclass thereof. The name of the class being used to classify the identification (Identification_assignment). This provides the role or reason for the identification. For example CAGE code.
id_ecl_id urn:plcs:rdl:usn_defense The identifier of the External_class_library storing the definition of the class referenced by the parameter @id_class_name.
items #3 The items being identified
Template #3-14 (Figure 24): assigning_identification_with_no_organization
Description Representation of the Next_higher_assembly parameter associated with the Installed_item.
Parameter name: Parameter value: Parameter description:
id Installed_item.Next_higher_assembly The identifier that is being assigned.
id_class_name "Next_higher_assembly" (urn:plcs:rdl:usn_defense:Next_higher_assembly) or subclass thereof. The name of the class being used to classify the identification (Identification_assignment). This provides the role or reason for the identification. For example CAGE code.
id_ecl_id urn:plcs:rdl:usn_defense The identifier of the External_class_library storing the definition of the class referenced by the parameter @id_class_name.
items #3 The items being identified
Template #3-15 (Figure 24): assigning_code
Description Representation of the Installation_status_code parameter associated with the Installed_item.
Parameter name: Parameter value: Parameter description:
class_name Installed_item.Installation_status_code The text representing the code.
code_class_name "Installation_status_code" (urn:plcs:rdl:usn_defense:Installation_status_code) or subclass thereof. The name of the class in the reference data library (External_class) being used to determine type of code.
code_ecl_id urn:plcs:rdl:usn_defense The id of the External_class_library that stores the External_class given in @code_class_name.
items #3 The items to which the Class is assigned.
Template #3-16 (Figure 24): assigning_calendar_date
Description Representation of the Installation_date parameter associated with the Installed_item.
Parameter name: Parameter value: Parameter description:
date_class_name "Installation_date" (urn:plcs:rdl:usn_defense:Installation_date) or subclass thereof. The name of the class being used to classify the role date assignment, e.g. the start date.
date_ecl_id urn:plcs:rdl:usn_defense The id of the External_class_library in which the @date_class_name is defined.
year Installed_item.Installation_date(year) Calendar_date year_component
month Installed_item.Installation_date(month) Calendar_date month_component
day 01 as default Calendar_date day_component
items #3 The items to which the date is assigned.
Template #3-17 (Figure 24): assigning_organization
Description Representation of the In_service_engineering_agent associated with the Installed_item.
Parameter name: Parameter value: Parameter description:
org_id Installed_item.In_service_engineering_agent The name or identifier of the organization.
org_id_class_name "Unit_identification_code" (urn:plcs:rdl:usn_defense:Unit_identification_code) or subclass thereof. The name of the class being used to classify the identification (Identification_assignment) of the organization. This provides the role or reason for the identification. For example CAGE code.
org_id_ecl_id urn:plcs:rdl:usn_defense The identifier of the External_class_library storing the definition of the class referenced by the parameter @org_id_class_name.
org_assgn_class_name "In_service_engineering_agent" (urn:plcs:rdl:usn_defense:In_service_engineering_agent) or subclass thereof. The name of the class being used to classify the assignment of the organization. (Organization_or_person_in_organization_assignment) This provides the role or reason for the assignment. For example 'Owner_of'.
org_assgn_ecl_id urn:plcs:rdl:usn_defense The identifier of the External_class_library storing the definition of the class referenced by the parameter @org_assgn_class_name.
items #3 The items to which the organization is assigned
Template #3-18 (Figure 24): assigning_identification_with_no_organization
Description Representation of the Allowance_equipage_list_column_number parameter associated with the Installed_item.
Parameter name: Parameter value: Parameter description:
id Installed_item.Allowance_equipage_list_column_number The identifier that is being assigned.
id_class_name "Allowance_equipage_list_column_number" (urn:plcs:rdl:usn_defense:Allowance_equipage_list_column_number) or subclass thereof. The name of the class being used to classify the identification (Identification_assignment). This provides the role or reason for the identification. For example CAGE code.
id_ecl_id urn:plcs:rdl:usn_defense The identifier of the External_class_library storing the definition of the class referenced by the parameter @id_class_name.
items #3 The items being identified
Template #3-19 (Figure 24): assigning_code
Description Representation of the Data_originator_validation_code_char_1 parameter associated with the Installed_item.
Parameter name: Parameter value: Parameter description:
class_name Installed_item.Data_originator_validation_code_char_1 The text representing the code.
code_class_name "Data_originator_validation_code_char_1" (urn:plcs:rdl:usn_defense:Data_originator_validation_code_char_1) or subclass thereof. The name of the class in the reference data library (External_class) being used to determine type of code.
code_ecl_id urn:plcs:rdl:usn_defense The id of the External_class_library that stores the External_class given in @code_class_name.
items #3 The items to which the Class is assigned.
Template #3-20 (Figure 24): assigning_code
Description Representation of the Data_originator_validation_code_char_2 parameter associated with the Installed_item.
Parameter name: Parameter value: Parameter description:
class_name Installed_item.Data_originator_validation_code_char_2 The text representing the code.
code_class_name "Data_originator_validation_code_char_2" (urn:plcs:rdl:usn_defense:Data_originator_validation_code_char_2) or subclass thereof. The name of the class in the reference data library (External_class) being used to determine type of code.
code_ecl_id urn:plcs:rdl:usn_defense The id of the External_class_library that stores the External_class given in @code_class_name.
items #3 The items to which the Class is assigned.
Template #3-21 (Figure 24): assigning_code
Description Representation of the Validation_source_action_code_char_1 parameter associated with the Installed_item.
Parameter name: Parameter value: Parameter description:
class_name Installed_item.Validation_source_action_code_char_1 The text representing the code.
code_class_name "Validation_source_action_code_char_1" (urn:plcs:rdl:usn_defense:Validation_source_action_code_char_1) or subclass thereof. The name of the class in the reference data library (External_class) being used to determine type of code.
code_ecl_id urn:plcs:rdl:usn_defense The id of the External_class_library that stores the External_class given in @code_class_name.
items #3 The items to which the Class is assigned.
Template #3-22 (Figure 24): assigning_code
Description Representation of the Validation_source_action_code_char_2 parameter associated with the Installed_item.
Parameter name: Parameter value: Parameter description:
class_name Installed_item.Validation_source_action_code_char_2 The text representing the code.
code_class_name "Validation_source_action_code_char_2" (urn:plcs:rdl:usn_defense:Validation_source_action_code_char_2) or subclass thereof. The name of the class in the reference data library (External_class) being used to determine type of code.
code_ecl_id urn:plcs:rdl:usn_defense The id of the External_class_library that stores the External_class given in @code_class_name.
items #3 The items to which the Class is assigned.
Template #3-23 (Figure 24): assigning_calendar_date
Description Representation of the Equipment_validation_date parameter associated with the Installed_item.
Parameter name: Parameter value: Parameter description:
date_class_name "Equipment_validation_date" (urn:plcs:rdl:usn_defense:Equipment_validation_date) or subclass thereof. The name of the class being used to classify the role date assignment, e.g. the start date.
date_ecl_id urn:plcs:rdl:usn_defense The id of the External_class_library in which the @date_class_name is defined.
year Installed_item.Equipment_validation_date(year). Calendar_date year_component
month Installed_item.Equipment_validation_date(month). Calendar_date month_component
day Installed_item.Equipment_validation_date(day). Calendar_date day_component
items #3 The items to which the date is assigned.
Template #3-24 (Figure 24): assigning_code
Description Representation of the Equipment_validation_worth parameter associated with the Installed_item.
Parameter name: Parameter value: Parameter description:
class_name Installed_item.Equipment_validation_worth The text representing the code.
code_class_name "Equipment_validation_worth" (urn:plcs:rdl:usn_defense:Equipment_validation_worth) or subclass thereof. The name of the class in the reference data library (External_class) being used to determine type of code.
code_ecl_id urn:plcs:rdl:usn_defense The id of the External_class_library that stores the External_class given in @code_class_name.
items #3 The items to which the Class is assigned.
Template #3-25 (Figure 24): assigning_code
Description Representation of the Reason_not_validated parameter associated with the Installed_item.
Parameter name: Parameter value: Parameter description:
class_name Installed_item.Reason_not_validated The text representing the code.
code_class_name "Reason_not_validated" (urn:plcs:rdl:usn_defense:Reason_not_validated) or subclass thereof. The name of the class in the reference data library (External_class) being used to determine type of code.
code_ecl_id urn:plcs:rdl:usn_defense The id of the External_class_library that stores the External_class given in @code_class_name.
items #3 The items to which the Class is assigned.

Logitistics_occurrence_assembly

The PLCS representation for instances of Logitistics_occurrence_assembly is described in Figure 25 below.



Figure 25 —  PLCS representation of Logitistics_occurrence_assembly

Figure 25 —  PLCS representation of Logitistics_occurrence_assembly

The basic representation of the Logitistics_occurrence_assembly and its identification is done in accordance with the template representing_breakdown_structure. Template instantiation for a Logitistics_occurrence_assembly within this DEX, shall follow the rules defined in the template table: Template #4(Figure 25) through template table: Template #4-2(Figure 25) below.

Template #4 (Figure 25): representing_breakdown_structure
Description Representation of the Logistics_occurrence_assembly parent-child relationship.
Parameter name: Parameter value: Parameter description:
rel_type_name "Logistics_occurrence_assembly" (urn:plcs:rdl:usn_defense:Logistics_occurrence_assembly) or subclass thereof. The name of the class being used to classify the element usage (Breakdown_element_usage) This provides the type of breakdown structure.
rel_ecl_id urn:plcs:rdl:usn_defense The identifier of the External_class_library storing the definition of the class referenced by the parameter @rel_type_name.
parent #3 The immediate parent element Breakdown_element_definition in the breakdown structure.
child #3 The immediate child element Breakdown_element_definition in the breakdown structure.
Template #4-1 (Figure 25): assigning_identification_with_no_organization
Description Representation of the Name parameter associated with the Logistics_occurrence_assembly.
Parameter name: Parameter value: Parameter description:
id Logitistics_occurrence_assembly.Name The identifier that is being assigned.
id_class_name "Name" (urn:plcs:rdl:std:Name) or subclass thereof. The name of the class being used to classify the identification (Identification_assignment). This provides the role or reason for the identification. For example CAGE code.
id_ecl_id urn:plcs:rdl:std The identifier of the External_class_library storing the definition of the class referenced by the parameter @id_class_name.
items #4 The items being identified
Template #4-2 (Figure 25): assigning_descriptor
Description Representation of the description associated with the Logistics_occurrence_assembly.
Parameter name: Parameter value: Parameter description:
descr Logitistics_occurrence_assembly.Description The text being assigned as a descriptor.
class_name Description The name of the class (External_class) being used to determine type of descriptor.
ecl_id urn:plcs:rdl:std The id of the External_class_library that stores the class.
is_assigned_to #4 The entity to which the Document_assignment is assigned.

HSC_breakdown

The PLCS representation for instances of HSC_breakdown is described in Figure 26 below.



Figure 26 —  PLCS representation of HSC_breakdown

Figure 26 —  PLCS representation of HSC_breakdown

The basic representation of the HSC_breakdown and its identification is done in accordance with the template representing_breakdown_structure. Template instantiation for a HSC_breakdown within this DEX, shall follow the rules defined in the template table: Template #4(Figure 26) through template table: Template #4-12-2(Figure 26) below.

Template #4 (Figure 26): representing_breakdown_structure
Description Representation of the HSC_breakdown parent-child relationship.
Parameter name: Parameter value: Parameter description:
rel_type_name "HSC_breakdown" (urn:plcs:rdl:usn_defense:HSC_breakdown) or subclass thereof. The name of the class being used to classify the element usage (Breakdown_element_usage) This provides the type of breakdown structure.
rel_ecl_id urn:plcs:rdl:usn_defense The identifier of the External_class_library storing the definition of the class referenced by the parameter @rel_type_name.
parent #3 The immediate parent element Breakdown_element_definition in the breakdown structure.
child #3 The immediate child element Breakdown_element_definition in the breakdown structure.
Template #4-1 (Figure 26): assigning_identification_with_no_organization
Description Representation of the Name parameter associated with the HSC_breakdown.
Parameter name: Parameter value: Parameter description:
id HSC_breakdown.Name The identifier that is being assigned.
id_class_name "Name" (urn:plcs:rdl:std:Name) or subclass thereof. The name of the class being used to classify the identification (Identification_assignment). This provides the role or reason for the identification. For example CAGE code.
id_ecl_id urn:plcs:rdl:std The identifier of the External_class_library storing the definition of the class referenced by the parameter @id_class_name.
items #4 The items being identified
Template #4-2 (Figure 26): assigning_descriptor
Description Representation of the description associated with the HSC_breakdown.
Parameter name: Parameter value: Parameter description:
descr HSC_breakdown.Description The text being assigned as a descriptor.
class_name Description The name of the class (External_class) being used to determine type of descriptor.
ecl_id urn:plcs:rdl:std The id of the External_class_library that stores the class.
is_assigned_to #4 The entity to which the Document_assignment is assigned.
Template #4-3 (Figure 26): assigning_identification_with_no_organization
Description Representation of the Hierarchical_structure_code parameter associated with the HSC_breakdown.
Parameter name: Parameter value: Parameter description:
id HSC_breakdown.Hierarchical_structure_code The identifier that is being assigned.
id_class_name "Hierarchical_structure_code" (urn:plcs:rdl:usn_defense:Hierarchical_structure_code) or subclass thereof. The name of the class being used to classify the identification (Identification_assignment). This provides the role or reason for the identification. For example CAGE code.
id_ecl_id urn:plcs:rdl:usn_defense The identifier of the External_class_library storing the definition of the class referenced by the parameter @id_class_name.
items #4 The items being identified
Template #4-4 (Figure 26): assigning_identification_with_no_organization
Description Representation of the Equipment_functional_description parameter associated with the HSC_breakdown.
Parameter name: Parameter value: Parameter description:
id HSC_breakdown.Equipment_functional_description The identifier that is being assigned.
id_class_name "Equipment_functional_description" (urn:plcs:rdl:usn_defense:Equipment_functional_description) or subclass thereof. The name of the class being used to classify the identification (Identification_assignment). This provides the role or reason for the identification. For example CAGE code.
id_ecl_id urn:plcs:rdl:usn_defense The identifier of the External_class_library storing the definition of the class referenced by the parameter @id_class_name.
items #4 The items being identified
Template #4-5 (Figure 26): assigning_identification_with_no_organization
Description Representation of the Equipment_system_designator parameter associated with the HSC_breakdown.
Parameter name: Parameter value: Parameter description:
id HSC_breakdown.Equipment_system_designator The identifier that is being assigned.
id_class_name "Equipment_system_designator" (urn:plcs:rdl:usn_defense:Equipment_system_designator) or subclass thereof. The name of the class being used to classify the identification (Identification_assignment). This provides the role or reason for the identification. For example CAGE code.
id_ecl_id urn:plcs:rdl:usn_defense The identifier of the External_class_library storing the definition of the class referenced by the parameter @id_class_name.
items #4 The items being identified
Template #4-6 (Figure 26): assigning_code
Description Representation of the Mission_criticality_code parameter associated with the HSC_breakdown.
Parameter name: Parameter value: Parameter description:
class_name HSC_breakdown.Mission_criticality_code The text representing the code.
code_class_name "Mission_criticality_code" (urn:plcs:rdl:usn_defense:Mission_criticality_code) or subclass thereof. The name of the class in the reference data library (External_class) being used to determine type of code.
code_ecl_id urn:plcs:rdl:usn_defense The id of the External_class_library that stores the External_class given in @code_class_name.
items #4 The items to which the Class is assigned.
Template #4-7 (Figure 26): assigning_identification_with_no_organization
Description Representation of the Sub_category_code parameter associated with the HSC_breakdown.
Parameter name: Parameter value: Parameter description:
id HSC_breakdown.Sub_category_code The identifier that is being assigned.
id_class_name "Sub_category_code" (urn:plcs:rdl:usn_defense:Sub_category_code) or subclass thereof. The name of the class being used to classify the identification (Identification_assignment). This provides the role or reason for the identification. For example CAGE code.
id_ecl_id urn:plcs:rdl:usn_defense The identifier of the External_class_library storing the definition of the class referenced by the parameter @id_class_name.
items #4 The items being identified
Template #4-8 (Figure 26): assigning_code
Description Representation of the Critical_equipment_indicator parameter associated with the HSC_breakdown.
Parameter name: Parameter value: Parameter description:
class_name HSC_breakdown.Critical_equipment_indicator The text representing the code.
code_class_name "Critical_equipment_indicator" (urn:plcs:rdl:usn_defense:Critical_equipment_indicator) or subclass thereof. The name of the class in the reference data library (External_class) being used to determine type of code.
code_ecl_id urn:plcs:rdl:usn_defense The id of the External_class_library that stores the External_class given in @code_class_name.
items #4 The items to which the Class is assigned.
Template #4-9 (Figure 26): assigning_code
Description Representation of the Military_essentiality_code parameter associated with the HSC_breakdown.
Parameter name: Parameter value: Parameter description:
class_name HSC_breakdown.Military_essentiality_code The text representing the code.
code_class_name "Military_essentiality_code" (urn:plcs:rdl:usn_defense:Military_essentiality_code) or subclass thereof. The name of the class in the reference data library (External_class) being used to determine type of code.
code_ecl_id urn:plcs:rdl:usn_defense The id of the External_class_library that stores the External_class given in @code_class_name.
items #4 The items to which the Class is assigned.
Template #4-10 (Figure 26): assigning_code
Description Representation of the Fleet_ballistic_missile_military_essentiality_code parameter associated with the HSC_breakdown.
Parameter name: Parameter value: Parameter description:
class_name HSC_breakdown.Fleet_ballistic_missile_military_essentiality_code The text representing the code.
code_class_name "Fleet_ballistic_missile_military_essentiality_code" (urn:plcs:rdl:usn_defense:Fleet_ballistic_missile_military_essentiality_code) or subclass thereof. The name of the class in the reference data library (External_class) being used to determine type of code.
code_ecl_id urn:plcs:rdl:usn_defense The id of the External_class_library that stores the External_class given in @code_class_name.
items #4 The items to which the Class is assigned.
Template #4-11 (Figure 26): assigning_identification_with_no_organization
Description Representation of the Service_application_code parameter associated with the HSC_breakdown.
Parameter name: Parameter value: Parameter description:
id HSC_breakdown.Service_application_code The identifier that is being assigned.
id_class_name "Service_application_code" (urn:plcs:rdl:usn_defense:Service_application_code) or subclass thereof. The name of the class being used to classify the identification (Identification_assignment). This provides the role or reason for the identification. For example CAGE code.
id_ecl_id urn:plcs:rdl:usn_defense The identifier of the External_class_library storing the definition of the class referenced by the parameter @id_class_name.
items #4 The items being identified
Template #4-12 (Figure 26): assigning_activity
Description Assignment of the Update_date, Update_activity and Update_person parameters associated with the HSC_breakdown.
Parameter name: Parameter value: Parameter description:
role_class_name "Configuration_report_update" (urn:plcs:rdl:usn_defense:Configuration_report_update) The class name of the External_class corresponding to the role of the assignment, e.g. "Activity input" (urn:plcs:rdl:std:Activity input), or "Activity output" (urn:plcs:rdl:std:Activity output).
role_ecl_id urn:plcs:rdl:usn_defense The identifier of the External_class_library storing the definition of the class referenced by the parameter @role_class_name.
assigned_activity #4-12-1 The activity to which the items are assigned
items #4 The activity, product, individual, task_method, etc that is being assigned to the activity.
Template #4-12-1 (Figure 26): representing_activity_actual
Description Representation of the Update_date, Update_activity and Update_person parameters associated with the HSC_breakdown.
Parameter name: Parameter value: Parameter description:
id HSC_breakdown.Update_person The identifier of the Activity_actual.
id_class_name "Person in organization identification code" (urn:plcs:rdl:std:Person in organization identification code) The name of the class being used to classify the identification (Identification_assignment) of the actual activity. This provides the role or reason for the identification.
id_ecl_id urn:plcs:rdl:std The identifier of the External_class_library storing the definition of the class referenced by the parameter @id_class_name class.
id_owner HSC_breakdown.Update_activity The name or identifier of the organization owning the identifier or name.
id_owner_class_name "Unit_identification_code" (urn:plcs:rdl:usn_defense:Unit_identification_code) The name of the class being used to classify the identification of the organization. For example CAGE code, or organization name.
id_owner_ecl_id urn:plcs:rdl:usn_defense The identifier of the External_class_library storing the @id_owner_class_name class
method #4-12-2 The typical activity of which this activity_actual is an instance, or other regulating method.
date_class_name "Update_date" (urn:plcs:rdl:usn_defense:Update_date) The name of the class being used to classify the date or time. Must be either a start or an end date or time.
date_ecl_id urn:plcs:rdl:usn_defense The identifier of the External_class_library storing @date_class_name class.
year HSC_breakdown.Update_date(year) The year component of the date and time the activity was started or completed.
month HSC_breakdown.Update_date(month) The month component of the date and time the activity was started or completed.
day HSC_breakdown.Update_date(day) The day component of the date and time the activity was started or completed.
hour 00 or HSC_breakdown.Update_date(hour) - if provided The hour component of the date and time the activity was started or completed.
minute 00 or HSC_breakdown.Update_date(minute) - if provided The minute component of the date and time the activity was started or completed. This parameter is optional. If not given, it will remain unset.
second 00 or HSC_breakdown.Update_date(second) - if provided The second component of the date and time the activity was started or completed. This parameter is optional. If not given, it will remain unset.
sense .AHEAD. or HSC_breakdown.Update_date(sense) - if provided The direction that the time the activity was started or completed is offset from Coordinated Universal Time. Enumeration values are: 'ahead', 'exact' or 'behind'.
hour_offset 00 or HSC_breakdown.Update_date(hour_offset) - if provided The number of hours by which the time the activity was started or completed is offset from Coordinated Universal Time.
minute_offset 00 or HSC_breakdown.Update_date(minute_offset) - if provided The number of minutes by which the time the activity was started or completed is offset from Coordinated Universal Time. The value of this attribute need not be specified. This parameter is optional. If not given, it will remain unset.
Template #4-12-2 (Figure 26): representing_typical_activity
Description Representation of a dummy Activity_method required by #3-10-1.
Parameter name: Parameter value: Parameter description:
id /IGNORE The identifier of the typical activity.
id_class_name Activity_method_identification_code The name of the class being used to classify the identification (Identification_assignment) of the typical activity. This provides the role or reason for the identification.
id_ecl_id urn:plcs:rdl:std The identifier of the External_class_library storing the definition of the class referenced by the parameter @id_class_name class.
id_owner /IGNORE The name or identifier of the organization owning the identifier of the typical activity.
id_owner_class_name "Organization identification code" (urn:plcs:rdl:std:Organization identification code) or "Organization name" (urn:plcs:rdl:std:Organization name) or subclass thereof. The name of the class being used to classify the identification of the organization. For example CAGE code, or organization name.
id_owner_ecl_id urn:plcs:rdl:std The identifier of the External_class_library storing the @id_owner_class_name class
type Typical_activity The name of the class being used to classify the typical activity.
type_ecl_id urn:plcs:rdl:std The identifier of the External_class_library storing the definition of the class referenced by the parameter @type class.

Hull_configuration

The PLCS representation for Hull_configuration is described in Figure 27 below.



Figure 27 —  PLCS representation of Hull_configuration

Figure 27 —  PLCS representation of Hull_configuration

The basic representation of the Hull_configuration and its identification is done in accordance with the template representing_product_configuration and assigning_product_configuration_effectivity and representing_product_concept. Template instantiation of a part representing the Hull_applicability within this DEX, shall follow the rules defined in the template table: Template #5(Figure 27) through template table: Template #5-2(Figure 27) , template table: Template #6(Figure 27) and template table: Template #7(Figure 27)

Template #5 (Figure 27): representing_product_configuration
Description Representation of the Hull_configuration.
Parameter name: Parameter value: Parameter description:
id Hull_configuration.id Identification of the product configuration (Product_configuration).
id_class_name "Hull_configuration_identification_code" (urn:plcs:rdl:usn_defense:Hull_configuration_identification_code) or subclass thereof. The name of the class used to classify the product configuration identifier (@id) and to provide the role or reason for the identification.
id_ecl_id urn:plcs:rdl:usn_defense The id of the External_class_library storing the @id_class_name
org_id Hull_configuration.Owner The identifier of the Organization that "owns" the product configuration identifier.
org_id_class_name "Organization identification code" (urn:plcs:rdl:std:Organization identification code) or "Organization name" (urn:plcs:rdl:std:Organization name) or subclass thereof. The name of the class that determines the type of identifier being used for identifying the Organization. For example CAGE code.
org_id_ecl_id urn:plcs:rdl:std The id of the External_class_library storing the definition of the class used to classify the organization identifier.
design #3 The product for which the product configuration is defined (Product_version or Product_view_definition).
item_context #6 Defines the context in which the configuration item has been defined.
Template #5-1 (Figure 27): assigning_identification_with_no_organization
Description Representation of the Version parameter associated with the Hull_configuration.
Parameter name: Parameter value: Parameter description:
id Hull_configuration.Version The identifier that is being assigned.
id_class_name "Version identification code" (urn:plcs:rdl:std:Version identification code) or subclass thereof. The name of the class being used to classify the identification (Identification_assignment). This provides the role or reason for the identification. For example CAGE code.
id_ecl_id urn:plcs:rdl:std The identifier of the External_class_library storing the definition of the class referenced by the parameter @id_class_name.
items #5 The items being identified
Template #5-2 (Figure 27): assigning_descriptor
Description Representation of the description associated with the Hull_configuration.
Parameter name: Parameter value: Parameter description:
descr Hull_configuration.Description The text being assigned as a descriptor.
class_name Description The name of the class (External_class) being used to determine type of descriptor.
ecl_id urn:plcs:rdl:std The id of the External_class_library that stores the class.
is_assigned_to #5 The entity to which the Document_assignment is assigned.
Template #6 (Figure 27): representing_product_concept
Description Representation of the Hull.
Parameter name: Parameter value: Parameter description:
prod_cpt_id Ship.Hull_number Identification of the Product_concept.
prod_cpt_id_class "Hull_identification_code" (urn:plcs:rdl:usn_defense:Hull_identification_code) or subclass thereof. The name of the class used to classify the product concept identifier (@prod_cpt_id) and to provide the role or reason for the identification.
prod_cpt_id_ecl_id urn:plcs:rdl:usn_defense The id of the External_class_library storing the @prod_cpt_id_class
prod_cpt_org_id Hull_configuration.Owner The identifier of the Organization that "owns" the product concept identifier.
prod_cpt_org_id_class "Organization identification code" (urn:plcs:rdl:std:Organization identification code) or "Organization name" (urn:plcs:rdl:std:Organization name) or subclass thereof. The name of the class that determines the type of identifier being used for identifying the Organization. For example CAGE code.
prod_cpt_org_id_ecl_id urn:plcs:rdl:std The id of the External_class_library storing the definition of the class used to classify the organization identifier.
market_id US_Navy Identification of the Market.
market_id_class "Market identification code" (urn:plcs:rdl:std:Market identification code) or subclass thereof. The name of the class used to classify the market identifier (@market_id) and to provide the role or reason for the identification.
market_id_ecl_id urn:plcs:rdl:std The id of the External_class_library storing the @market_id_class
market_org_id Hull_configuration.Owner The identifier of the Organization that "owns" the market identifier.
market_org_id_class "Organization identification code" (urn:plcs:rdl:std:Organization identification code) or "Organization name" (urn:plcs:rdl:std:Organization name) or subclass thereof. The name of the class that determines the type of identifier being used for identifying the Organization. For example CAGE code.
market_org_id_ecl_id urn:plcs:rdl:std The id of the External_class_library storing the definition of the class used to classify the organization identifier.
Template #7 (Figure 27): assigning_product_configuration_effectivity
Description Representation of the Hull_configuration_effectivity
Parameter name: Parameter value: Parameter description:
configuration #5 Defines the product configuration for which the usage is effective.
usage #4 Defines the usage of an item which is constrained by the effectivity.
effectivity #8 Defines the effectivity domain, e.g. dated effectivity, serial effectivity etc.

Hull_applicability

The PLCS representation for Hull_applicability is described in Figure 28 below.



Figure 28 —  PLCS representation of Hull_applicability

Figure 28 —  PLCS representation of Hull_applicability

The basic representation of the Hull_applicability and its identification is done in accordance with the template assigning_serial_effectivity. Template instantiation of a part representing the Hull_applicability within this DEX, shall follow the rules defined in the template table: Template #8(Figure 28) below.

Template #8 (Figure 28): assigning_serial_effectivity
Description Representation of the Hull_applicability.
Parameter name: Parameter value: Parameter description:
start_id Hull_applicability.Start_hull Identification of the first serialized item within a range of serialized items.
end_id Hull_applicability.End_hull Identification of the last serialized item within the range of serialized items.
role_class_name "Ship_type_code" (urn:plcs:rdl:usn_defense:Ship_type_code) or subclass thereof. The name of the class being used to classify the effectivity assignment (Effectivity_assignment) This provides the role for the assignment.
role_ecl_id urn:plcs:rdl:usn_defense The identifier of the External_class_library storing the definition of the class referenced by the parameter @role_class_name.
items #1,#2,#3,#4,#5,#11 The items to which the effectivity (applicability) is assigned. There may be 0 or more items. Most types of information (in scope) can be referenced as shown in the figure. For simple data sets however, only #3 and #11 items would be needed. For change management purposes #4 and others will be required.

Repairable_part

The PLCS representation for Repairable_part is described in Figure 29 below.



Figure 29 —  PLCS representation of Repairable_part

Figure 29 —  PLCS representation of Repairable_part

The basic representation of the Repairable_part and its identification is done in accordance with the template representing_part and is associated to a Logistics_configuration_item (or Installed_item) by the template representing_breakdown_element_realization. Template instantiation of a part representing the Repairable_part within this DEX, shall follow the rules defined in the template table: Template #9(Figure 29) and template table: Template #10(Figure 29) below.

Template #9 (Figure 29): representing_breakdown_element_realization
Description Representation of the association between a Logistics_configuration_item and a Repairable_part .
Parameter name: Parameter value: Parameter description:
breakdown #2 The breakdown item.
product #10 The product item.
class_name "Has_supply_support_identified_by" (urn:plcs:rdl:usn_defense:Has_supply_support_identified_by) or subclass thereof. The name of the External_class that determines the role of the breakdown element realization.
class_ecl_id urn:plcs:rdl:usn_defense The identification of the External_class_library storing the External_class given by the input parameter @class_name.
Template #10 (Figure 29): representing_part
Description Representation of the Repairable_part being the Product in Focus.
Parameter name: Parameter value: Parameter description:
part_id Repairable_part.Id The identifier of the Repairable_part.
part_id_class_name "Repairable_part_identification_code" (urn:plcs:rdl:usn_defense:Repairable_part_identification_code) or subclass thereof. The name of the class being used to classify the identifier being assigned to the Repairable_part(i.e. the part_id).
part_id_ecl_id urn:plcs:rdl:usn_defense The identifier of the External_class_library storing the definition of the External_class referenced by the parameter @part_id_class_name.
part_org_id Repairable_part.Commercial_and_government_entity The name or identifier of the organization that owns the part id (@part_id).
part_org_id_class_name "CAGE code" (urn:plcs:rdl:std:CAGE code) or subclass thereof. The name of the class being used to classify the identification of the organization (@part_org_id) responsible for creating the part representation (@part_id).
part_org_id_ecl_id urn:plcs:rdl:std The identifier of the External_class_library storing the definition of the External_class used to classify the organization identifier (@part_org_id).
part_vn_id /NULL The identifier of the part version
part_vn_id_class_name "Version identification code" (urn:plcs:rdl:std:Version identification code) or subclass thereof. The name of the class being used to classify the identifier assigned ( Identification_assignment ) to the part version (i.e. the part_vn_id)
part_vn_id_ecl_id urn:plcs:rdl:std The identifier of the External_class_library storing the definition of the External_class referenced by the parameter @part_vn_id_class_name class..
part_vn_org_id Repairable_part.Commercial_and_government_entity The name or identifier of the organization owns the part version id.
part_vn_org_id_class_name "CAGE code" (urn:plcs:rdl:std:CAGE code) or subclass thereof. The name of the class being used to classify the identification (Identification_assignment) of the organization responsible for providing the part version representation
part_vn_org_id_ecl_id urn:plcs:rdl:std The identifier of the External_class_library storing the definition of the External_class used to classify the organization identifier.
domain "Application domain" (urn:plcs:rdl:std:Application domain) or subclass thereof.

NOTE    Part information related to Logistics Support Analysis is recommended to use the subclass "Product life cycle support" (urn:plcs:rdl:std:Product life cycle support).

The identifier of the External_class_library used to describe the type of application domain of the View_definition_context instance.
domain_ecl_id urn:plcs:rdl:std The identifier of the External_class_library storing the definition of the External_class referenced by the parameter @domain class.
life_cycle_stage "Life cycle stage" (urn:plcs:rdl:std:Life cycle stage) or subclass thereof.

NOTE    Part information related to Logistics Support Analysis is recommended to use the subclass "Development stage" (urn:plcs:rdl:std:Development stage).

The identifier of the External_class_library used to describe the type of life cycle stage of the View_definition_context instance.
life_cycle_stage_ecl_id urn:plcs:rdl:std The identifier of the External_class_library storing the definition of the External_class referenced by the parameter @life_cycle_stage class.
Template #10-1 (Figure 29): assigning_identification_with_no_organization
Description Representation of the Repairable_identification_code parameter associated with the Repairable_part.
Parameter name: Parameter value: Parameter description:
id Repairable_part.Repairable_identification_code The identifier that is being assigned.
id_class_name "Repairable_identification_code" (urn:plcs:rdl:usn_defense:Repairable_identification_code) or subclass thereof. The name of the class being used to classify the identification (Identification_assignment). This provides the role or reason for the identification. For example CAGE code.
id_ecl_id urn:plcs:rdl:usn_defense The identifier of the External_class_library storing the definition of the class referenced by the parameter @id_class_name.
items #10 The items being identified
Template #10-2 (Figure 29): assigning_identification_with_no_organization
Description Representation of the Parent_repairable_identification_code parameter associated with the Repairable_part.
Parameter name: Parameter value: Parameter description:
id Repairable_part.Parent_repairable_identification_code The identifier that is being assigned.
id_class_name "Parent_repairable_identification_code" (urn:plcs:rdl:usn_defense:Parent_repairable_identification_code) or subclass thereof. The name of the class being used to classify the identification (Identification_assignment). This provides the role or reason for the identification. For example CAGE code.
id_ecl_id urn:plcs:rdl:usn_defense The identifier of the External_class_library storing the definition of the class referenced by the parameter @id_class_name.
items #10 The items being identified
Template #10-3 (Figure 29): assigning_descriptor
Description Representation of the Nomenclature associated with the Repairable_part.
Parameter name: Parameter value: Parameter description:
descr Repairable_part.Nomenclature The text being assigned as a descriptor.
class_name "Nomenclature" (urn:plcs:rdl:usn_defense:Nomenclature) or subclass thereof. The name of the class (External_class) being used to determine type of descriptor.
ecl_id urn:plcs:rdl:usn_defense The id of the External_class_library that stores the class.
is_assigned_to #10 The entity to which the Document_assignment is assigned.
Template #10-4 (Figure 29): assigning_organization
Description Representation of the Commercial_and_government_entity associated with the Repairable_part.
Parameter name: Parameter value: Parameter description:
org_id Repairable_part.Commercial_and_government_entity The name or identifier of the organization.
org_id_class_name "CAGE code" (urn:plcs:rdl:std:CAGE code) or subclass thereof. The name of the class being used to classify the identification (Identification_assignment) of the organization. This provides the role or reason for the identification. For example CAGE code.
org_id_ecl_id urn:plcs:rdl:std The identifier of the External_class_library storing the definition of the class referenced by the parameter @org_id_class_name.
org_assgn_class_name "Organization or person in organization assignment" (urn:plcs:rdl:std:Organization or person in organization assignment) or subclass thereof. The name of the class being used to classify the assignment of the organization. (Organization_or_person_in_organization_assignment) This provides the role or reason for the assignment. For example 'Owner_of'.
org_assgn_ecl_id urn:plcs:rdl:std The identifier of the External_class_library storing the definition of the class referenced by the parameter @org_assgn_class_name.
items #10 The items to which the organization is assigned
Template #10-5 (Figure 29): assigning_document_reference
Description Representation of the source document reference (number, item_number and type) associated with the Repairable_part.
Parameter name: Parameter value: Parameter description:
doc_id Repairable_part.Procurement_source_document_number The identification of the Document being referenced.
doc_id_class_name "Type_number_code_for_psdn" (urn:plcs:rdl:usn_defense:Type_number_code_for_psdn) or subclass thereof. The name of the External_class that determines the type of identifier given by the input parameter @doc_id.
doc_id_ecl_id urn:plcs:rdl:usn_defense The identification of the External_class_library storing the External_class given by the input parameter @doc_id_class_name.
doc_ver_id Repairable_part.Procurement_source_document_item_number The identification of the Document_version being referenced.
doc_ver_id_class_name "Procurement_source_document_item_number" (urn:plcs:rdl:usn_defense:Procurement_source_document_item_number) or subclass thereof. The name of the External_class that determines the type of identifier given by the input parameter @doc_ver_id.
doc_ver_id_ecl_id urn:plcs:rdl:usn_defense The identification of the External_class_library storing the External_class given by the input parameter @doc_ver_id_class_name.
org_id Repairable_part.Commercial_and_government_entity The identification or name of the Organization that "owns" the Document and Document_version identifiers (@doc_id and @doc_ver_id).
org_id_class_name "CAGE code" (urn:plcs:rdl:std:CAGE code) or subclass thereof. The name of the External_class that determines the type of organization identification (@org_id) being used. For example CAGE code.
org_id_ecl_id urn:plcs:rdl:std The identification of the External_class_library storing the External_class given by the input parameter @org_id_class_name
doc_asg_class_name "Document reference" (urn:plcs:rdl:std:Document reference) or subclass thereof. The name of the External_class that determines the role of Document_assignment, i.e. providing the role of the referenced Document
doc_asg_ecl_id urn:plcs:rdl:std The identification of the External_class_library storing the External_class given by the input parameter @doc_asg_class_name.
is_assigned_to #10 The items to which the referenced document is assigned.
Template #10-6 (Figure 29): representing_product_relationship
Description Representation of the association between two instances of Repairable_part.
Parameter name: Parameter value: Parameter description:
relating #10 The relating product.
related #10 The product that is being related.
rel_type_name "Has_main_ric_of_has_alt_ric_of" (urn:plcs:rdl:usn_defense:Has_main_ric_of_has_alt_ric_of) or subclass thereof. The name of the class being used to classify the Product_relationship. This provides the role or reason for the relationship.
rel_type_ecl_id urn:plcs:rdl:usn_defense The identifier of the External_class_library storing the definition of the Class referenced by parameter @rel_type_name.

Document_metadata

The PLCS representation for Document_metadata is described in Figure 30 below.



Figure 30 —  PLCS representation of Document_metadata

Figure 30 —  PLCS representation of Document_metadata

The basic representation of the Document_metadata and its identification is done in accordance with the template representing_document and is associated to the Hull_applicability by the template assigning_serial_effectivity. Template instantiation of a Document representing the Document_metadata within this DEX, shall follow the rules defined in the template table: Template #11(Figure 30) through template table: Template #11-11(Figure 30) below.

Template #11 (Figure 30): representing_document
Description Representation of the Document_metadata.
Parameter name: Parameter value: Parameter description:
doc_id Document_metadata.Id The identifier of the Document.
doc_id_class_name "Document_metadata_id_code" (urn:plcs:rdl:usn_defense:Document_metadata_id_code) or subclass thereof. The name of the class being used to classify the identification (Identification_assignment) of the Document. This provides the role or reason for the identification. The identifier of the External_class_library that stores the class used to classify the type of identifier
doc_id_ecl_id urn:plcs:rdl:usn_defense The identifier of the External_class_library storing the definition of the class referenced by the parameter @doc_id_class_name.
doc_org_id Document_metadata.Owner The name or identifier of the Organization owning the document identifier or name @doc_id.
doc_org_id_class_name "CAGE code" (urn:plcs:rdl:std:CAGE code) or subclass thereof. The name of the class being used to classify the identification (Identification_assignment) of the Organization owning the identifier (@doc_org_id).
doc_org_id_ecl_id urn:plcs:rdl:std The identifier of the External_class_library storing the definition of the class used to classify the Organization identifier.
doc_vn_id Document_metadata.Version The identifier of the document version.
doc_vn_id_class_name "Version identification code" (urn:plcs:rdl:std:Version identification code) or subclass thereof. The name of the class being used to classify the identification (Identification_assignment) of the the version identifier.
doc_vn_id_ecl_id urn:plcs:rdl:std The identifier of the External_class_library storing the definition of the class referenced by the parameter @doc_vn_id_class_name.
doc_vn_org_id Document_metadata.Owner The name or identifier of the Organization owning the document version identifier or name @doc_vn_id.
doc_vn_org_id_class_name "CAGE code" (urn:plcs:rdl:std:CAGE code) or subclass thereof. The name of the class being used to classify the identification (Identification_assignment) of the Organization owning the version identifier (@doc_vn_org_id).
doc_vn_org_id_ecl_id urn:plcs:rdl:std The identifier of the External_class_library storing the definition of the class used to classify the Organization identifier.
domain "Product life cycle support" (urn:plcs:rdl:std:Product life cycle support) or subclass thereof. The identifier of the External_class_library used to describe the type of application domain of the View_definition_context instance.
domain_ecl_id urn:plcs:rdl:std The identifier of the External_class_library storing the definition of the class referenced by the parameter @domain class.
life_cycle_stage "Life cycle stage" (urn:plcs:rdl:std:Life cycle stage) - a subclass thereof. The identifier of the External_class_library used to describe the type of life cycle stage of the View_definition_context instance.
life_cycle_stage_ecl_id urn:plcs:rdl:std The identifier of the External_class_library storing the definition of the class referenced by the parameter @life_cycle_stage class.
Template #11-1 (Figure 30): assigning_person_in_organization
Description Representation of the Author associated with the Document_metadata.
Parameter name: Parameter value: Parameter description:
last_name Document_metadata.Author(SurName) the last name (surname) of the person doing the approval
first_name Document_metadata.Author(ForName) The first element of the Person's list of forenames. This parameter is optional.
middle_names Document_metadata.Author(MiddleName) The Person's other forenames.
prefix_titles Document_metadata.Author(Prefix) The text that specifies the Person's social or professional standing and appear before his or her names. This parameter is optional.
suffix_titles Document_metadata.Author(Suffix) The text that specifies the Person's social or professional standing and appear after his or her names. This parameter is optional.
org_id Document_metadata.Owner The identifier or name of the organization.
org_id_class_name "Organization identification code" (urn:plcs:rdl:std:Organization identification code) or "Organization name" (urn:plcs:rdl:std:Organization name) or subclass thereof. The name of the class used to classify the identification (Identification_assignment) of the organization. This provides the role or reason for the identification. For example CAGE code.
org_id_ecl_id urn:plcs:rdl:std The identifier of the External_class_library storing the definition of the class referenced by the parameter @org_id_class_name class.
person_role_class_name "Creator of" (urn:plcs:rdl:std:Creator of) or subclass thereof. The name of the class being used to classify the person assignment () This provides the role for the assignment.
person_role_ecl_id urn:plcs:rdl:std The identifier of the External_class_library storing the definition of the class referenced by the parameter @person_role_class_name class.
items #11 The items to which the person is assigned
Template #11-2 (Figure 30): assigning_identification
Description Representation of the Document (URI) associated with the Document_metadata.
Parameter name: Parameter value: Parameter description:
id Document_metadata.Document The identifier being assigned.
id_class_name "Document_uri_code" (urn:plcs:rdl:usn_defense:Document_uri_code) or subclass thereof. The name of the class used to classify the identifier (@id) and so provide the role or reason for the identification.
id_ecl_id urn:plcs:rdl:usn_defense The id of the External_class_library storing the @id_class_name.
org_id Document_metadata.Owner The identifier of the organization that "owns" the identifier.
org_id_class_name "Organization identification code" (urn:plcs:rdl:std:Organization identification code) or "Organization name" (urn:plcs:rdl:std:Organization name) or subclass thereof. The name of the class being used to classify the identification of the organization, or the organization name (@org_id). For example CAGE code.
org_id_ecl_id urn:plcs:rdl:std The id of the External_class_library storing the @org_id_class_name.
items #11 The items to which the identification is assigned
Template #11-3 (Figure 30): assigning_identification_with_no_organization
Description Representation of the Title associated with the Document_metadata.
Parameter name: Parameter value: Parameter description:
id Document_metadata.Title The identifier that is being assigned.
id_class_name "Title" (urn:plcs:rdl:usn_defense:Title) or subclass thereof. The name of the class being used to classify the identification (Identification_assignment). This provides the role or reason for the identification. For example CAGE code.
id_ecl_id urn:plcs:rdl:usn_defense The identifier of the External_class_library storing the definition of the class referenced by the parameter @id_class_name.
items #11 The items being identified
Template #11-4 (Figure 30): assigning_descriptor
Description Representation of the Description associated with the Document_metadata.
Parameter name: Parameter value: Parameter description:
descr Document_metadata.Description The text being assigned as a descriptor.
class_name "Description" (urn:plcs:rdl:std:Description) or subclass thereof. The name of the class (External_class) being used to determine type of descriptor.
ecl_id urn:plcs:rdl:std The id of the External_class_library that stores the class.
is_assigned_to #11 The entity to which the Document_assignment is assigned.
Template #11-5 (Figure 30): assigning_identification_with_no_organization
Description Representation of the Type associated with the Document_metadata.
Parameter name: Parameter value: Parameter description:
id Document_metadata.Type The identifier that is being assigned.
id_class_name "Document_type" (urn:plcs:rdl:usn_defense:Document_type) or subclass thereof. The name of the class being used to classify the identification (Identification_assignment). This provides the role or reason for the identification. For example CAGE code.
id_ecl_id urn:plcs:rdl:usn_defense The identifier of the External_class_library storing the definition of the class referenced by the parameter @id_class_name.
items #11 The items being identified
Template #11-6 (Figure 30): assigning_identification_with_no_organization
Description Representation of the Subtype associated with the Document_metadata.
Parameter name: Parameter value: Parameter description:
id Document_metadata.Subtype The identifier that is being assigned.
id_class_name "Document_subtype" (urn:plcs:rdl:usn_defense:Document_subtype) or subclass thereof. The name of the class being used to classify the identification (Identification_assignment). This provides the role or reason for the identification. For example CAGE code.
id_ecl_id urn:plcs:rdl:usn_defense The identifier of the External_class_library storing the definition of the class referenced by the parameter @id_class_name.
items #11 The items being identified
Template #11-7 (Figure 30): assigning_calendar_date
Description Representation of the Date (publication date) associated with the Document_metadata.
Parameter name: Parameter value: Parameter description:
date_class_name "Publication_date" (urn:plcs:rdl:usn_defense:Publication_date) or subclass thereof. The name of the class being used to classify the role date assignment, e.g. the start date.
date_ecl_id urn:plcs:rdl:usn_defense The id of the External_class_library in which the @date_class_name is defined.
year Document_metadata.Date(year) Calendar_date year_component
month Document_metadata.Date(month) Calendar_date month_component
day Document_metadata.Date(day) Calendar_date day_component
items #11 The items to which the date is assigned.
Template #11-8 (Figure 30): assigning_time
Description Representation of the Create_date (publication date) associated with the Document_metadata.
Parameter name: Parameter value: Parameter description:
date_class_name "Date actual creation" (urn:plcs:rdl:std:Date actual creation) or subclass thereof. The name of the class being used to classify the role date assignment, e.g. the start date.
date_ecl_id urn:plcs:rdl:std The id of the External_class_library in which the date class is defined.
year Document_metadata.Create_date(year) Calendar_date year_component
month Document_metadata.Create_date(month) Calendar_date month_component
day Document_metadata.Create_date(day) Calendar_date day_component
hour Document_metadata.Create_date(hour) Local_time year_component of the date and time.
minute Document_metadata.Create_date(minute) Local_time month_component of the date and time. This parameter is optional. If not given, it will remain unset.
second Document_metadata.Create_date(second) Local_time day_component of the date and time. This parameter is optional. If not given, it will remain unset.
sense Document_metadata.Create_date(.AHEAD. or .BEHIND.) The direction of the offset. Enumeration values: 'ahead', 'exact' or 'behind'.
hour_offset Document_metadata.Create_date(hour_offset) The number of hours by which a time is offset from Coordinated Universal Time.
minute_offset Document_metadata.Create_date(minute_offset) The number of minutes by which a time is offset from Coordinated Universal Time. The value of this attribute need not be specified. This parameter is optional. If not given, it will remain unset.
items #11 The items to which the date is assigned.
Template #11-9 (Figure 30): assigning_identification
Description Representation of the Document_number associated with the Document_metadata.
Parameter name: Parameter value: Parameter description:
id Document_metadata.Document_number The identifier being assigned.
id_class_name "Document_number" (urn:plcs:rdl:usn_defense:Document_number) or subclass thereof. The name of the class used to classify the identifier (@id) and so provide the role or reason for the identification.
id_ecl_id urn:plcs:rdl:usn_defense The id of the External_class_library storing the @id_class_name.
org_id Document_metadata.Owner The identifier of the organization that "owns" the identifier.
org_id_class_name "CAGE code" (urn:plcs:rdl:std:CAGE code) or subclass thereof. The name of the class being used to classify the identification of the organization, or the organization name (@org_id). For example CAGE code.
org_id_ecl_id urn:plcs:rdl:std The id of the External_class_library storing the @org_id_class_name.
items #11 The items to which the identification is assigned
Template #11-10 (Figure 30): assigning_identification_with_no_organization
Description Representation of the Revision associated with the Document_metadata.
Parameter name: Parameter value: Parameter description:
id Document_metadata.Revision The identifier that is being assigned.
id_class_name "Document_revision" (urn:plcs:rdl:usn_defense:Document_revision) or subclass thereof. The name of the class being used to classify the identification (Identification_assignment). This provides the role or reason for the identification. For example CAGE code.
id_ecl_id urn:plcs:rdl:usn_defense The identifier of the External_class_library storing the definition of the class referenced by the parameter @id_class_name.
items #11 The items being identified
Template #11-11 (Figure 30): assigning_identification_with_no_organization
Description Representation of the Reason_for_update associated with the Document_metadata.
Parameter name: Parameter value: Parameter description:
id Document_metadata.Reason_for_update The identifier that is being assigned.
id_class_name "Reason_for_update" (urn:plcs:rdl:usn_defense:Reason_for_update) or subclass thereof. The name of the class being used to classify the identification (Identification_assignment). This provides the role or reason for the identification. For example CAGE code.
id_ecl_id urn:plcs:rdl:usn_defense The identifier of the External_class_library storing the definition of the class referenced by the parameter @id_class_name.
items #11 The items being identified

Lsd_metadata

The PLCS representation for Lsd_metadata is described in Figure 31 below.



Figure 31 —  PLCS representation of Lsd_metadata

Figure 31 —  PLCS representation of Lsd_metadata

The basic representation of the Lsd_metadata and its identification is done in accordance with the template representing_document and is associated to the Hull_applicability by the template assigning_serial_effectivity and is associated to a Logistics_configuration_item (or Installed_item) by the template assigning_document. Template instantiation to represent the Lsd_metadata within this DEX, shall follow the rules defined in the template table: Template #11(Figure 31) through template table: Template #11-19(Figure 31) and template table: Template #12(Figure 31) below.

Template #11 (Figure 31): representing_document
Description Representation of the Lsd_metadata.
Parameter name: Parameter value: Parameter description:
doc_id Lsd_metadata.Id The identifier of the Document.
doc_id_class_name "Lsd_metadata_id_code" (urn:plcs:rdl:usn_defense:Lsd_metadata_id_code) or subclass thereof. The name of the class being used to classify the identification (Identification_assignment) of the Document. This provides the role or reason for the identification. The identifier of the External_class_library that stores the class used to classify the type of identifier
doc_id_ecl_id urn:plcs:rdl:usn_defense The identifier of the External_class_library storing the definition of the class referenced by the parameter @doc_id_class_name.
doc_org_id Lsd_metadata.Owner The name or identifier of the Organization owning the document identifier or name @doc_id.
doc_org_id_class_name "CAGE code" (urn:plcs:rdl:std:CAGE code) or subclass thereof. The name of the class being used to classify the identification (Identification_assignment) of the Organization owning the identifier (@doc_org_id).
doc_org_id_ecl_id urn:plcs:rdl:std The identifier of the External_class_library storing the definition of the class used to classify the Organization identifier.
doc_vn_id Lsd_metadata.Version The identifier of the document version.
doc_vn_id_class_name "Version identification code" (urn:plcs:rdl:std:Version identification code) or subclass thereof. The name of the class being used to classify the identification (Identification_assignment) of the the version identifier.
doc_vn_id_ecl_id urn:plcs:rdl:std The identifier of the External_class_library storing the definition of the class referenced by the parameter @doc_vn_id_class_name.
doc_vn_org_id Lsd_metadata.Owner The name or identifier of the Organization owning the document version identifier or name @doc_vn_id.
doc_vn_org_id_class_name "CAGE code" (urn:plcs:rdl:std:CAGE code) or subclass thereof. The name of the class being used to classify the identification (Identification_assignment) of the Organization owning the version identifier (@doc_vn_org_id).
doc_vn_org_id_ecl_id urn:plcs:rdl:std The identifier of the External_class_library storing the definition of the class used to classify the Organization identifier.
domain "Product life cycle support" (urn:plcs:rdl:std:Product life cycle support) or subclass thereof. The identifier of the External_class_library used to describe the type of application domain of the View_definition_context instance.
domain_ecl_id urn:plcs:rdl:std The identifier of the External_class_library storing the definition of the class referenced by the parameter @domain class.
life_cycle_stage "Life cycle stage" (urn:plcs:rdl:std:Life cycle stage) - a subclass thereof. The identifier of the External_class_library used to describe the type of life cycle stage of the View_definition_context instance.
life_cycle_stage_ecl_id urn:plcs:rdl:std The identifier of the External_class_library storing the definition of the class referenced by the parameter @life_cycle_stage class.
Template #11-1 (Figure 31): assigning_person_in_organization
Description Representation of the Author associated with the Lsd_metadata.
Parameter name: Parameter value: Parameter description:
last_name Lsd_metadata.Author(SurName) the last name (surname) of the person doing the approval
first_name Lsd_metadata.Author(ForName) The first element of the Person's list of forenames. This parameter is optional.
middle_names Lsd_metadata.Author(MiddleName) The Person's other forenames.
prefix_titles Lsd_metadata.Author(Prefix) The text that specifies the Person's social or professional standing and appear before his or her names. This parameter is optional.
suffix_titles Lsd_metadata.Author(Suffix) The text that specifies the Person's social or professional standing and appear after his or her names. This parameter is optional.
org_id Lsd_metadata.Owner The identifier or name of the organization.
org_id_class_name "Organization identification code" (urn:plcs:rdl:std:Organization identification code) or "Organization name" (urn:plcs:rdl:std:Organization name) or subclass thereof. The name of the class used to classify the identification (Identification_assignment) of the organization. This provides the role or reason for the identification. For example CAGE code.
org_id_ecl_id urn:plcs:rdl:std The identifier of the External_class_library storing the definition of the class referenced by the parameter @org_id_class_name class.
person_role_class_name "Creator of" (urn:plcs:rdl:std:Creator of) or subclass thereof. The name of the class being used to classify the person assignment () This provides the role for the assignment.
person_role_ecl_id urn:plcs:rdl:std The identifier of the External_class_library storing the definition of the class referenced by the parameter @person_role_class_name class.
items #11 The items to which the person is assigned
Template #11-2 (Figure 31): assigning_identification
Description Representation of the Document (URI) associated with the Lsd_metadata.
Parameter name: Parameter value: Parameter description:
id Lsd_metadata.Document The identifier being assigned.
id_class_name "Document_uri_code" (urn:plcs:rdl:usn_defense:Document_uri_code) or subclass thereof. The name of the class used to classify the identifier (@id) and so provide the role or reason for the identification.
id_ecl_id urn:plcs:rdl:usn_defense The id of the External_class_library storing the @id_class_name.
org_id Lsd_metadata.Owner The identifier of the organization that "owns" the identifier.
org_id_class_name "Organization identification code" (urn:plcs:rdl:std:Organization identification code) or "Organization name" (urn:plcs:rdl:std:Organization name) or subclass thereof. The name of the class being used to classify the identification of the organization, or the organization name (@org_id). For example CAGE code.
org_id_ecl_id urn:plcs:rdl:std The id of the External_class_library storing the @org_id_class_name.
items #11 The items to which the identification is assigned
Template #11-3 (Figure 31): assigning_identification_with_no_organization
Description Representation of the Title associated with the Lsd_metadata.
Parameter name: Parameter value: Parameter description:
id Lsd_metadata.Title The identifier that is being assigned.
id_class_name "Title" (urn:plcs:rdl:usn_defense:Title) or subclass thereof. The name of the class being used to classify the identification (Identification_assignment). This provides the role or reason for the identification. For example CAGE code.
id_ecl_id urn:plcs:rdl:usn_defense The identifier of the External_class_library storing the definition of the class referenced by the parameter @id_class_name.
items #11 The items being identified
Template #11-4 (Figure 31): assigning_descriptor
Description Representation of the Description associated with the Lsd_metadata.
Parameter name: Parameter value: Parameter description:
descr Lsd_metadata.Description The text being assigned as a descriptor.
class_name "Description" (urn:plcs:rdl:std:Description) or subclass thereof. The name of the class (External_class) being used to determine type of descriptor.
ecl_id urn:plcs:rdl:std The id of the External_class_library that stores the class.
is_assigned_to #11 The entity to which the Document_assignment is assigned.
Template #11-5 (Figure 31): assigning_identification_with_no_organization
Description Representation of the Type associated with the Lsd_metadata.
Parameter name: Parameter value: Parameter description:
id Lsd_metadata.Type The identifier that is being assigned.
id_class_name "Document_type" (urn:plcs:rdl:usn_defense:Document_type) or subclass thereof. The name of the class being used to classify the identification (Identification_assignment). This provides the role or reason for the identification. For example CAGE code.
id_ecl_id urn:plcs:rdl:usn_defense The identifier of the External_class_library storing the definition of the class referenced by the parameter @id_class_name.
items #11 The items being identified
Template #11-6 (Figure 31): assigning_identification_with_no_organization
Description Representation of the Subtype associated with the Lsd_metadata.
Parameter name: Parameter value: Parameter description:
id Lsd_metadata.Subtype The identifier that is being assigned.
id_class_name "Document_subtype" (urn:plcs:rdl:usn_defense:Document_subtype) or subclass thereof. The name of the class being used to classify the identification (Identification_assignment). This provides the role or reason for the identification. For example CAGE code.
id_ecl_id urn:plcs:rdl:usn_defense The identifier of the External_class_library storing the definition of the class referenced by the parameter @id_class_name.
items #11 The items being identified
Template #11-7 (Figure 31): assigning_calendar_date
Description Representation of the Date (publication date) associated with the Lsd_metadata.
Parameter name: Parameter value: Parameter description:
date_class_name "Publication_date" (urn:plcs:rdl:usn_defense:Publication_date) or subclass thereof. The name of the class being used to classify the role date assignment, e.g. the start date.
date_ecl_id urn:plcs:rdl:usn_defense The id of the External_class_library in which the @date_class_name is defined.
year Lsd_metadata.Date(year) Calendar_date year_component
month Lsd_metadata.Date(month) Calendar_date month_component
day Lsd_metadata.Date(day) Calendar_date day_component
items #11 The items to which the date is assigned.
Template #11-8 (Figure 31): assigning_time
Description Representation of the Create_date (publication date) associated with the Lsd_metadata.
Parameter name: Parameter value: Parameter description:
date_class_name "Date actual creation" (urn:plcs:rdl:std:Date actual creation) or subclass thereof. The name of the class being used to classify the role date assignment, e.g. the start date.
date_ecl_id urn:plcs:rdl:std The id of the External_class_library in which the date class is defined.
year Lsd_metadata.Create_date(year) Calendar_date year_component
month Lsd_metadata.Create_date(month) Calendar_date month_component
day Lsd_metadata.Create_date(day) Calendar_date day_component
hour Lsd_metadata.Create_date(hour) Local_time year_component of the date and time.
minute Lsd_metadata.Create_date(minute) Local_time month_component of the date and time. This parameter is optional. If not given, it will remain unset.
second Lsd_metadata.Create_date(second) Local_time day_component of the date and time. This parameter is optional. If not given, it will remain unset.
sense Lsd_metadata.Create_date(.AHEAD. or .BEHIND.) The direction of the offset. Enumeration values: 'ahead', 'exact' or 'behind'.
hour_offset Lsd_metadata.Create_date(hour_offset) The number of hours by which a time is offset from Coordinated Universal Time.
minute_offset Lsd_metadata.Create_date(minute_offset) The number of minutes by which a time is offset from Coordinated Universal Time. The value of this attribute need not be specified. This parameter is optional. If not given, it will remain unset.
items #11 The items to which the date is assigned.
Template #11-9 (Figure 31): assigning_identification
Description Representation of the Document_number associated with the Lsd_metadata.
Parameter name: Parameter value: Parameter description:
id Lsd_metadata.Document_number The identifier being assigned.
id_class_name "Document_number" (urn:plcs:rdl:usn_defense:Document_number) or subclass thereof. The name of the class used to classify the identifier (@id) and so provide the role or reason for the identification.
id_ecl_id urn:plcs:rdl:usn_defense The id of the External_class_library storing the @id_class_name.
org_id Lsd_metadata.Owner The identifier of the organization that "owns" the identifier.
org_id_class_name "CAGE code" (urn:plcs:rdl:std:CAGE code) or subclass thereof. The name of the class being used to classify the identification of the organization, or the organization name (@org_id). For example CAGE code.
org_id_ecl_id urn:plcs:rdl:std The id of the External_class_library storing the @org_id_class_name.
items #11 The items to which the identification is assigned
Template #11-10 (Figure 31): assigning_identification_with_no_organization
Description Representation of the Revision associated with the Lsd_metadata.
Parameter name: Parameter value: Parameter description:
id Lsd_metadata.Revision The identifier that is being assigned.
id_class_name "Document_revision" (urn:plcs:rdl:usn_defense:Document_revision) or subclass thereof. The name of the class being used to classify the identification (Identification_assignment). This provides the role or reason for the identification. For example CAGE code.
id_ecl_id urn:plcs:rdl:usn_defense The identifier of the External_class_library storing the definition of the class referenced by the parameter @id_class_name.
items #11 The items being identified
Template #11-11 (Figure 31): assigning_identification_with_no_organization
Description Representation of the Reason_for_update associated with the Lsd_metadata.
Parameter name: Parameter value: Parameter description:
id Lsd_metadata.Reason_for_update The identifier that is being assigned.
id_class_name "Reason_for_update" (urn:plcs:rdl:usn_defense:Reason_for_update) or subclass thereof. The name of the class being used to classify the identification (Identification_assignment). This provides the role or reason for the identification. For example CAGE code.
id_ecl_id urn:plcs:rdl:usn_defense The identifier of the External_class_library storing the definition of the class referenced by the parameter @id_class_name.
items #11 The items being identified
Template #11-12 (Figure 31): assigning_calendar_date
Description Representation of the Lsd_date (publication date) associated with the Lsd_metadata.
Parameter name: Parameter value: Parameter description:
date_class_name "Publication_date" (urn:plcs:rdl:usn_defense:Publication_date) or subclass thereof. The name of the class being used to classify the role date assignment, e.g. the start date.
date_ecl_id urn:plcs:rdl:usn_defense The id of the External_class_library in which the @date_class_name is defined.
year Lsd_metadata.Lsd_date(year) Calendar_date year_component
month Lsd_metadata.Lsd_date(month) Calendar_date month_component
day Lsd_metadata.Lsd_date(day) Calendar_date day_component
items #11 The items to which the date is assigned.
Template #11-13 (Figure 31): assigning_descriptor
Description Representation of the Lsd_dscription associated with the Lsd_metadata.
Parameter name: Parameter value: Parameter description:
descr Lsd_metadata.Lsd_description The text being assigned as a descriptor.
class_name "Description" (urn:plcs:rdl:std:Description) or subclass thereof. The name of the class (External_class) being used to determine type of descriptor.
ecl_id urn:plcs:rdl:std The id of the External_class_library that stores the class.
is_assigned_to #11 The entity to which the Document_assignment is assigned.
Template #11-14 (Figure 26): assigning_code
Description Representation of the Lsd_note_code_distribution_level parameter associated with the Lsd_metadata.
Parameter name: Parameter value: Parameter description:
class_name Lsd_metadata.Lsd_note_code_distribution_level The text representing the code.
code_class_name "Lsd_note_code_distribution_level" (urn:plcs:rdl:usn_defense:Lsd_note_code_distribution_level) or subclass thereof. The name of the class in the reference data library (External_class) being used to determine type of code.
code_ecl_id urn:plcs:rdl:usn_defense The id of the External_class_library that stores the External_class given in @code_class_name.
items #11 The items to which the Class is assigned.
Template #11-15 (Figure 26): assigning_code
Description Representation of the Lsd_note_code_publication_group parameter associated with the Lsd_metadata.
Parameter name: Parameter value: Parameter description:
class_name Lsd_metadata.Lsd_note_code_publication_group The text representing the code.
code_class_name "Lsd_note_code_publication_group" (urn:plcs:rdl:usn_defense:Lsd_note_code_publication_group) or subclass thereof. The name of the class in the reference data library (External_class) being used to determine type of code.
code_ecl_id urn:plcs:rdl:usn_defense The id of the External_class_library that stores the External_class given in @code_class_name.
items #11 The items to which the Class is assigned.
Template #11-16 (Figure 31): assigning_identification
Description Representation of the Lsd_serial_number associated with the Lsd_metadata.
Parameter name: Parameter value: Parameter description:
id Lsd_metadata.Lsd_serial_number The identifier being assigned.
id_class_name "Lsd_serial_number" (urn:plcs:rdl:usn_defense:Lsd_serial_number) or subclass thereof. The name of the class used to classify the identifier (@id) and so provide the role or reason for the identification.
id_ecl_id urn:plcs:rdl:usn_defense The id of the External_class_library storing the @id_class_name.
org_id Lsd_metadata.Owner The identifier of the organization that "owns" the identifier.
org_id_class_name "CAGE code" (urn:plcs:rdl:std:CAGE code) or subclass thereof. The name of the class being used to classify the identification of the organization, or the organization name (@org_id). For example CAGE code.
org_id_ecl_id urn:plcs:rdl:std The id of the External_class_library storing the @org_id_class_name.
items #11 The items to which the identification is assigned
Template #11-17 (Figure 26): assigning_code
Description Representation of the Lsd_type parameter associated with the Lsd_metadata.
Parameter name: Parameter value: Parameter description:
class_name Lsd_metadata.Lsd_type The text representing the code.
code_class_name "Lsd_type" (urn:plcs:rdl:usn_defense:Lsd_type) or subclass thereof. The name of the class in the reference data library (External_class) being used to determine type of code.
code_ecl_id urn:plcs:rdl:usn_defense The id of the External_class_library that stores the External_class given in @code_class_name.
items #11 The items to which the Class is assigned.
Template #11-18 (Figure 31): assigning_identification
Description Representation of the Publication_national_stock_number associated with the Lsd_metadata.
Parameter name: Parameter value: Parameter description:
id Lsd_metadata.Publication_national_stock_number The identifier being assigned.
id_class_name "Publication_national_stock_number" (urn:plcs:rdl:usn_defense:Publication_national_stock_number) or subclass thereof. The name of the class used to classify the identifier (@id) and so provide the role or reason for the identification.
id_ecl_id urn:plcs:rdl:usn_defense The id of the External_class_library storing the @id_class_name.
org_id Lsd_metadata.Owner The identifier of the organization that "owns" the identifier.
org_id_class_name "CAGE code" (urn:plcs:rdl:std:CAGE code) or subclass thereof. The name of the class being used to classify the identification of the organization, or the organization name (@org_id). For example CAGE code.
org_id_ecl_id urn:plcs:rdl:std The id of the External_class_library storing the @org_id_class_name.
items #11 The items to which the identification is assigned
Template #11-19 (Figure 31): assigning_identification
Description Representation of the Publication_order_point associated with the Lsd_metadata.
Parameter name: Parameter value: Parameter description:
id Lsd_metadata.Publication_order_point The identifier being assigned.
id_class_name "Publication_order_point" (urn:plcs:rdl:usn_defense:Publication_order_point) or subclass thereof. The name of the class used to classify the identifier (@id) and so provide the role or reason for the identification.
id_ecl_id urn:plcs:rdl:usn_defense The id of the External_class_library storing the @id_class_name.
org_id Lsd_metadata.Owner The identifier of the organization that "owns" the identifier.
org_id_class_name "CAGE code" (urn:plcs:rdl:std:CAGE code) or subclass thereof. The name of the class being used to classify the identification of the organization, or the organization name (@org_id). For example CAGE code.
org_id_ecl_id urn:plcs:rdl:std The id of the External_class_library storing the @org_id_class_name.
items #11 The items to which the identification is assigned
Template #12 (Figure 31): assigning_document
Description Assignment of the Lsd_metadata.
Parameter name: Parameter value: Parameter description:
assigned_document #11 The Document, Document_version, Document_definition or File which is assigned by the Document_assignment.
doc_ass_role "Metadata" (urn:plcs:rdl:usn_defense:Metadata) or subclass thereof. The name of the External_class being used to determine the role of the assignment.
doc_ar_ecl_id urn:plcs:rdl:usn_defense The id of the External_class_library that stores the External_class used to classify the Document_assignment.
is_assigned_to #3 The entity to which the Document, Document_version, Document_definition or File is assigned. Note, other components of this DEX can be assigned a Document through another instance of this template.

Design_occurrence

Note:
Initially out of scope

Design_occurrence_assembly

Note:
Initially out of scope

System_breakdown

Note:
Initially out of scope

© US DoD 2010 — All rights reserved