Template:— required_pse_constituent_usage_reliability (rpse_ctur)
Context:— UK_Defence
Date: 2009/04/17 11:32:31
Revision: 1.4

This section specifies the template required_pse_constituent_usage_reliability.

NOTE  The template has been defined in the context of UK_Defence. Refer to the business context for details of related templates.

NOTE  An explanation of a template and the associated instantiation path is provided in the Template overview section.

Description

This template describes how to represent the reliability required for the related PSE constituent usage requirement.

Business object definition


Figure 1 —  Graphical Representation for Business Object required_pse_constituent_usage_reliability

Figure 1 —  Graphical Representation for Business Object required_pse_constituent_usage_reliability

required_pse_constituent_usage_reliability

The definition of a required_pse_constituent_usage_reliability object is: This information object represents the reliability required for the related PSE constituent usage requirement.

Attribute name

Attribute description

Attribute type

Optionality

Annual usage This is the required annual usage of the item referenced by the related required usage. intrinsic Mandatory
ID This is the identifier of the required usage reliability. Identifier Mandatory
Identifier.id This is the value of the id attribute of the Identifier applied to the required usage reliability. intrinsic Mandatory
Identifier.type This attribute is the type associated with the id of the Identifier given to the required usage reliability. required_pse_constituent_usage_reliability_id_code Mandatory
Identifier.source_organization This attribute is the value representing the source organization that provides the id of the Identifier given to the required usage reliability. This value is assumed to be a type of Organization_identification_code. Organization_identification_code Mandatory
Mean usage between removals This is the minimum required average usage of the item before any maintenance which results in the removal of an item. intrinsic Optional
Mean usage between technical failure This is the minimum required average usage of the item between technical failures. NOTE: A technical failure is a failure of an item which does not prevent it from carrying out part or all of it's mission. intrinsic Optional
Mean usage between technical maintenance This is the minimum required average usage of the item between any maintenance performed to mitigate or correct technical failures. intrinsic Optional
Related required usage This is the reference to the required usage for which the reliability requirements are defined. Relationship to Required PSE Constituent Usage Role Mandatory
Usage unit This is the usage unit in which the dependent required usage reliability requirements are measured. intrinsic Mandatory

Table 1 — required_pse_constituent_usage_reliability attribute details

Model diagrams
The EXPRESS-G diagram in Figure 2 shows the templates and EXPRESS entities that are required to represent the template "required_pse_constituent_usage_reliability". The text highlighted in blue shows the template parameters.


Figure 2 —  An EXPRESS-G representation of the Information model for required_pse_constituent_usage_reliability

Figure 2 —  An EXPRESS-G representation of the Information model for required_pse_constituent_usage_reliability

The graphic for the template to be used in other EXPRESS-G diagrams is shown in Figure  3 below.


Figure 3 —  The graphical representation of the required_pse_constituent_usage_reliability template

Figure 3 —  The graphical representation of the required_pse_constituent_usage_reliability template

Input parameters
The following input parameters are defined for this template:
related_required_usage (Type= 'ENTITY (Task_method_version)' )
This is the reference to the platform, system and equipment constituent for which the related usage profiles are defined.
id (Type='STRING')
This is the identifier of the item of supply.
source_organization (Type='STRING')
The organization or information system that created the associated identifier. Alternatively this could be set to /NULL when Person or Information System is the source; see Identifier template characterizations.
annual_usage (Type='INTEGER', Optional)
This is the average number of days per year on which the item shall be required to perform a mission.
annual_usage_unit (Type='CLASS')
The class name of the unit in which the mean time to repair value is expressed, probably days or years.
The following classes and their sub-classes can be used:
classifications: "Context_dependent_unit" (urn:plcs:rdl:std:Context_dependent_unit)
annual_usage_si_unit (Type='BOOLEAN')
Value should be set to true if the unit is a SI base unit defined by ISO, i.e. kilogram (kg) for Mass, second (s) for Time, metre (m) for Displacement, ampere (A) for Electrical current, kelvin (K) for Temperature, mole (mol) for Amount of substance, and candela (cd) for Luminous intensity. If this is not the case it should be set to false.
Note that the representation of true and false depends on exchange format. In Part 11 (a STEP file) true is represented by the string ".T.", and false by ".F.", while in Part 28 (XML) they are represented by text strings "true" and "false".
mean_usage_between_removals (Type='REAL', Optional)
This is the average time per year where the product has been on standby.
mean_usage_between_removals_unit (Type='CLASS')
The class name of the unit in which the mean time to repair value is expressed, probably days or years.
The following classes and their sub-classes can be used:
classifications: "Context_dependent_unit" (urn:plcs:rdl:std:Context_dependent_unit)
mean_usage_between_removals_si_unit (Type='BOOLEAN')
Value should be set to true if the unit is a SI base unit defined by ISO, i.e. kilogram (kg) for Mass, second (s) for Time, metre (m) for Displacement, ampere (A) for Electrical current, kelvin (K) for Temperature, mole (mol) for Amount of substance, and candela (cd) for Luminous intensity. If this is not the case it should be set to false.
Note that the representation of true and false depends on exchange format. In Part 11 (a STEP file) true is represented by the string ".T.", and false by ".F.", while in Part 28 (XML) they are represented by text strings "true" and "false".
mean_usage_between_technical_failures (Type='REAL', Optional)
This is the average time per year where the product has been on standby.
mean_usage_between_technical_failures_unit (Type='CLASS')
The class name of the unit in which the mean time to repair value is expressed, probably days or years.
The following classes and their sub-classes can be used:
classifications: "Context_dependent_unit" (urn:plcs:rdl:std:Context_dependent_unit)
mean_usage_between_technical_failures_si_unit (Type='BOOLEAN')
Value should be set to true if the unit is a SI base unit defined by ISO, i.e. kilogram (kg) for Mass, second (s) for Time, metre (m) for Displacement, ampere (A) for Electrical current, kelvin (K) for Temperature, mole (mol) for Amount of substance, and candela (cd) for Luminous intensity. If this is not the case it should be set to false.
Note that the representation of true and false depends on exchange format. In Part 11 (a STEP file) true is represented by the string ".T.", and false by ".F.", while in Part 28 (XML) they are represented by text strings "true" and "false".
mean_usage_between_technical_maintenance (Type='REAL', Optional)
This is the average time per year where the product has been on standby.
mean_usage_between_technical_maintenance_unit (Type='CLASS')
The class name of the unit in which the mean time to repair value is expressed, probably days or years.
The following classes and their sub-classes can be used:
classifications: "Context_dependent_unit" (urn:plcs:rdl:std:Context_dependent_unit)
mean_usage_between_technical_maintenance_si_unit (Type='BOOLEAN')
Value should be set to true if the unit is a SI base unit defined by ISO, i.e. kilogram (kg) for Mass, second (s) for Time, metre (m) for Displacement, ampere (A) for Electrical current, kelvin (K) for Temperature, mole (mol) for Amount of substance, and candela (cd) for Luminous intensity. If this is not the case it should be set to false.
Note that the representation of true and false depends on exchange format. In Part 11 (a STEP file) true is represented by the string ".T.", and false by ".F.", while in Part 28 (XML) they are represented by text strings "true" and "false".
Reference parameters
The following reference parameters are defined for this template:
required_pse_constituent_usage_reliability(Type='ENTITY (State_definition)')
Allow the State_definition entity instantiated in this path to be referenced when this template is used.
Note: The State_definition entity can be referenced in a template path by:
%^target = $required_pse_constituent_usage_reliability.required_pse_constituent_usage_reliability%
where target is the parameter to which the State_definition is bound.
Instantiation path
The instantiation path shown below specifies the entities that are to be instantiated by the template.
A description of templates and the syntax for the instantiation path is provided in the Templates Help/Information section.
/representing_state_type(
    sd_class_name='pse_constituent_usage_reliability',
    sd_ecl_id='urn:plcs:rdl:tlss')/
%^required_pse_constituent_usage_reliability = $representing_state_type.state_def%

-- id identifier
/identifier(
    ID=@id,
    source_organization=@source_organization,
    type='required_pse_constituent_usage_reliability_id_code',
    items=^required_pse_constituent_usage_reliability)/
Applied_state_definition_assignment
Applied_state_definition_assignment.described_state_definition -> ^required_pse_constituent_usage_reliability
Applied_state_definition_assignment.assigned_to -> @related_required_usage

-- annual_usage
/assigning_product_property(
    property_class_name='annual_usage',
    property_ecl_id='urn:plcs:rdl:tlss',
    described_element=^required_pse_constituent_usage_reliability)/

-- Assign annual_usage reference parameter
-- not sure if needed
%^annual_usage = $assigning_product_property.property%

-- annual_usage Value and Unit (opted for hours - as couldn't see cbis definition
/product_property_numeric(
    value=@annual_usage,
    unit=@annual_usage_unit,
    unit_ecl_id='urn:plcs:rdl:tlss',
    si_unit=@annual_usage_si_unit,
    context='Pse_constituent_usage_reliability',
    context_ecl_id='urn:plcs:rdl:tlss',
    property=^annual_usage)/

-- mean_usage_between_removals
/assigning_product_property(
    property_class_name='mean_usage_between_removals',
    property_ecl_id='urn:plcs:rdl:tlss',
    described_element=^required_pse_constituent_usage_reliability)/

-- Assign mean_usage_between_removals reference parameter
-- not sure if needed
%^mean_usage_between_removals = $assigning_product_property.property%

-- mean_usage_between_removals Value and Unit (opted for hours - as couldn't see cbis definition
/product_property_numeric(
    value=@mean_usage_between_removals,
    unit=@mean_usage_between_removals_unit,
    unit_ecl_id='urn:plcs:rdl:tlss',
    si_unit=@mean_usage_between_removals_si_unit,
    context='Pse_constituent_usage_reliability',
    context_ecl_id='urn:plcs:rdl:tlss',
    property=^mean_usage_between_removals)/

-- mean_usage_between_technical_failures
/assigning_product_property(
    property_class_name='mean_usage_between_technical_failures',
    property_ecl_id='urn:plcs:rdl:tlss',
    described_element=^required_pse_constituent_usage_reliability)/

-- Assign mean_usage_between_technical_failures reference parameter
-- not sure if needed
%^mean_usage_between_technical_failures = $assigning_product_property.property%

-- mean_usage_between_technical_failures Value and Unit (opted for hours - as couldn't see cbis definition
/product_property_numeric(
    value=@mean_usage_between_technical_failures,
    unit=@mean_usage_between_technical_failures_unit,
    unit_ecl_id='urn:plcs:rdl:tlss',
    si_unit=@mean_usage_between_technical_failures_si_unit,
    context='Pse_constituent_usage_reliability',
    context_ecl_id='urn:plcs:rdl:tlss',
    property=^mean_usage_between_technical_failures)/

-- mean_usage_between_technical_maintenance
/assigning_product_property(
    property_class_name='mean_usage_between_technical_maintenance',
    property_ecl_id='urn:plcs:rdl:tlss',
    described_element=^required_pse_constituent_usage_reliability)/

-- Assign mean_usage_between_technical_maintenance reference parameter
-- not sure if needed
%^mean_usage_between_technical_maintenance = $assigning_product_property.property%

-- mean_usage_between_technical_maintenance Value and Unit (opted for hours - as couldn't see cbis definition
/product_property_numeric(
    value=@mean_usage_between_technical_maintenance,
    unit=@mean_usage_between_technical_maintenance_unit,
    unit_ecl_id='urn:plcs:rdl:tlss',
    si_unit=@mean_usage_between_technical_maintenance_si_unit,
    context='Pse_constituent_usage_reliability',
    context_ecl_id='urn:plcs:rdl:tlss',
    property=^mean_usage_between_technical_maintenance)/
Instance diagrams
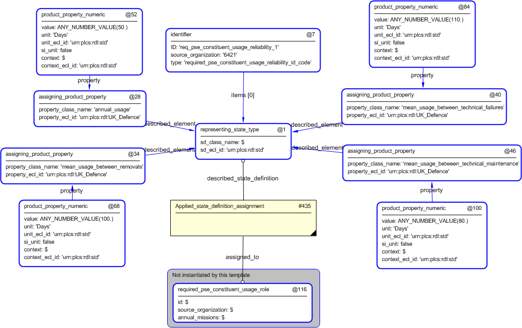
The instance diagram in Figure  4 shows an example of the EXPRESS entities and templates that are instantiated by the template:
/required_pse_constituent_usage_reliability(related_required_usage='#116', id='req_pse_constituent_usage_reliability_1', source_organization='6421', annual_usage='50', annual_usage_unit='Days', annual_usage_si_unit='false', mean_usage_between_removals='100', mean_usage_between_removals_unit='Days', mean_usage_between_removals_si_unit='false', mean_usage_between_technical_failures='110', mean_usage_between_technical_failures_unit='Days', mean_usage_between_technical_failures_si_unit='false', mean_usage_between_technical_maintenance='80', mean_usage_between_technical_maintenance_unit='Days', mean_usage_between_technical_maintenance_si_unit='false')/
(an illustration of the consolidated required_pse_constituent_usage_reliability template is shown in Figure 5 below.)


Figure 4 —  Entities instantiated by required_pse_constituent_usage_reliability template

Figure 4 —  Entities instantiated by required_pse_constituent_usage_reliability template

The instance diagram in Figure 5 shows the graphic symbol for the template that is to be used in other instance diagrams. The example template is:
/required_pse_constituent_usage_reliability(related_required_usage='#116', id='req_pse_constituent_usage_reliability_1', source_organization='6421', annual_usage='50', annual_usage_unit='Days', annual_usage_si_unit='false', mean_usage_between_removals='100', mean_usage_between_removals_unit='Days', mean_usage_between_removals_si_unit='false', mean_usage_between_technical_failures='110', mean_usage_between_technical_failures_unit='Days', mean_usage_between_technical_failures_si_unit='false', mean_usage_between_technical_maintenance='80', mean_usage_between_technical_maintenance_unit='Days', mean_usage_between_technical_maintenance_si_unit='false')/


Figure 5 —  Instantiation of required_pse_constituent_usage_reliability template

Figure 5 —  Instantiation of required_pse_constituent_usage_reliability template

Characterizations
No common characterizations of the template required_pse_constituent_usage_reliability have been identified. However, the ISO 10303-239 EXPRESS model may enable other assignments to the entities instantiated by the template.

© UK MOD 2010 — All rights reserved