Template:— asset_managed_product (ass_mgd_prod)
Context:— UK_Defence
Date: 2009/10/30 15:49:23
Revision: 1.5

This section specifies the template asset_managed_product.

NOTE  The template has been defined in the context of UK_Defence. Refer to the business context for details of related templates.

NOTE  An explanation of a template and the associated instantiation path is provided in the Template overview section.

Description

This template describes how to represent a UK_Defence asset and asset managed product, using Product.

This represents a product of value and managed in a specific manner for a defined period.

For further information about the representation of an asset managed product, see below.

Business perspective

This information object represents a product of value and managed in a specific manner for a defined period

Business object definition


Figure 1 —  Graphical Representation for Business Object Asset Managed Product

Figure 1 —  Graphical Representation for Business Object Asset Managed Product



Figure 2 —  Graphical Representation for Business Object Asset

Figure 2 —  Graphical Representation for Business Object Asset

This template encompasses the requirements of a UK_Defence asset and asset managed product.

The definition of a UK_Defence Asset Managed Product object is:

This information object represents a product of value to an organization (asset) and managed in a specific manner for a defined period. The record consists of the attributes for a Product and those listed below (from Asset Managed Product and Asset).

Attribute name

Attribute description

Attribute type

Optionality

End Date This is the date on which the related product ceased to be an asset for the asset owner Intrinsic Optional
ID identified as amp_id This is the identifier of the asset managed product Identifier Mandatory
Related Asset This is the reference to the asset for which the related product is the item of value Asset Mandatory
Related Product as prod_id This is the reference to the product which is the asset Product Mandatory
Start Date This is the date on which the related product became an asset for the asset owner intrinsic Mandatory
Book Value This is the present book value of the asset Intrinsic Mandatory
Depreciation Period This is the period over which the value of the asset depreciates to zero Intrinsic Optional
ID identified as asset_id This is the identifier of the asset, usually assigned by the owner of Identifier Mandatory
Name This is the name of asset. intrinsic Optional
Cateogry This is an indicator of whether the asset is currently possessed or whether it has been un-intentionally lost. intrinsic Optional
Owned by This is the reference to the owner of the asset Organization Mandatory

Table 1 — Asset Managed Product attribute details

Model diagrams
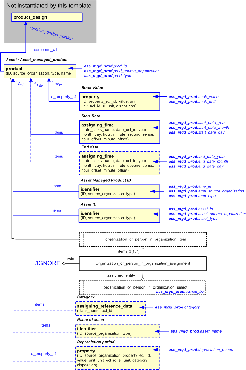
The EXPRESS-G diagram in Figure 3 shows the templates and EXPRESS entities that are required to represent the template "asset_managed_product". The text highlighted in blue shows the template parameters.


Figure 3 —  An EXPRESS-G representation of the Information model for asset_managed_product

Figure 3 —  An EXPRESS-G representation of the Information model for asset_managed_product

The graphic for the template to be used in other EXPRESS-G diagrams is shown in Figure  4 below.


Figure 4 —  The graphical representation of the asset_managed_product template

Figure 4 —  The graphical representation of the asset_managed_product template

Input parameters
The following input parameters are defined for this template:
prod_id (Type='STRING')
Current identifier of the product.
prod_source_organization (Type='STRING')
The organization that created the associated product identifier. Additionally a Person or Information System could be defined when either of these are the source; see Identifier template characterizations
prod_type (Type='CLASS')
This is the name of the type of the class used to classify the product identifier and so provide the role or reason for the identification.
The following classes and their sub-classes can be used:
classifications: "Identifier_type" (urn:plcs:rdl:std:Identifier_type)
category (Type='CLASS')
This is an indicator of whether the asset is currently possessed or whether it has been un-intentionally lost.
The following classes and their sub-classes can be used:
classifications: [Misplaced_product]
[warning:]Error RDL4: The URI urn:plcs:rdl:uk_defence is not listed in dexlib/data/refdata/rdl_index.xml
[Product_in_possession]
[warning:]Error RDL4: The URI urn:plcs:rdl:uk_defence is not listed in dexlib/data/refdata/rdl_index.xml
book_value (Type= 'TYPE (any_number_value)' )
The value of the property.
book_value_unit (Type='CLASS')
The class name of the unit in which the value is expressed.
The following classes and their sub-classes can be used:
classifications: "Context_dependent_unit" (urn:plcs:rdl:std:Context_dependent_unit)
owned_by (Type= 'SELECT (organization_or_person_in_organization_select)' )
The organization that owns the asset.
end_date_year (Type= 'TYPE (year_number)' , Optional)
Year_component of the date on which the related product ceased to be an asset for the asset owner
end_date_month (Type= 'TYPE (month_in_year_number)' , Optional)
Month_component of the date on which the related product ceased to be an asset for the asset owner
end_date_day (Type= 'TYPE (day_in_month_number)' , Optional)
Day_component of the date on which the related product ceased to be an asset for the asset owner
start_date_year (Type= 'TYPE (year_number)' )
Year_component of the start_date that the asset was managed from
start_date_month (Type= 'TYPE (month_in_year_number)' )
Month_component of the start_date that the asset was managed from
start_date_day (Type= 'TYPE (day_in_month_number)' )
Day_component of the start_date that the asset was managed from
amp_id (Type='STRING')
Current identifier of the asset_managed_product.
amp_source_organization (Type='STRING')
The organization that created the associated asset_managed_product identifier. Additionally a Person or Information System could be defined when either of these are the source; see Identifier template characterizations
amp_type (Type='CLASS')
This is the name of the type of the class used to classify the asset_managed_product identifier and so provide the role or reason for the identification.
The following classes and their sub-classes can be used:
classifications: "Identifier_type" (urn:plcs:rdl:std:Identifier_type)
depreciation_period_value_unit (Type='CLASS', Optional)
The class name corresponding to the unit in which the period over which the value of the asset depreciates to zero
The following classes and their sub-classes can be used:
classifications: "Unit" (urn:plcs:rdl:std:Unit)
depreciation_period_value (Type= 'TYPE (any_number_value)' , Optional)
The period over which the value of the asset depreciates to zero. The data type must also be indicated in this parameter, e.g. "ANY_NUMBER_VALUE(5)".
name (Type='STRING', Optional)
The name of the asset.
asset_id (Type='STRING')
Current identifier of the asset.
asset_source_organization (Type='STRING')
The organization or information system that created the associated asset identifier. Alternatively this could be set to /NULL and when Person or Information System is the source; see Identifier template characterizations
asset_type (Type='CLASS')
This is the name of the type of the class used to classify the asset identifier and so provide the role or reason for the identification.
The following classes and their sub-classes can be used:
classifications: "Identifier_type" (urn:plcs:rdl:std:Identifier_type)
conforms_with (Type= 'ENTITY (Product_version)' )
Identifies that the product conforms with a Product Design Product_as_realized. This is normally a Part_version.
Reference parameters
The following reference parameters are defined for this template:
pai(Type='ENTITY (Product_as_individual)')
Allow the Product_as_individual entity instantiated in this path to be referenced when this template is used.
Note: The Product_as_individual entity can be referenced in a template path by:
%^target = $asset_managed_product.pai%
where target is the parameter to which the Product_as_individual is bound.
par(Type='ENTITY (Product_as_realized)')
Allow the Product_as_realized entity instantiated in this path to be referenced when this template is used.
Note: The Product_as_realized entity can be referenced in a template path by:
%^target = $asset_managed_product.par%
where target is the parameter to which the Product_as_realized is bound.
view(Type='ENTITY (Product_as_individual_view)')
Allow the Product_as_individual_view entity instantiated in this path to be referenced when this template is used.
Note: The Product_as_individual_view entity can be referenced in a template path by:
%^target = $asset_managed_product.view%
where target is the parameter to which the Product_as_individual_view is bound.
Uniqueness constraints

The following parameter combinations specify a uniqueness constraint:
Unique constraint: Unique amp id
Each instance of the entity (Product_as_realized) within the data set shall be uniquely identified by a combination of the following parameters on this template (asset_managed_product) namely: amp_id, prod_id, asset_id.
The instance is referenced by the following template parameter: par.
The asset managed product identifier should only occur once in a data set.
Unique constraint: Unique asset
Each instance of the entity (Product_as_realized) within the data set shall be uniquely identified by a combination of the following parameters on this template (asset_managed_product) namely: asset_id, owned_by.
The instance is referenced by the following template parameter: par.
The asset should only occur once in a data set.
Instantiation path
The instantiation path shown below specifies the entities that are to be instantiated by the template.
A description of templates and the syntax for the instantiation path is provided in the Templates Help/Information section.
-- instantiate the product
-- Note it is assumed that the part is not versioned
/product(
    conforms_with=@conforms_with,
    ID=@prod_id,
    source_organization=@prod_source_organization,
    type=@prod_type,
    name='/IGNORE')/
%^pai = $product.pai%
%^par = $product.par%
%^view = $product.view%

-- assign a book value property to the asset and classify it as 'Cost_property
/property(
    ID='Cost_property',
    property_ecl_id='urn:plcs:rdl:uk_defence',
    value=@book_value,
    unit=@book_value_unit,
    unit_ecl_id='urn:plcs:rdl:std',
    si_unit='.false.',
    disposition='/IGNORE',
    a_property_of=^view)/

-- instantiate a start date to the asset managed product
/assigning_time(
    date_class_name='Date_actual_start',
    date_ecl_id='urn:plcs:rdl:std',
    year=@start_date_year,
    month=@start_date_month,
    day=@start_date_day,
    hour='0',
    minute='0',
    second='0',
    sense='.EXACT.',
    hour_offset='0',
    minute_offset='0',
    items=^par)/

-- [OPTIONAL end date]
/assigning_time(
    date_class_name='Date_actual_end',
    date_ecl_id='urn:plcs:rdl:std',
    year=@end_date_year,
    month=@end_date_month,
    day=@end_date_day,
    hour='0',
    minute='0',
    second='0',
    sense='.EXACT.',
    hour_offset='0',
    minute_offset='0',
    items=^par)/

-- [optional Category]
/assigning_reference_data(
    items=^par,
    class_name=@category,
    ecl_id='urn:plcs:rdl:uk_defence')/

-- instantiate assigning_identification for the asset's identification
/identifier(
    ID=@asset_id,
    source_organization=@asset_source_organization,
    type=@asset_type,
    items=^pai)/

-- instantiate assigning_identification for the asset managed product's identification
/identifier(
    ID=@amp_id,
    source_organization=@amp_source_organization,
    type=@amp_type,
    items=^pai)/

-- [OPTIONAL name]
/identifier(
    ID=@name,
    source_organization=@asset_source_organization,
    type='Name',
    items=^pai)/

-- [OPTIONAL depreciation period]
/property(
    ID='Depreciation_period',
    property_ecl_id='urn:plcs:rdl:uk_defence',
    value=@depreciation_period_value,
    unit=@depreciation_period_value_unit,
    unit_ecl_id='urn:plcs:rdl:std',
    si_unit='false',
    disposition='/IGNORE',
    a_property_of=^view)/

-- Instantiate Organization_or_person_in_organization_assignment entity
Organization_or_person_in_organization_assignment

-- Set the Organization_or_person_in_organization_assignment attribute role to be ignored
Organization_or_person_in_organization_assignment.role = '/IGNORE'

-- Assign the Organization_or_person_in_organization_assignment to the AMP
Organization_or_person_in_organization_assignment.items -> ^pai

-- Create the owned_by parameter
Organization_or_person_in_organization_assignment.assigned_entity -> @owned_by
The following entities are instantiated with attributes as specified:
Entity in path Value Inherited from
Organization_or_person_in_organization_assignment.role '/IGNORE'
Instance diagrams
The instance diagram in Figure  5 shows an example of the EXPRESS entities and templates that are instantiated by the template:
/asset_managed_product(prod_id='BS0001', prod_source_organization='BAE Systems', prod_type='Serial_Identification_code', book_value='ANY_NUMBER_VALUE(12)', book_value_unit='GBP', start_date_year='2008', start_date_month='1', start_date_day='2', end_date_year='2009', end_date_month='1', end_date_day='2', amp_id='02-1', name='BS0001 name', cateogry='cat1', depreciation_period_value='ANY_NUMBER_VALUE(10)', depreciation_period_value_unit='Year', amp_source_organization='BAE Systems', amp_type='Asset_managed_product_identification_code', asset_id='02', asset_source_organization='BAE Systems', asset_type='Asset_identification_code', conforms_with='@158', owned_by='@241')/
(an illustration of the consolidated asset_managed_product template is shown in Figure 6 below.)


Figure 5 —  Entities instantiated by asset_managed_product template

Figure 5 —  Entities instantiated by asset_managed_product template

The instance diagram in Figure 6 shows the graphic symbol for the template that is to be used in other instance diagrams. The example template is:
/asset_managed_product(prod_id='BS0001', prod_source_organization='BAE Systems', prod_type='Serial_Identification_code', book_value='ANY_NUMBER_VALUE(12)', book_value_unit='GBP', start_date_year='2008', start_date_month='1', start_date_day='2', end_date_year='2009', end_date_month='1', end_date_day='2', amp_id='02-1', name='BS0001 name', cateogry='cat1', depreciation_period_value='ANY_NUMBER_VALUE(10)', depreciation_period_value_unit='Year', amp_source_organization='BAE Systems', amp_type='Asset_managed_product_identification_code', asset_id='02', asset_source_organization='BAE Systems', asset_type='Asset_identification_code', conforms_with='@158', owned_by='@241')/


Figure 6 —  Instantiation of asset_managed_product template

Figure 6 —  Instantiation of asset_managed_product template

Characterizations
No common characterizations of the template asset_managed_product have been identified. However, the ISO 10303-239 EXPRESS model may enable other assignments to the entities instantiated by the template.

© UK MOD 2010 — All rights reserved