| Template:— usage_role_configuration_relationship (usrl_cfgr) Context:— UK_Defence |
Date: 2009/04/17 12:31:15 Revision: 1.7 |
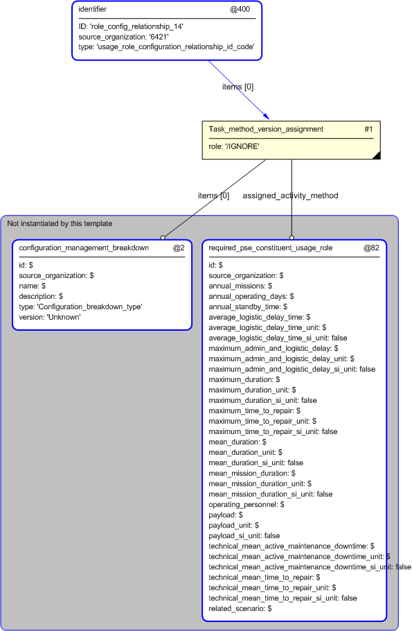
This section specifies the template usage_role_configuration_relationship.
NOTE The template has been defined in the context of UK_Defence. Refer to the business context for details of related templates.
NOTE An explanation of a template and the associated instantiation path is provided in the Template overview section.
This template describes how to represent the relationship between the Required PSE Constituent Usage Role and the Configuration

usage_role_configuration_relationship
The definition of a usage_role_configuration_relationship object is: This information object represents information about an actual usage_role_configuration_relationship of an individual product.
|
Attribute name |
Attribute description |
Attribute type |
Optionality |
|---|---|---|---|
| ID | This is the identifier of the relationship. | Identifier | Mandatory |
| Identifier.id | This is the value of the id attribute of the Identifier applied to the relationship. | intrinsic | Mandatory |
| Identifier.type | This attribute is the type associated with the id of the Identifier given to the relationship. | usage_role_configuration_relationship_id_code | Mandatory |
| Identifier.source_organization | This attribute is the value representing the source organization that provides the id of the Identifier given to the relationship. This value is assumed to be a type of Organization_identification_code. | Organization_identification_code | Mandatory |
| Related configuration | This is a reference to the related configuration. | Relationship to Configuration Management Breakdown | Mandatory |
| Related usage role | This a reference to the Required PSE Constituent Usage Role. | Relationship to Required PSE Constituent Usage Role | Mandatory |
Table 1 — usage_role_configuration_relationship attribute details


target
is the parameter to which the
Task_method_version_assignment
is bound.
| Entity in path | Value | Inherited from |
| Task_method_version_assignment.role | '/IGNORE' | Applied_activity_method_assignment.role |


© UK MOD 2010 — All rights reserved