Template:— support_context (sup_con)
Context:— UK_Defence
Date: 2009/04/17 11:58:03
Revision: 1.5

This section specifies the template support_context.

NOTE  The template has been defined in the context of UK_Defence. Refer to the business context for details of related templates.

NOTE  An explanation of a template and the associated instantiation path is provided in the Template overview section.

Description

This template describes how to represent the usage profile of the Platforms, Systems and Equipment by a specific operating organization. A separate Support Context exists for each combination of Product, usage profile, and operating organization

NOTE    The mapping to activity may be reviewed after the release of PLCS Ed. 2

Business perspective

The support context business object is used by those UK_Defence Data Exchange Specifications that require information about the usage profile of the Platforms, Systems and Equipment by a specific operating organization

Business object definition


Figure 1 —  Graphical Representation for Business Object Support Context

Figure 1 —  Graphical Representation for Business Object Support Context

Support Context:

The definition of an Support Context object is: Data about the usage profile of a Product (Platforms, Systems and Equipment) by a specific operating organization

Attribute name

Attribute description

Attribute type

Optionality

ID This is the identifier of the support context. Identifier Mandatory
Name This is the name of the support context Identifier Mandatory
Operating environment This is the reference to the operating environment that forms part of the support context. Relationship to Operating environment Mandatory
Operating organization This is the reference to the intended operating organization which forms part of the support . Relationship to Organization Mandatory
Related assumptions This is the reference to the assumptions from which the support context has been derived. Relationship to Assumption Optional(0:?)
Related constraints This is the reference to the constraints imposed upon definition of the support context. Relationship to Constraint Optional(0:?)
Related PSE usage profile This is the reference to the platform, system and equipment usage profile which form part of the support . Relationship to Platform System Equipment Usage Profile Mandatory
Related requirements This is the reference to the requirements from which the support context has been derived. Relationship to Requirement Mandatory(1:?)
Support environment This is the reference to the support environment that forms part of the support context. Relationship to Support environment Mandatory
Version This is the version of the support context. Intrinsic Mandatory

Table 1 — Support Context attribute details

Model diagrams
The EXPRESS-G diagram in Figure 2 shows the templates and EXPRESS entities that are required to represent the template "support_context". The text highlighted in blue shows the template parameters.


Figure 2 —  An EXPRESS-G representation of the Information model for support_context

Figure 2 —  An EXPRESS-G representation of the Information model for support_context

The graphic for the template to be used in other EXPRESS-G diagrams is shown in Figure  3 below.


Figure 3 —  The graphical representation of the support_context template

Figure 3 —  The graphical representation of the support_context template

Input parameters
The following input parameters are defined for this template:
ID (Type='STRING')
This is the identifier of the support_context.
source_organization (Type='STRING')
The organization that created the support_context. Additionally a Person or Information System could be defined when either of these are the source; see Identifier template.
name (Type='STRING')
This is the name of the support_context.
operating_environment (Type= 'ENTITY (State_definition)' )
This is the reference to the operating environment that forms part of the support context.
operating_organization (Type= 'ENTITY (Organization)' )
The item to which the operating environment is assigned
related_assumptions (Type= 'ENTITY (Document)' , Optional)
This is the reference to the assumptions from which the support context has been derived.
related_constraints (Type= 'ENTITY (Organization)' , Optional)
This is the reference to the constraints imposed upon definition of the support context.
related_PSE_usage_profile (Type= 'ENTITY (Task_method)' )
This is the reference to the platform, system and equipment usage profile which form part of the support .
related_requirements (Type= 'ENTITY (Requirement)' )
This is the reference to the requirements from which the support context has been derived.
support_environment (Type= 'ENTITY (State_definition)' )
This is the reference to the support environment that forms part of the support context.
version (Type='STRING')
This is the version of the support context.
Reference parameters
The following reference parameters are defined for this template:
act_act(Type='ENTITY (Activity_actual)')
Allow the Activity_actual entity instantiated in this path to be referenced when this template is used.
Note: The Activity_actual entity can be referenced in a template path by:
%^target = $support_context.act_act%
where target is the parameter to which the Activity_actual is bound.
method(Type='ENTITY (Activity_method)')
Allow the Activity_method entity instantiated in this path to be referenced when this template is used.
Note: The Activity_method entity can be referenced in a template path by:
%^target = $support_context.method%
where target is the parameter to which the Activity_method is bound.
Uniqueness constraints

The following parameter combinations specify a uniqueness constraint:
Unique constraint: Support Context
Each instance of the entity (Activity_actual) within the data set shall be uniquely identified by a combination of the following parameters on this template (support_context) namely: ID, name, operating_organization, related_PSE_usage_profile, version.
The instance is referenced by the following template parameter: act_act.
Instantiation path
The instantiation path shown below specifies the entities that are to be instantiated by the template.
A description of templates and the syntax for the instantiation path is provided in the Templates Help/Information section.
%^objective = Task_objective%
Task_objective.name = '/IGNORE'
Task_objective.description = ''/IGNORE'
%^method = Task_method%
Task_method.name = '/IGNORE'
Task_method.description = ''/IGNORE'
Task_method.consequence = '/IGNORE'
Task_method.purpose = '/IGNORE'
Task_method.objective -> ^objective
%^method_version = Task_method_version%
Task_method_version.name = '/IGNORE'
Task_method_version.description = ''/IGNORE'
Task_method_version.consequence = '/IGNORE'
Task_method_version.purpose = '/IGNORE'
Task_method_version.of_task_method -> ^method

-- Version
/identifier(
    ID=@version,
    source_organization=@source_organization,
    type='support_context_version',
    items=^method_version)/

-- representing_activity_actual (mandatory)
/representing_activity_actual(
    id=@ID,
    id_class_name='Support_context_identifier',
    id_ecl_id='urn:plcs:rdl:uk_defence',
    id_owner=@source_organization,
    id_owner_class_name='Organization_name',
    id_owner_ecl_id='urn:plcs:rdl:std',
    method=^method,
    date_class_name='Date_actual_start',
    date_ecl_id='urn:plcs:rdl:std',
    year='0',
    month='0',
    day='0',
    hour='0',
    minute='$',
    second='$',
    sense='.EXACT.',
    hour_offset='0',
    minute_offset='$')/
%^act_act = $representing_activity_actual.act_act%

-- Name (mandatory)
/identifier(
    ID=@name,
    source_organization=@source_organization,
    type='Name',
    items=^act_act)/

-- [optional Related assumptions]
/assigning_activity(
    role_class_name='Assumption_assignment',
    role_ecl_id='urn:plcs:rdl:uk_defence',
    assigned_activity=^act_act,
    items=@related_assumptions)/

-- [optional Related constraints]
/assigning_activity(
    role_class_name='Constraint_assignment',
    role_ecl_id='urn:plcs:rdl:uk_defence',
    assigned_activity=^act_act,
    items=@related_constraints)/

-- Related operating environment
/assigning_activity(
    role_class_name='Operating_environment_assignment',
    role_ecl_id='urn:plcs:rdl:uk_defence',
    assigned_activity=^act_act,
    items=@operating_environment)/

-- Related operating organization
/assigning_activity(
    role_class_name='Operating_organization_assignment',
    role_ecl_id='urn:plcs:rdl:uk_defence',
    assigned_activity=^act_act,
    items= @operating_organization)/

-- Related support environment
/assigning_activity(
    role_class_name='Support_environment_assignment',
    role_ecl_id='urn:plcs:rdl:uk_defence',
    assigned_activity=^act_act,
    items=@support_environment)/

-- Related requirement
/assigning_activity(
    role_class_name='Requirement_assignment role_ecl_id='urn:plcs:rdl:uk_defence',
    assigned_activity=^act_act,
    items=@related_requirements)/

-- Related PSE usage profile
/assigning_activity(
    role_class_name='Platform_system_equipment_usage_profile_assignment',
    role_ecl_id='urn:plcs:rdl:uk_defence',
    assigned_activity=^act_act,
    items=@related_PSE_usage_profile)/
The following entities are instantiated with attributes as specified:
Entity in path Value Inherited from
Task_objective.name '/IGNORE'
Task_objective.description ''/IGNORE'
Task_method.name '/IGNORE' Activity_method.name
Task_method.description ''/IGNORE' Activity_method.description
Task_method.consequence '/IGNORE' Activity_method.consequence
Task_method.purpose '/IGNORE' Activity_method.purpose
Task_method_version.name '/IGNORE' Activity_method.name
Task_method_version.description ''/IGNORE' Activity_method.description
Task_method_version.consequence '/IGNORE' Activity_method.consequence
Task_method_version.purpose '/IGNORE' Activity_method.purpose
Instance diagrams
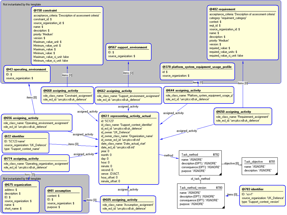
The instance diagram in Figure  4 shows an example of the EXPRESS entities and templates that are instantiated by the template:
/support_context(ID='SC123', source_organization='UK_Defence', Name='SC123 name', operating_environment='@43', operating_organization='@675', related_assumptions='@81', related_constraints='@158', related_PSE_usage_profile='@378', related_requirements='@402', support_environment='@567', version='scv1')/
(an illustration of the consolidated support_context template is shown in Figure 5 below.)


Figure 4 —  Entities instantiated by support_context template

Figure 4 —  Entities instantiated by support_context template

The instance diagram in Figure 5 shows the graphic symbol for the template that is to be used in other instance diagrams. The example template is:
/support_context(ID='SC123', source_organization='UK_Defence', Name='SC123 name', operating_environment='@43', operating_organization='@675', related_assumptions='@81', related_constraints='@158', related_PSE_usage_profile='@378', related_requirements='@402', support_environment='@567', version='scv1')/


Figure 5 —  Instantiation of support_context template

Figure 5 —  Instantiation of support_context template

Characterizations
No common characterizations of the template support_context have been identified. However, the ISO 10303-239 EXPRESS model may enable other assignments to the entities instantiated by the template.

© UK MOD 2010 — All rights reserved