Template:— support_component (supp_comp)
Context:— UK_Defence
Date: 2009/04/17 11:50:21
Revision: 1.4

This section specifies the template support_component.

NOTE  The template has been defined in the context of UK_Defence. Refer to the business context for details of related templates.

NOTE  An explanation of a template and the associated instantiation path is provided in the Template overview section.

Description

This template describes how to represent the specification of a component of the support domain. The source of the current specifications is JSP 886, where they are referred to as "ILS elements".

Business perspective

The support component business object is used by those UK_Defence Data Exchange Specifications that require information about the specification of a component of the support domain.

Business object definition


Figure 1 —  Graphical Representation for Business Object Support Component

Figure 1 —  Graphical Representation for Business Object Support Component

Support Component:

The definition of a Support Component object is: Data about the specification of a component of the support domain.

Attribute name

Attribute description

Attribute type

Optionality

Description This is the description of the support component. Intrinsic Mandatory
ID This is the Identifier of the support component. Identifier Mandatory
Name This is the name of the support component. Typical components (distilled from JSP 886 Volume 7 Part 1) include: "Asset management" "Commercial and contract management" "Computer and software support" "Configuration management" "Disposal" "Environmental impact" "Facilities, infrastructure and services" "Information management" "Interface with design" "Maintainability engineering" "Maintenance engineering" "Manpower and human factors" "Obsolescence" "Packaging, handling, storage and transportation" "Quality management" "Reliability engineering" "Risk management" "Safety" "Supply support" "Support and test equipment" "Sustainability" "Technical data, documentation and information" "Technology management" "Through life support performance monitoring" "Through life costing" "Through life planning" "Training and training equipment / facilities" "Whole life costing" Intrinsic Mandatory

Table 1 — Support Componentattribute details

Model diagrams
The EXPRESS-G diagram in Figure 2 shows the templates and EXPRESS entities that are required to represent the template "support_component". The text highlighted in blue shows the template parameters.


Figure 2 —  An EXPRESS-G representation of the Information model for support_component

Figure 2 —  An EXPRESS-G representation of the Information model for support_component

The graphic for the template to be used in other EXPRESS-G diagrams is shown in Figure  3 below.


Figure 3 —  The graphical representation of the support_component template

Figure 3 —  The graphical representation of the support_component template

Input parameters
The following input parameters are defined for this template:
description (Type='STRING')
This is the description of the support component.
ID (Type='STRING')
This is the identifier of the support component.
source_organization (Type='STRING')
The organization that created the associated identifier. Additionally a Person or Information System could be defined when either of these are the source; see Identifier template.
name (Type='STRING')
This is the name of the support component..
Reference parameters
The following reference parameters are defined for this template:
supp_comp(Type='ENTITY (Document)')
Allow the Document entity instantiated in this path to be referenced when this template is used.
Note: The Document entity can be referenced in a template path by:
%^target = $support_component.supp_comp%
where target is the parameter to which the Document is bound.
Uniqueness constraints

The following parameter combinations specify a uniqueness constraint:
Unique constraint: Support_component
Each instance of the entity (Document) within the data set shall be uniquely identified by a combination of the following parameters on this template (support_component) namely: ID, name.
The instance is referenced by the following template parameter: supp_comp.
Instantiation path
The instantiation path shown below specifies the entities that are to be instantiated by the template.
A description of templates and the syntax for the instantiation path is provided in the Templates Help/Information section.
-- Instantiate a document
/representing_document(
    doc_id=@ID,
    doc_id_class_name='Support_comp_identification_code',
    doc_id_ecl_id='urn:plcs:rdl:uk_defence',
    doc_org_id=@source_organization,
    doc_org_id_class_name='Identifier_owner',
    doc_org_id_ecl_id='urn:plcs:rdl:uk_defence',
    doc_vn_id='/NULL',
    doc_vn_id_class_name='/NULL',
    doc_vn_id_ecl_id='urn:plcs:rdl:uk_defence',
    doc_vn_org_id='/NULL',
    doc_vn_org_id_class_name='/NULL',
    doc_vn_org_id_ecl_id='urn:plcs:rdl:uk_defence',
    domain='Product_life_cycle_support',
    domain_ecl_id='urn:plcs:rdl:std',
    life_cycle_stage='Support_stage',
    life_cycle_stage_ecl_id='urn:plcs:rdl:std')/
%^supp_comp = $representing_document.document%

-- Name (mandatory)
/identifier(
    ID=@name,
    source_organization=@source_organization,
    type='Support_component_name',
    items=^supp_comp)/

-- Instantiate a description
/assigning_descriptor(
    descr=@description,
    class_name='Support_component_description',
    ecl_id='urn:plcs:rdl:uk_defence',
    is_assigned_to=^supp_comp)/
Instance diagrams
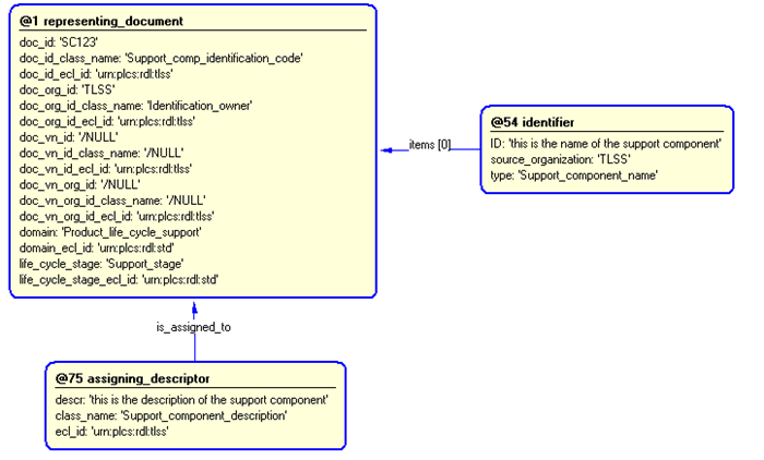
The instance diagram in Figure  4 shows an example of the EXPRESS entities and templates that are instantiated by the template:
/support_component(name='this is the name of the support component', ID='SC123', source_organization='UK_Defence', description='this is the description of the support component')/
(an illustration of the consolidated support_component template is shown in Figure 5 below.)


Figure 4 —  Entities instantiated by support_component template

Figure 4 —  Entities instantiated by support_component template

The instance diagram in Figure 5 shows the graphic symbol for the template that is to be used in other instance diagrams. The example template is:
/support_component(name='this is the name of the support component', ID='SC123', source_organization='UK_Defence', description='this is the description of the support component')/


Figure 5 —  Instantiation of support_component template

Figure 5 —  Instantiation of support_component template

Characterizations
No common characterizations of the template support_component have been identified. However, the ISO 10303-239 EXPRESS model may enable other assignments to the entities instantiated by the template.

© UK MOD 2010 — All rights reserved