Template:— safety_case (sfty_case)
Context:— UK_Defence
Date: 2010/03/15 15:09:15
Revision: 1.3

This section specifies the template safety_case.

NOTE  The template has been defined in the context of UK_Defence. Refer to the business context for details of related templates.

NOTE  An explanation of a template and the associated instantiation path is provided in the Template overview section.

Description

This template describes how to represent the concept of safety case in terms of PLCS model elements (templates, entities and reference data).

Business perspective

A safety case identifies the hazards and safety claims tracked for a specified platform, system and equipment

Business object definition

This information object represents the safety case for the related platform, system and equipment.



Figure 1 —  A MOOD Business Architect representation of the Business Object: Safety case

Figure 1 —  A MOOD Business Architect representation of the Business Object: Safety case

The attributes of the safety case object are tabled below.

Attribute name

Attribute description

Attribute type

Optionality

Addressed hazards This is the reference to the hazard register against which the safety case has been defined. Hazard register Mandatory
Derived from This is the reference to the safety analysis from which the safety case was derived. Safety analysis Optional
ID This is the identifier of the safety case. intrinsic Mandatory
Name This is the name of the safety case. intrinsic Mandatory
Owner This is the reference to the person that owns the safety case. Person Mandatory
Purpose This is the purpose of the safety case. intrinsic Mandatory
Related PSE This is the reference to the PSE Constituent for which the safety case has been developed. Platform System Equipment Constituent Mandatory
Safety claims This is the reference to the set of safety claims that constitute the safety case. Safety claim Mandatory [1:?]
Type This is the type of the safety case.

EXAMPLE    Air worthiness, Nuclear

intrinsic Mandatory

Table 1 — Safety case attribute details

Model diagrams
The EXPRESS-G diagram in Figure 2 shows the templates and EXPRESS entities that are required to represent the template "safety_case". The text highlighted in blue shows the template parameters.


Figure 2 —  An EXPRESS-G representation of the Information model for safety_case

Figure 2 —  An EXPRESS-G representation of the Information model for safety_case

The graphic for the template to be used in other EXPRESS-G diagrams is shown in Figure  3 below.


Figure 3 —  The graphical representation of the safety_case template

Figure 3 —  The graphical representation of the safety_case template

Input parameters
The following input parameters are defined for this template:
Addressed_hazards (Type= 'ENTITY (Document)' )
This is the reference to the hazard register against which the safety case has been defined.
Derived_from (Type= 'ENTITY (Document)' , Optional)
This is the reference to the safety analysis from which the safety case was derived.
ID (Type='STRING')
This is the identifier of the safety case.
ID_source_organization (Default=UK_Defence,Type='STRING')
The organization that created the associated identifier. Additionally a Person or Information System could be defined when either of these are the source; see Identifier template characterizations
Name (Type='STRING')
This is the name of the safety case.
Owner (Type= 'ENTITY (Person)' )
This is the reference to the person that owns the safety case.
Purpose (Type='STRING')
This is the purpose of the safety case.
Related_PSE (Type= 'ENTITY (Product_group_membership)' )
This is the reference to the PSE Constituent for which the safety case has been developed.
Safety_claims (Type= 'ENTITY (Document)' )
This is the reference to the set of safety claims that constitute the safety case.
Type (Type='CLASS')
This is the type of the safety case.
The following classes and their sub-classes can be used:
classifications: [Air_worthiness]
[warning:]Error RDL4: The URI urn:plcs:rdl:uk_defence is not listed in dexlib/data/refdata/rdl_index.xml
[Nuclear]
[warning:]Error RDL4: The URI urn:plcs:rdl:uk_defence is not listed in dexlib/data/refdata/rdl_index.xml
Reference parameters
The following reference parameters are defined for this template:
sfty_cse(Type='ENTITY (Document)')
Allow the Document entity instantiated in this path to be referenced when this template is used.
Note: The Document entity can be referenced in a template path by:
%^target = $safety_case.sfty_cse%
where target is the parameter to which the Document is bound.
Uniqueness constraints

The following parameter combinations specify a uniqueness constraint:
Unique constraint: Safety case
Each instance of the entity (Document) within the data set shall be uniquely identified by a combination of the following parameters on this template (safety_case) namely: Addressed_hazards, ID, Related_PSE.
The instance is referenced by the following template parameter: sfty_cse.
Instantiation path
The instantiation path shown below specifies the entities that are to be instantiated by the template.
A description of templates and the syntax for the instantiation path is provided in the Templates Help/Information section.
-- Representing document
/representing_document(
    doc_id=@ID,
    doc_id_class_name='Safety_case_identifier',
    doc_id_ecl_id='urn:plcs:rdl:uk_defence',
    doc_org_id=@ID_source_organization,
    doc_org_id_class_name='Organization_name',
    doc_org_id_ecl_id='urn:plcs:rdl:std',
    doc_vn_id=/NULL,
    doc_vn_id_class_name='Version_identification_code',
    doc_vn_id_ecl_id='urn:plcs:rdl:std',
    doc_vn_org_id='/NULL',
    doc_vn_org_id_class_name='Organization_name',
    doc_vn_org_id_ecl_id='urn:plcs:rdl:std',
    domain='Product_life_cycle_support',
    domain_ecl_id='urn:plcs:rdl:std',
    life_cycle_stage='Support_stage',
    life_cycle_stage_ecl_id='urn:plcs:rdl:std')/
%^sfty_cse = $representing_document.document%

-- Create relationship to owner
Organization_or_person_in_organization_assignment
Organization_or_person_in_organization_assignment.items -> ^sfty_cse
Organization_or_person_in_organization_assignment.assigned_entity -> @Owner
Organization_or_person_in_organization_assignment.role = '/IGNORE'
%^ownr = Organization_or_person_in_organization_assignment%
/assigning_reference_data(
    class_name='Owner_of',
    ecl_id='urn:plcs:rdl:uk_defence',
    items=^ownr)/

-- Create relationship to Addressed_hazards
Document_assignment
Document_assignment.role = '/IGNORE'
Document_assignment.assigned_document -> ^sfty_cse
Document_assignment.is_assigned_to -> @Addressed_hazards
%^ah = Document_assignment%
/assigning_reference_data(
    class_name='Addressed_hazards',
    ecl_id='urn:plcs:rdl:uk_defence',
    items=^ah)/

-- Create relationship to Related_PSE
Document_assignment
Document_assignment.role = '/IGNORE'
Document_assignment.assigned_document -> ^sfty_cse
Document_assignment.is_assigned_to -> @Related_PSE
%^rpse = Document_assignment%
/assigning_reference_data(
    class_name='Related_PSE',
    ecl_id='urn:plcs:rdl:uk_defence',
    items=^rpse)/

-- [Optional Derived_from]
Document_assignment
Document_assignment.role = '/IGNORE'
Document_assignment.assigned_document -> ^sfty_cse
Document_assignment.is_assigned_to -> @Derived_from
%^df = Document_assignment%
/assigning_reference_data(
    class_name='Derived_from_analysis',
    ecl_id='urn:plcs:rdl:uk_defence',
    items=^df)/

-- Create relationship to Safety_claims
Document_assignment
Document_assignment.role = '/IGNORE'
Document_assignment.assigned_document -> ^sfty_cse
Document_assignment.is_assigned_to -> @Safety_claims
%^sc = Document_assignment%
/assigning_reference_data(
    class_name='Safety_claims',
    ecl_id='urn:plcs:rdl:uk_defence',
    items=^sc)/

-- Name
/identifier(
    ID=@Name,
    source_organization=@ID_source_organization,
    type='Name',
    items=^sfty_cse)/

-- Purpose
/assigning_descriptor(
    descr=@Purpose,
    class_name='Purpose',
    ecl_id='urn:plcs:rdl:uk_defence',
    is_assigned_to=^sfty_cse)/

-- Type
/assigning_reference_data(
    class_name=@Type,
    ecl_id='urn:plcs:rdl:uk_defence',
    items=^sfty_cse)/
The following entities are instantiated with attributes as specified:
Entity in path Value Inherited from
Organization_or_person_in_organization_assignment.role '/IGNORE'
Document_assignment.role '/IGNORE'
Document_assignment.role '/IGNORE'
Document_assignment.role '/IGNORE'
Document_assignment.role '/IGNORE'
Instance diagrams
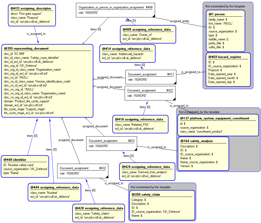
The instance diagram in Figure  4 shows an example of the EXPRESS entities and templates that are instantiated by the template:
/safety_case(Addressed_hazards='#ah', Derived_from='#df', ID='SC-999', ID_source_organization='UK_Defence', Name='Nuclear safety case', Owner='#o', Purpose='First gate support', Related_PSE='#p', Safety_claims='#sc', Type='Nuclear')/
(an illustration of the consolidated safety_case template is shown in Figure 5 below.)


Figure 4 —  Entities instantiated by safety_case template

Figure 4 —  Entities instantiated by safety_case template

The instance diagram in Figure 5 shows the graphic symbol for the template that is to be used in other instance diagrams. The example template is:
/safety_case(Addressed_hazards='#ah', Derived_from='#df', ID='SC-999', ID_source_organization='UK_Defence', Name='Nuclear safety case', Owner='#o', Purpose='First gate support', Related_PSE='#p', Safety_claims='#sc', Type='Nuclear')/


Figure 5 —  Instantiation of safety_case template

Figure 5 —  Instantiation of safety_case template

Characterizations
No common characterizations of the template safety_case have been identified. However, the ISO 10303-239 EXPRESS model may enable other assignments to the entities instantiated by the template.

© UK MOD 2010 — All rights reserved