Template:— safety_analysis (sfty_anl)
Context:— UK_Defence
Date: 2010/03/15 15:08:44
Revision: 1.4

This section specifies the template safety_analysis.

NOTE  The template has been defined in the context of UK_Defence. Refer to the business context for details of related templates.

NOTE  An explanation of a template and the associated instantiation path is provided in the Template overview section.

Description

This template describes how to represent the UK_Defence concept of a safety analysis in terms of PLCS model elements (templates, entities, and reference data).

Business perspective

This information object represents the record of an analysis process having been conducted. Subtypes of this object type record specific types of analyses. The results of each safety analysis are recorded by means of relationships from the information objects that are generated by the analysis and the safety analysis object itself.

Business object definition

This information object represents the record of a safety analysis of the related PSE constituent having been conducted.



Figure 1 —  Graphical Representation for Business Object Safety analysis

Figure 1 —  Graphical Representation for Business Object Safety analysis

There are no attributes for the Safety analysis object, all attributes are declared in its supertype Support analysis.

Model diagrams
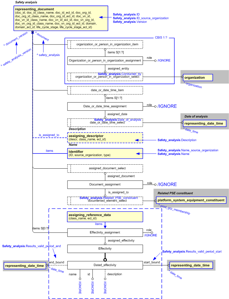
The EXPRESS-G diagram in Figure 2 shows the templates and EXPRESS entities that are required to represent the template "safety_analysis". The text highlighted in blue shows the template parameters.


Figure 2 —  An EXPRESS-G representation of the Information model for safety_analysis

Figure 2 —  An EXPRESS-G representation of the Information model for safety_analysis

The graphic for the template to be used in other EXPRESS-G diagrams is shown in Figure  3 below.


Figure 3 —  The graphical representation of the safety_analysis template

Figure 3 —  The graphical representation of the safety_analysis template

Input parameters
The following input parameters are defined for this template:
Conducted_by (Type= 'SELECT (organization_or_person_in_organization_select)' )
The reference to the person or organization that conducted the safety analysis.
Date_of_analysis (Type= 'SELECT (date_or_date_time_select)' )
The reference to the date and time on which the safety analysis was conducted.
Description (Type='STRING', Optional)
The description of the safety analysis. If this attribute is not required, the relevant assigning_descriptor template should not be instantiated.
ID (Type='STRING')
The identifier of the safety analysis.
ID_source_organization (Type='STRING')
The identifier of the organization responsible for identifying the safety analysis.
Name (Type='STRING', Optional)
The name of the safety analysis.
Name_source_organization (Type='STRING', Optional)
The name of the organization responsible for identifying the safety analysis.
Related_PSE_constituent (Type= 'ENTITY (Product_group_membership)' )
The reference to the constituent of the platform system equipment that is the subject of the safety analysis.
Results_valid_period_start (Type= 'ENTITY (Date_time)' , Optional)
The date and time from which the safety analysis is valid. If this attribute is not required, the relevant Effectivity_assignment and Dated_effectivity entities should not be instantiated.
Results_valid_period_end (Type= 'ENTITY (Date_time)' , Optional)
The date and time until which the safety analysis is valid. If this attribute is not required, the relevant Effectivity_assignment and Dated_effectivity entities should not be instantiated.
Version (Type='STRING')
The version of the safety analysis.
Reference parameters
The following reference parameters are defined for this template:
safety_analysis(Type='ENTITY (Document)')
Allow the Document entity instantiated in this path to be referenced when this template is used.
Note: The Document entity can be referenced in a template path by:
%^target = $safety_analysis.safety_analysis%
where target is the parameter to which the Document is bound.
safety_analysis_version(Type='ENTITY (Document_version)')
Allow the Document_version entity instantiated in this path to be referenced when this template is used.
Note: The Document_version entity can be referenced in a template path by:
%^target = $safety_analysis.safety_analysis_version%
where target is the parameter to which the Document_version is bound.
Instantiation path
The instantiation path shown below specifies the entities that are to be instantiated by the template.
A description of templates and the syntax for the instantiation path is provided in the Templates Help/Information section.
-- Representing document
/representing_document(
    doc_id=@ID,
    doc_id_class_name='Safety_analysis_identifier',
    doc_id_ecl_id='urn:plcs:rdl:uk_defence',
    doc_org_id=@ID_source_organization,
    doc_org_id_class_name='Organization_name',
    doc_org_id_ecl_id='urn:plcs:rdl:std',
    doc_vn_id=@Version,
    doc_vn_id_class_name='Version_identification_code',
    doc_vn_id_ecl_id='urn:plcs:rdl:std',
    doc_vn_org_id='/NULL',
    doc_vn_org_id_class_name='Organization_identification_code',
    doc_vn_org_id_ecl_id='urn:plcs:rdl:std',
    domain='Through_life_support_standard',
    domain_ecl_id='urn:plcs:rdl:uk_defence',
    life_cycle_stage='Support_stage',
    life_cycle_stage_ecl_id='urn:plcs:rdl:std')/
%^safety_analysis = $representing_document.document%
%^safety_analysis_version = $representing_document.document_version%

-- Create relationship to conducting organization
Organization_or_person_in_organization_assignment
Organization_or_person_in_organization_assignment.items -> ^safety_analysis
Organization_or_person_in_organization_assignment.assigned_entity -> @Conducted_by
Organization_or_person_in_organization_assignment.role = '/IGNORE'
%^org_assignment = Organization_or_person_in_organization_assignment%
/assigning_reference_data(
    class_name='Conducted_by',
    ecl_id='urn:plcs:rdl:uk_defence',
    items=^org_assignment)/

-- Date of analysis
Date_or_date_time_assignment
Date_or_date_time_assignment.role = '/IGNORE'
Date_or_date_time_assignment.items -> ^safety_analysis
Date_or_date_time_assignment.assigned_date -> @Date_of_analysis
%^date_assignment = Date_or_date_time_assignment%
/assigning_reference_data(
    class_name='Date_created',
    ecl_id='urn:plcs:rdl:uk_defence',
    items=^date_assignment)/

-- [optional Description]
/assigning_descriptor(
    descr=@Description,
    class_name='Description',
    ecl_id='urn:plcs:rdl:std',
    is_assigned_to=^safety_analysis)/

-- Name
/identifier(
    ID=@Name,
    source_organization=@Name_source_organization,
    type='Name',
    items=^safety_analysis)/

-- Related PSE constituent
Document_assignment
Document_assignment.role = '/IGNORE'
Document_assignment.assigned_document -> ^safety_analysis
Document_assignment.is_assigned_to -> @Related_PSE_constituent
%^doc_assignment = Document_assignment%
/assigning_reference_data(
    class_name='Related_PSE_constituent',
    ecl_id='urn:plcs:rdl:uk_defence',
    items=^doc_assignment)/

-- Results Valid Period
Dated_effectivity
Dated_effectivity.id = '/IGNORE'
Dated_effectivity.name = '/IGNORE'
Dated_effectivity.description = '/IGNORE'
Dated_effectivity.start_bound -> @Results_valid_period_start
Dated_effectivity.end_bound -> @Results_valid_period_end
%^dated_effectivity = Dated_effectivity%
Effectivity_assignment
Effectivity_assignment.role = '/IGNORE'
Effectivity_assignment.items -> ^safety_analysis
Effectivity_assignment.assigned_effectivity -> ^dated_effectivity
%^effectivity_assignment = Effectivity_assignment%
/assigning_reference_data(
    class_name='Results_valid_period',
    ecl_id='urn:plcs:rdl:std',
    items=^effectivity_assignment)/
The following entities are instantiated with attributes as specified:
Entity in path Value Inherited from
Organization_or_person_in_organization_assignment.role '/IGNORE'
Date_or_date_time_assignment.role '/IGNORE'
Document_assignment.role '/IGNORE'
Dated_effectivity.id '/IGNORE' Effectivity.id
Dated_effectivity.name '/IGNORE' Effectivity.name
Dated_effectivity.description '/IGNORE' Effectivity.description
Effectivity_assignment.role '/IGNORE'
Instance diagrams
The instance diagram in Figure  4 shows an example of the EXPRESS entities and templates that are instantiated by the template:
/safety_analysis(Conducted_by='#cb', Date_of_analysis='#da', Description='My first safety analysis', ID='SA01', ID_source_organization='UK_Defence', Name='Fire safety', Name_source_organization='UK_Defence', Related_PSE_constituent='#PSE', Results_valid_period_start='#sd', Results_valid_period_end='#ed', Version='2')/
(an illustration of the consolidated safety_analysis template is shown in Figure 5 below.)


Figure 4 —  Entities instantiated by safety_analysis template

Figure 4 —  Entities instantiated by safety_analysis template

The instance diagram in Figure 5 shows the graphic symbol for the template that is to be used in other instance diagrams. The example template is:
/safety_analysis(Conducted_by='#cb', Date_of_analysis='#da', Description='My first safety analysis', ID='SA01', ID_source_organization='UK_Defence', Name='Fire safety', Name_source_organization='UK_Defence', Related_PSE_constituent='#PSE', Results_valid_period_start='#sd', Results_valid_period_end='#ed', Version='2')/


Figure 5 —  Instantiation of safety_analysis template

Figure 5 —  Instantiation of safety_analysis template

Characterizations
No common characterizations of the template safety_analysis have been identified. However, the ISO 10303-239 EXPRESS model may enable other assignments to the entities instantiated by the template.

© UK MOD 2010 — All rights reserved