Template:— risk_mitigation (rsk_mtg)
Context:— UK_Defence
Date: 2010/03/15 15:08:44
Revision: 1.4

This section specifies the template risk_mitigation.

NOTE  The template has been defined in the context of UK_Defence. Refer to the business context for details of related templates.

NOTE  An explanation of a template and the associated instantiation path is provided in the Template overview section.

Description

This template describes how to represent the concept of risk mitigation in terms of PLCS model elements (templates, entities and reference data).

Business perspective

This information object represents the defintion of how a risk is mitigated.

Business object definition

This information object represents mitigation action required to reduce the probability and or the impact of a risk.



Figure 1 —  A MOOD Business Architect representation of the Business Object: Risk mitigation

Figure 1 —  A MOOD Business Architect representation of the Business Object: Risk mitigation

The attributes of the Risk mitigation object are tabled below.

Attribute name

Attribute description

Attribute type

Optionality

ID This is the identifier of the risk mitigation. intrinsic Mandatory
Impact after mitigation This is the impact of the risk after carrying out the mitigation activities that are defined in the related risk mitigation plan. intrinsic Mandatory
Probability after mitigation This is the probability of the risk event occurring after carrying out the mitigation tasks that are defined in the related risk mitigation plan. intrinsic Mandatory
Related mitigation plan This is the reference to the risk mitigation plan. Plan Mandatory
Related risk This is the reference to the risk for which the mitigation is defined. Risk Mandatory

Table 1 — Risk mitigation attribute details

NOTE    This template is dependent on entities in the ISO10303-239 Edition 2 schema.

Model diagrams
The EXPRESS-G diagram in Figure 2 shows the templates and EXPRESS entities that are required to represent the template "risk_mitigation". The text highlighted in blue shows the template parameters.


Figure 2 —  An EXPRESS-G representation of the Information model for risk_mitigation

Figure 2 —  An EXPRESS-G representation of the Information model for risk_mitigation

The graphic for the template to be used in other EXPRESS-G diagrams is shown in Figure  3 below.


Figure 3 —  The graphical representation of the risk_mitigation template

Figure 3 —  The graphical representation of the risk_mitigation template

Input parameters
The following input parameters are defined for this template:
ID (Type='STRING')
This is the identifier of the risk mitigation.
ID_source_organization (Default=UK_Defence,Type='STRING')
The organization that created the associated identifier. Additionally a Person or Information System could be defined when either of these are the source; see Identifier template characterizations
Impact_after_mitigation (Type='CLASS')
This is the impact of the risk after carrying out the mitigation activities that are defined in the related risk mitigation plan.
The following classes and their sub-classes can be used:
classifications: [High_risk_impact]
[warning:]Error RDL4: The URI urn:plcs:rdl:uk_defence is not listed in dexlib/data/refdata/rdl_index.xml
[Medium_risk_impact]
[warning:]Error RDL4: The URI urn:plcs:rdl:uk_defence is not listed in dexlib/data/refdata/rdl_index.xml
[Low_risk_impact]
[warning:]Error RDL4: The URI urn:plcs:rdl:uk_defence is not listed in dexlib/data/refdata/rdl_index.xml
Probability_after_mitigation (Type='NUMBER')
This is the probability of the risk event occurring after carrying out the mitigation tasks that are defined in the related risk mitigation plan.
Related_mitigation_plan (Type= 'ENTITY (Scheme)' )
This is the reference to the risk mitigation plan.
Related_risk (Type= 'ENTITY (
[warning:]Error ER1: The entity Risk does not exist
Risk)'
[warning:]Error EXP-1: The EXPRESS entity Risk
does not exist in data/schemas/ap239_arm_lf.xml.

)
This is the reference to the risk for which the mitigation is defined.
Reference parameters
The following reference parameters are defined for this template:
rsk_pcp(Type='ENTITY (
[warning:]Error ER1: The entity Risk_perception does not exist
Risk_perception)')
Allow the
[warning:]Error ER1: The entity Risk_perception does not exist
Risk_perception entity instantiated in this path to be referenced when this template is used.
Note: The
[warning:]Error ER1: The entity Risk_perception does not exist
Risk_perception entity can be referenced in a template path by:
%^target = $risk_mitigation.rsk_pcp%
where target is the parameter to which the
[warning:]Error ER1: The entity Risk_perception does not exist
Risk_perception is bound.

[warning:]Error EXP-1: The EXPRESS entity Risk_perception
does not exist in data/schemas/ap239_arm_lf.xml.

Instantiation path
The instantiation path shown below specifies the entities that are to be instantiated by the template.
A description of templates and the syntax for the instantiation path is provided in the Templates Help/Information section.
-- Risk_version

[warning:]Error ER1: The entity Risk_version does not exist
Risk_version

[warning:]Error ER1: The entity Risk_version does not exist
Risk_version.id = '/IGNORE'

[warning:]Error ER1: The entity Risk_version does not exist
Risk_version.description = '/IGNORE'

-- Relate the Risk_version to the Risk

[warning:]Error ER1: The entity Risk_version does not exist
Risk_version.of_risk -> @Related_risk

-- Identify the Risk_mitigation
/identifier(
    ID=@ID,
    source_organization=@ID_source_organization,
    type='ID',
    items=Risk_version)/

[warning:]Error ER1: The entity Risk_perception does not exist
Risk_perception

[warning:]Error ER1: The entity Risk_perception does not exist
Risk_perception.id = '/IGNORE'

[warning:]Error ER1: The entity Risk_perception does not exist
Risk_perception.name = '/IGNORE'

[warning:]Error ER1: The entity Risk_perception does not exist
Risk_perception.additional_characterization = '/IGNORE'

-- Bind the Risk_perception entity to the parameter ^rsk_pcp.
%^rsk_pcp =
[warning:]Error ER1: The entity Risk_perception does not exist
Risk_perception%

-- Relate the Risk_perception to the Risk_version

[warning:]Error ER1: The entity Risk_perception does not exist
Risk_perception.defined_version ->
[warning:]Error ER1: The entity Risk_version does not exist
Risk_version

[warning:]Error ER1: The entity Risk_perception_context does not exist
Risk_perception_context

[warning:]Error ER1: The entity Risk_perception_context does not exist
Risk_perception_context.application_domain = '/IGNORE'

[warning:]Error ER1: The entity Risk_perception_context does not exist
Risk_perception_context.life_cycle_stage = '/IGNORE'

[warning:]Error ER1: The entity Risk_perception_context does not exist
Risk_perception_context.description = '/IGNORE'

-- provide the application domain of the view definition by classification
/assigning_reference_data(
    items=View_definition_context,
    class_name='Risk_perception',
    ecl_id='urn:plcs:rdl:uk_defence')/

-- Relate the Risk_perception to the View_definition_context

[warning:]Error ER1: The entity Risk_perception does not exist
Risk_perception.initial_context -> View_definition_context

-- provide Impact_after_mitigation by classification
/assigning_reference_data(
    items=Risk_perception,
    class_name=@Impact_after_mitigation,
    ecl_id='urn:plcs:rdl:uk_defence')/

-- Probability_after_mitigation
/assigning_product_property(
    described_element=Risk_perception,
    property_class_name='Risk_probability',
    property_ecl_id='urn:plcs:rdl:uk_defence')/
%^prob_prop = $assigning_product_property.property%

-- Probability_after_mitigation - representation
/representing_probability_numeric(
    value=@Probability_after_mitigation,
    class_name='Probability_numeric',
    class_ecl_id='urn:plcs:rdl:std',
    context= 'Representation_context',
    context_ecl_id='urn:plcs:rdl:std')/
%^prob_rep = $representing_probability_numeric.prob_num%
Property_representation
Property_representation.rep -> ^prob_rep
Property_representation.property -> ^prob_prop

-- Related_mitigation_plan
Applied_activity_method_assignment
Applied_activity_method_assignment.items ->
[warning:]Error ER1: The entity Risk_perception does not exist
Risk_perception
Applied_activity_method_assignment.assigned_activity_method -> @Related_mitigation_plan
Applied_activity_method_assignment.role = '/IGNORE'
The following entities are instantiated with attributes as specified:
Entity in path Value Inherited from

[warning:]Error ER1: The entity does not exist
.id
'/IGNORE'

[warning:]Error ER1: The entity does not exist
.description
'/IGNORE'

[warning:]Error ER1: The entity does not exist
.id
'/IGNORE'

[warning:]Error ER1: The entity does not exist
.name
'/IGNORE'

[warning:]Error ER1: The entity does not exist
.additional_characterization
'/IGNORE'

[warning:]Error ER1: The entity does not exist
.application_domain
'/IGNORE'

[warning:]Error ER1: The entity does not exist
.life_cycle_stage
'/IGNORE'

[warning:]Error ER1: The entity does not exist
.description
'/IGNORE'
Applied_activity_method_assignment.role '/IGNORE'
Instance diagrams
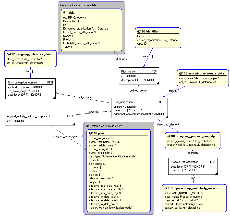
The instance diagram in Figure  4 shows an example of the EXPRESS entities and templates that are instantiated by the template:
/risk_mitigation(ID='mtg_001', ID_source_organization='UK_Defence', Impact_after_mitigation='Medium_risk_impact', Probability_after_mitigation='5', Related_mitigation_plan='#x', Related_risk='#r')/
(an illustration of the consolidated risk_mitigation template is shown in Figure 5 below.)


Figure 4 —  Entities instantiated by risk_mitigation template

Figure 4 —  Entities instantiated by risk_mitigation template

The instance diagram in Figure 5 shows the graphic symbol for the template that is to be used in other instance diagrams. The example template is:
/risk_mitigation(ID='mtg_001', ID_source_organization='UK_Defence', Impact_after_mitigation='Medium_risk_impact', Probability_after_mitigation='5', Related_mitigation_plan='#x', Related_risk='#r')/


Figure 5 —  Instantiation of risk_mitigation template

Figure 5 —  Instantiation of risk_mitigation template

Characterizations
No common characterizations of the template risk_mitigation have been identified. However, the ISO 10303-239 EXPRESS model may enable other assignments to the entities instantiated by the template.

© UK MOD 2010 — All rights reserved