Template:— risk (rsk)
Context:— UK_Defence
Date: 2010/03/15 15:08:44
Revision: 1.8

This section specifies the template risk.

NOTE  The template has been defined in the context of UK_Defence. Refer to the business context for details of related templates.

NOTE  An explanation of a template and the associated instantiation path is provided in the Template overview section.

Description

This template describes how to represent the concept of a risk in terms of PLCS model elements (templates, entities and reference data).

Business perspective

A risk is the definition of a chance or possibility of danger, injury to personnel, or loss of capability that has serious operational and/or financial consequences.

Business object definition

This information object represents the definition of a chance or possibility of danger, injury to personnel, or loss of capability that has serious operational and/or financial consequences.



Figure 1 —  A MOOD Business Architect representation of the Business Object: Risk

Figure 1 —  A MOOD Business Architect representation of the Business Object: Risk

The attributes of the Risk object are tabled below.

Attribute name

Attribute description

Attribute type

Optionality

ALARP Category This is data about the categorization of safety risks. ALARP = As Low As Reasonably Practicable. intrinsic Optional
Context This is the context in which the risk is assessed. SELECT Mandatory
Description This is the description of the risk. intrinsic Mandatory
ID This is the identifier of the risk. intrinsic Mandatory
Impact Before Mitigation This is the impact of the risk event before mitigation action. intrinsic Mandatory
Name This is the name of the risk intrinsic Mandatory
Owner This is the reference to the owner of the risk. Person Mandatory
Priority This is the priority / rank of the risk. intrinsic Optional
Probability Before Mitigation This is the probability of the related event occuring before mitigation action. intrinsic Mandatory
Related Support Concept This is a reference to the related support concept. Support Concept Mandatory
Related Support Solution This is a reference to the related support solution. Support Solution Definition Optional
Risk of This is the reference to the type of event that may occur. Event Type Mandatory
Type This is the type of the risk. intrinsic Mandatory

Table 1 — Risk attribute details

NOTE    This template is dependent on entities in the ISO10303-239 Edition 2 schema.

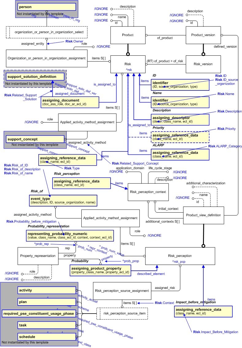
Model diagrams
The EXPRESS-G diagram in Figure 2 shows the templates and EXPRESS entities that are required to represent the template "risk". The text highlighted in blue shows the template parameters.


Figure 2 —  An EXPRESS-G representation of the Information model for risk

Figure 2 —  An EXPRESS-G representation of the Information model for risk

The graphic for the template to be used in other EXPRESS-G diagrams is shown in Figure  3 below.


Figure 3 —  The graphical representation of the risk template

Figure 3 —  The graphical representation of the risk template

Input parameters
The following input parameters are defined for this template:
ALARP_Category (Type='CLASS', Optional)
This is the "As Low As Reasonably Practicable" ALARP category of the risk.
The following classes and their sub-classes can be used:
classifications: [Broadly_acceptable]
[warning:]Error RDL4: The URI urn:plcs:rdl:uk_defence is not listed in dexlib/data/refdata/rdl_index.xml
[Tolerable]
[warning:]Error RDL4: The URI urn:plcs:rdl:uk_defence is not listed in dexlib/data/refdata/rdl_index.xml
[Unacceptable]
[warning:]Error RDL4: The URI urn:plcs:rdl:uk_defence is not listed in dexlib/data/refdata/rdl_index.xml
Context (Type= 'SELECT (
[warning:]Error ER1: The entity risk_perception_source_item does not exist
risk_perception_source_item)'
[warning:]Error EXP-1: The EXPRESS select type risk_perception_source_item
does not exist in data/schemas/ap239_arm_lf.xml.

)
This is the context in which the risk is assessed.
Description (Type='STRING')
This is the description of the risk.
ID (Type='STRING')
This is the identifier of the risk.
ID_source_organization (Default=UK_Defence,Type='STRING')
The organization that created the associated identifier. Additionally a Person or Information System could be defined when either of these are the source; see Identifier template characterizations
Impact_Before_Mitigation (Type='CLASS')
This is the impact of the risk before mitigation.
The following classes and their sub-classes can be used:
classifications: [High_risk_impact]
[warning:]Error RDL4: The URI urn:plcs:rdl:uk_defence is not listed in dexlib/data/refdata/rdl_index.xml
[Medium_risk_impact]
[warning:]Error RDL4: The URI urn:plcs:rdl:uk_defence is not listed in dexlib/data/refdata/rdl_index.xml
[Low_risk_impact]
[warning:]Error RDL4: The URI urn:plcs:rdl:uk_defence is not listed in dexlib/data/refdata/rdl_index.xml
Name (Type='STRING')
This is the name of the risk.
Owner (Type= 'SELECT (organization_or_person_in_organization_select)' )
This is the owner of the risk.
Priority (Type='CLASS', Optional)
This is the priority of the risk.
The following classes and their sub-classes can be used:
classifications: [High_priority_risk]
[warning:]Error RDL4: The URI urn:plcs:rdl:uk_defence is not listed in dexlib/data/refdata/rdl_index.xml
[Medium_priority_risk]
[warning:]Error RDL4: The URI urn:plcs:rdl:uk_defence is not listed in dexlib/data/refdata/rdl_index.xml
[Low_priority_risk]
[warning:]Error RDL4: The URI urn:plcs:rdl:uk_defence is not listed in dexlib/data/refdata/rdl_index.xml
Probability_Before_Mitigation (Type='NUMBER')
This is the probability of the event associated with the risk before mitigation.
Related_Support_Concept (Type= 'SELECT (activity_method_item)' )
The support concept related to the risk.
Related_Support_Solution (Type= 'SELECT (activity_item)' , Optional)
The support solution related to the risk.
Risk_of_ID (Type='STRING')
This is the ID of the event associated with the risk.
Risk_of_description (Type='STRING', Optional)
This is a description of the event associated with the risk.
Risk_of_name (Type='STRING')
This is the name of the event associated with the risk.
Type (Type='CLASS')
This is the type of the risk.
The following classes and their sub-classes can be used:
classifications: [Financial_risk]
[warning:]Error RDL4: The URI urn:plcs:rdl:uk_defence is not listed in dexlib/data/refdata/rdl_index.xml
[Resource_risk]
[warning:]Error RDL4: The URI urn:plcs:rdl:uk_defence is not listed in dexlib/data/refdata/rdl_index.xml
[Safety_risk]
[warning:]Error RDL4: The URI urn:plcs:rdl:uk_defence is not listed in dexlib/data/refdata/rdl_index.xml
Reference parameters
The following reference parameters are defined for this template:
rsk(Type='ENTITY (
[warning:]Error ER1: The entity Risk does not exist
Risk)')
Allow the
[warning:]Error ER1: The entity Risk does not exist
Risk entity instantiated in this path to be referenced when this template is used.
Note: The
[warning:]Error ER1: The entity Risk does not exist
Risk entity can be referenced in a template path by:
%^target = $risk.rsk%
where target is the parameter to which the
[warning:]Error ER1: The entity Risk does not exist
Risk is bound.

[warning:]Error EXP-1: The EXPRESS entity Risk
does not exist in data/schemas/ap239_arm_lf.xml.

rsk_pcp(Type='ENTITY (
[warning:]Error ER1: The entity Risk_perception does not exist
Risk_perception)')
Allow the
[warning:]Error ER1: The entity Risk_perception does not exist
Risk_perception entity instantiated in this path to be referenced when this template is used.
Note: The
[warning:]Error ER1: The entity Risk_perception does not exist
Risk_perception entity can be referenced in a template path by:
%^target = $risk.rsk_pcp%
where target is the parameter to which the
[warning:]Error ER1: The entity Risk_perception does not exist
Risk_perception is bound.

[warning:]Error EXP-1: The EXPRESS entity Risk_perception
does not exist in data/schemas/ap239_arm_lf.xml.

Instantiation path
The instantiation path shown below specifies the entities that are to be instantiated by the template.
A description of templates and the syntax for the instantiation path is provided in the Templates Help/Information section.

[warning:]Error ER1: The entity Risk does not exist
Risk

[warning:]Error ER1: The entity Risk does not exist
Risk.id = '/IGNORE'

[warning:]Error ER1: The entity Risk does not exist
Risk.name = '/IGNORE'

[warning:]Error ER1: The entity Risk does not exist
Risk.description = '/IGNORE'

-- Bind the Risk entity to the parameter ^rsk.
%^rsk =
[warning:]Error ER1: The entity Risk does not exist
Risk%

-- Identify the Risk
/identifier(
    ID=@ID,
    source_organization=@ID_source_organization,
    type='ID',
    items=^rsk)/

-- name the Risk
/identifier(
    ID=@Name,
    source_organization=@ID_source_organization,
    type='Name',
    items=^rsk)/

-- describe the Risk
/assigning_descriptor(
    descr=@Description,
    class_name='Description',
    ecl_id='urn:plcs:rdl:std',
    is_assigned_to=^rsk)/

-- provide ALARP Category by classification
/assigning_reference_data(
    items=Risk,
    class_name=@ALARP_Category,
    ecl_id='urn:plcs:rdl:uk_defence')/

-- provide Type by classification
/assigning_reference_data(
    items=Risk,
    class_name=@Type,
    ecl_id='urn:plcs:rdl:uk_defence')/

-- [Optional Priority] by classification
/assigning_reference_data(
    items=Risk,
    class_name=@Priority,
    ecl_id='urn:plcs:rdl:uk_defence')/

-- Related_Support_Solution
/assigning_document(
    is_assigned_to=Risk,
    assigned_document=@Related_Support_Solution,
    doc_ass_role='Related_support_solution',
    doc_ar_ecl_id='urn:plcs:rdl:uk_defence')/

-- Owner
Organization_or_person_in_organization_assignment
Organization_or_person_in_organization_assignment.items ->
[warning:]Error ER1: The entity Risk does not exist
Risk
Organization_or_person_in_organization_assignment.assigned_entity -> @Owner
Organization_or_person_in_organization_assignment.role = '/IGNORE'

-- [Optional Related_Support_solution]
Applied_activity_method_assignment
Applied_activity_method_assignment.items ->
[warning:]Error ER1: The entity Risk does not exist
Risk
Applied_activity_method_assignment.assigned_activity_method -> @Related_Support_Concept
Applied_activity_method_assignment.role = '/IGNORE'

-- Risk_version

[warning:]Error ER1: The entity Risk_version does not exist
Risk_version

[warning:]Error ER1: The entity Risk_version does not exist
Risk_version.id = '/IGNORE'

[warning:]Error ER1: The entity Risk_version does not exist
Risk_version.description = '/IGNORE'

-- Relate the Risk_version to the Risk

[warning:]Error ER1: The entity Risk_version does not exist
Risk_version.of_risk ->
[warning:]Error ER1: The entity Risk does not exist
Risk

[warning:]Error ER1: The entity Risk_perception does not exist
Risk_perception

[warning:]Error ER1: The entity Risk_perception does not exist
Risk_perception.id = '/IGNORE'

[warning:]Error ER1: The entity Risk_perception does not exist
Risk_perception.name = '/IGNORE'

[warning:]Error ER1: The entity Risk_perception does not exist
Risk_perception.additional_characterization = '/IGNORE'

-- Bind the Risk_perception entity to the parameter ^rsk_pcp.
%^rsk_pcp =
[warning:]Error ER1: The entity Risk_perception does not exist
Risk_perception%

-- Relate the Risk_perception to the Risk_version

[warning:]Error ER1: The entity Risk_perception does not exist
Risk_perception.defined_version ->
[warning:]Error ER1: The entity Risk_version does not exist
Risk_version

[warning:]Error ER1: The entity Risk_perception_context does not exist
Risk_perception_context

[warning:]Error ER1: The entity Risk_perception_context does not exist
Risk_perception_context.application_domain = '/IGNORE'

[warning:]Error ER1: The entity Risk_perception_context does not exist
Risk_perception_context.life_cycle_stage = '/IGNORE'

[warning:]Error ER1: The entity Risk_perception_context does not exist
Risk_perception_context.description = '/IGNORE'

-- provide the application domain of the view definition by classification
/assigning_reference_data(
    items=View_definition_context,
    class_name='Risk_perception',
    ecl_id='urn:plcs:rdl:uk_defence')/

-- Relate the Risk_perception to the Risk_perception_context

[warning:]Error ER1: The entity Risk_perception does not exist
Risk_perception.initial_context ->
[warning:]Error ER1: The entity Risk_perception_context does not exist
Risk_perception_context

-- provide Impact_Before_Mitigation by classification
/assigning_reference_data(
    items=Risk_perception,
    class_name=@Impact_Before_Mitigation,
    ecl_id='urn:plcs:rdl:uk_defence')/

-- Probability_before_mitigation
/assigning_product_property(
    described_element=Risk_perception,
    property_class_name='Risk_probability',
    property_ecl_id='urn:plcs:rdl:uk_defence')/
%^prob_prop = $assigning_product_property.property%

-- Probability_before_mitigation - representation
/representing_probability_numeric(
    value=@Probability_Before_Mitigation,
    class_name='Probability_numeric',
    class_ecl_id='urn:plcs:rdl:std',
    context= 'Representation_context',
    context_ecl_id='urn:plcs:rdl:std')/
%^prob_rep = $representing_probability_numeric.prob_num%
Property_representation
Property_representation.rep -> ^prob_rep
Property_representation.property -> ^prob_prop

-- Context

[warning:]Error ER1: The entity Risk_perception_source_assignment does not exist
Risk_perception_source_assignment

[warning:]Error ER1: The entity Risk_perception_source_assignment does not exist
Risk_perception_source_assignment.assigned_risk ->
[warning:]Error ER1: The entity Risk_perception does not exist
Risk_perception

[warning:]Error ER1: The entity Risk_perception_source_assignment does not exist
Risk_perception_source_assignment.items -> @Context
The following entities are instantiated with attributes as specified:
Entity in path Value Inherited from

[warning:]Error ER1: The entity does not exist
.id
'/IGNORE'

[warning:]Error ER1: The entity does not exist
.name
'/IGNORE'

[warning:]Error ER1: The entity does not exist
.description
'/IGNORE'
Organization_or_person_in_organization_assignment.role '/IGNORE'
Applied_activity_method_assignment.role '/IGNORE'

[warning:]Error ER1: The entity does not exist
.id
'/IGNORE'

[warning:]Error ER1: The entity does not exist
.description
'/IGNORE'

[warning:]Error ER1: The entity does not exist
.id
'/IGNORE'

[warning:]Error ER1: The entity does not exist
.name
'/IGNORE'

[warning:]Error ER1: The entity does not exist
.additional_characterization
'/IGNORE'

[warning:]Error ER1: The entity does not exist
.application_domain
'/IGNORE'

[warning:]Error ER1: The entity does not exist
.life_cycle_stage
'/IGNORE'

[warning:]Error ER1: The entity does not exist
.description
'/IGNORE'
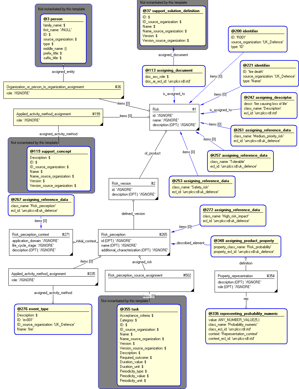
Instance diagrams
The instance diagram in Figure  4 shows an example of the EXPRESS entities and templates that are instantiated by the template:
/risk(ALARP_Category='Tolerable', Context='#355', Description='fire causing loss of life', ID='R001', ID_source_organization='UK_Defence', Impact_Before_Mitigation='High_risk_impact', Name='fire death', Owner='#3', Priority='Medium_priority_risk', Probability_Before_Mitigation='5', Related_Support_Concept='#119', Related_Support_Solution='#37', Risk_of_ID='ev001', Risk_of_name='fire', Type='Safety_risk')/
(an illustration of the consolidated risk template is shown in Figure 5 below.)


Figure 4 —  Entities instantiated by risk template

Figure 4 —  Entities instantiated by risk template

The instance diagram in Figure 5 shows the graphic symbol for the template that is to be used in other instance diagrams. The example template is:
/risk(ALARP_Category='Tolerable', Context='#355', Description='fire causing loss of life', ID='R001', ID_source_organization='UK_Defence', Impact_Before_Mitigation='High_risk_impact', Name='fire death', Owner='#3', Priority='Medium_priority_risk', Probability_Before_Mitigation='5', Related_Support_Concept='#119', Related_Support_Solution='#37', Risk_of_ID='ev001', Risk_of_name='fire', Type='Safety_risk')/


Figure 5 —  Instantiation of risk template

Figure 5 —  Instantiation of risk template

Characterizations
No common characterizations of the template risk have been identified. However, the ISO 10303-239 EXPRESS model may enable other assignments to the entities instantiated by the template.

© UK MOD 2010 — All rights reserved