Template:— electronic_document (elec_doc)
Context:— UK_Defence
Date: 2009/04/17 11:17:51
Revision: 1.3

This section specifies the template electronic_document.

NOTE  The template has been defined in the context of UK_Defence. Refer to the business context for details of related templates.

NOTE  An explanation of a template and the associated instantiation path is provided in the Template overview section.

Description

This template describes how to represent the UK_Defence concept of an electronic document in terms of PLCS model elements (templates, entities, and reference data).

Business perspective

This information object represents a document that is in electronic form.

Business object definition

This information object represents a document that is in electronic form.



Figure 1 —  Graphical Representation for Business Object Electronic Document

Figure 1 —  Graphical Representation for Business Object Electronic Document

Attribute name

Attribute description

Attribute type

Optionality

File version This attribute provides the file version as stored in the media format specified. intrinsic Mandatory
Logical location This provides the logical location of the named file. The location could be a file path on a computer or a form of URL. intrinsic Mandatory
Media filename This attribute provides the filename of the Document as stored in the media format. intrinsic Mandatory
Media format This attribute provides the media format that the Document is stored or published in. EXAMPLE: ".txt", ".doc", ".jpg", ".rtf". intrinsic Mandatory
Media id The Media ID identifies the media used to store the Document. This could be a computer, CD, DVD etc. intrinsic Optional

Table 1 — Electronic Document attribute details

Model diagrams
The EXPRESS-G diagram in Figure 2 shows the templates and EXPRESS entities that are required to represent the template "electronic_document". The text highlighted in blue shows the template parameters.


Figure 2 —  An EXPRESS-G representation of the Information model for electronic_document

Figure 2 —  An EXPRESS-G representation of the Information model for electronic_document

The graphic for the template to be used in other EXPRESS-G diagrams is shown in Figure  3 below.


Figure 3 —  The graphical representation of the electronic_document template

Figure 3 —  The graphical representation of the electronic_document template

Input parameters
The following input parameters are defined for this template:
author (Type= 'SELECT (documented_element_select)' )
The author of the document.
category (Default=Unknown_data_type,Type='CLASS')
The category of the document contents.
The following classes and their sub-classes can be used:
classifications: [Contained_data]
[warning:]Error RDL4: The URI urn:plcs:rdl:uk_defence is not listed in dexlib/data/refdata/rdl_index.xml
[Unknown_data_type]
[warning:]Error RDL4: The URI urn:plcs:rdl:uk_defence is not listed in dexlib/data/refdata/rdl_index.xml
[Drawing]
[warning:]Error RDL4: The URI urn:plcs:rdl:uk_defence is not listed in dexlib/data/refdata/rdl_index.xml
[FE_data]
[warning:]Error RDL4: The URI urn:plcs:rdl:uk_defence is not listed in dexlib/data/refdata/rdl_index.xml
[Geometry]
[warning:]Error RDL4: The URI urn:plcs:rdl:uk_defence is not listed in dexlib/data/refdata/rdl_index.xml
[NC_data]
[warning:]Error RDL4: The URI urn:plcs:rdl:uk_defence is not listed in dexlib/data/refdata/rdl_index.xml
[Manual]
[warning:]Error RDL4: The URI urn:plcs:rdl:uk_defence is not listed in dexlib/data/refdata/rdl_index.xml
[Defense_standard]
[warning:]Error RDL4: The URI urn:plcs:rdl:uk_defence is not listed in dexlib/data/refdata/rdl_index.xml
[Sample_data]
[warning:]Error RDL4: The URI urn:plcs:rdl:uk_defence is not listed in dexlib/data/refdata/rdl_index.xml
[Check_data]
[warning:]Error RDL4: The URI urn:plcs:rdl:uk_defence is not listed in dexlib/data/refdata/rdl_index.xml
description (Type='STRING')
The description of the document.
id (Type='STRING')
The identifier of the document (Document_identification_code).
name (Type='STRING')
The name of the document.
version (Type='STRING')
The version identifier of the Digital_document (Version_identification_code).
releasing_authority (Type= 'SELECT (documented_element_select)' )
An Organization representing the publishing authority of the Document. This attribute represents ownership and the authority to release the document, even if the document has been prepared by a different organization.
security_classification (Default=Security_classification_code,Type='CLASS')
The security classification of the Document. Actual sub-classification codes need to be determined by the exchange partners and added to the reference data library.
The following classes and their sub-classes can be used:
classifications: [Security_classification_code]
[warning:]Error RDL4: The URI urn:plcs:rdl:uk_defence is not listed in dexlib/data/refdata/rdl_index.xml
valid_from_date (Type= 'SELECT (date_or_date_time_select)' )
The valid from date of document.
valid_to_date (Type= 'SELECT (date_or_date_time_select)' )
The valid to date of document.
file_version (Type='STRING')
The file version of the document.
logical_location (Type='STRING')
The location of the document file.
media_filename (Type='STRING')
The filename of the document.
media_format (Type='STRING')
The media format of the document.
media_id (Type='STRING', Optional)
The media used to store the document.
Reference parameters
The following reference parameters are defined for this template:
document(Type='ENTITY (Document)')
Allow the Document entity instantiated in this path to be referenced when this template is used.
Note: The Document entity can be referenced in a template path by:
%^target = $electronic_document.document%
where target is the parameter to which the Document is bound.
document_version(Type='ENTITY (Document_version)')
Allow the Document_version entity instantiated in this path to be referenced when this template is used.
Note: The Document_version entity can be referenced in a template path by:
%^target = $electronic_document.document_version%
where target is the parameter to which the Document_version is bound.
document_definition(Type='ENTITY (Document_definition)')
Allow the Document_definition entity instantiated in this path to be referenced when this template is used.
Note: The Document_definition entity can be referenced in a template path by:
%^target = $electronic_document.document_definition%
where target is the parameter to which the Document_definition is bound.
digital_document_definition(Type='ENTITY (Digital_document_definition)')
Allow the Digital_document_definition entity instantiated in this path to be referenced when this template is used.
Note: The Digital_document_definition entity can be referenced in a template path by:
%^target = $electronic_document.digital_document_definition%
where target is the parameter to which the Digital_document_definition is bound.
digital_file(Type='ENTITY (Digital_file)')
Allow the Digital_file entity instantiated in this path to be referenced when this template is used.
Note: The Digital_file entity can be referenced in a template path by:
%^target = $electronic_document.digital_file%
where target is the parameter to which the Digital_file is bound.
Instantiation path
The instantiation path shown below specifies the entities that are to be instantiated by the template.
A description of templates and the syntax for the instantiation path is provided in the Templates Help/Information section.
-- document subtype
/document(
    author=@author,
    category=@category,
    description=@description,
    id=@id,
    name=@name,
    version=@version,
    releasing_authority=@releasing_authority,
    security_classification=@security_classification,
    valid_from_date=@valid_from_date,
    valid_to_date=@valid_to_date)/

-- assign ref parameters
%^document = $document.document%
%^document_version = $document.document_version%
%^document_definition = $document.document_definition%

-- electronic file
/representing_digital_file(
    dig_file_id=@media_filename,
    dig_file_id_class_name='',
    dig_file_id_ecl_id='',
    dig_file_org_id='',
    dig_file_org_id_class_name='',
    dig_file_org_id_ecl_id='',
    dig_file_vn_id=@file_version,
    dig_file_vn_id_class_name='',
    dig_file_vn_id_ecl_id='',
    dig_file_vn_org_id='',
    dig_file_vn_org_id_class_name='',
    dig_file_vn_org_id_ecl_id='',
    cont_data_type_class_name='',
    cont_data_type_ecl_id='' )/

[warning:]Error t2: the template representing_digital_file does not have a parameter name [dig_file_vn_id]. Parameters are: dig_file_id dig_file_id_class_name dig_file_id_ecl_id dig_file_org_id dig_file_org_id_class_name dig_file_org_id_ecl_id cont_data_type_class_name cont_data_type_ecl_id

[warning:]Error t2: the template representing_digital_file does not have a parameter name [dig_file_vn_id_class_name]. Parameters are: dig_file_id dig_file_id_class_name dig_file_id_ecl_id dig_file_org_id dig_file_org_id_class_name dig_file_org_id_ecl_id cont_data_type_class_name cont_data_type_ecl_id

[warning:]Error t2: the template representing_digital_file does not have a parameter name [dig_file_vn_id_ecl_id]. Parameters are: dig_file_id dig_file_id_class_name dig_file_id_ecl_id dig_file_org_id dig_file_org_id_class_name dig_file_org_id_ecl_id cont_data_type_class_name cont_data_type_ecl_id

[warning:]Error t2: the template representing_digital_file does not have a parameter name [dig_file_vn_org_id]. Parameters are: dig_file_id dig_file_id_class_name dig_file_id_ecl_id dig_file_org_id dig_file_org_id_class_name dig_file_org_id_ecl_id cont_data_type_class_name cont_data_type_ecl_id

[warning:]Error t2: the template representing_digital_file does not have a parameter name [dig_file_vn_org_id_class_name]. Parameters are: dig_file_id dig_file_id_class_name dig_file_id_ecl_id dig_file_org_id dig_file_org_id_class_name dig_file_org_id_ecl_id cont_data_type_class_name cont_data_type_ecl_id

[warning:]Error t2: the template representing_digital_file does not have a parameter name [dig_file_vn_org_id_ecl_id]. Parameters are: dig_file_id dig_file_id_class_name dig_file_id_ecl_id dig_file_org_id dig_file_org_id_class_name dig_file_org_id_ecl_id cont_data_type_class_name cont_data_type_ecl_id

-- assign ref parameters
%^digital_file = $representing_digital_file.digital_file%
Digital_document_definition
Digital_document_definition.defined_version -> ^document_version
Digital_document_definition.files -> ^digital_file

-- media format
/assigning_reference_data(
    items=^digital_file,
    class_name=@media_format,
    ecl_id='urn:plcs:rdl:uk_defence')/

-- media id
/assigning_reference_data(
    items=^digital_file,
    class_name=@media_id,
    ecl_id='urn:plcs:rdl:uk_defence')/

-- logical location
/assigning_location(
    la_class_name='',
    la_ecl_id='',
    loc_id=@logical_location,
    loc_id_class_name='',
    loc_id_ecl_id='',
    loc_org_id='',
    loc_org_id_class_name='',
    loc_org_id_ecl_id='',
    entity_for_location=^digital_file)/
Instance diagrams
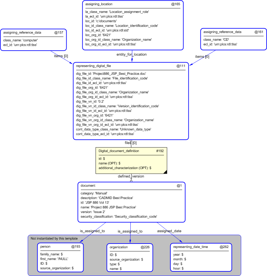
The instance diagram in Figure  4 shows an example of the EXPRESS entities and templates that are instantiated by the template:
/electronic_document(author='#193', category='Manual', description='CADMID Best Practice', id='JSP 886 Vol 13', name='Project 886 JSP Best Practice', version='Issue 2', releasing_authority='#226', security_classification='Security_classification_code(A)', valid_from_date='#262', file_version='0.2', logical_location='c:\documents', media_filename='Project886_JSP_Best_Practice.doc', media_format='doc', media_id='computer')/
(an illustration of the consolidated electronic_document template is shown in Figure 5 below.)


Figure 4 —  Entities instantiated by electronic_document template

Figure 4 —  Entities instantiated by electronic_document template

The instance diagram in Figure 5 shows the graphic symbol for the template that is to be used in other instance diagrams. The example template is:
/electronic_document(author='#193', category='Manual', description='CADMID Best Practice', id='JSP 886 Vol 13', name='Project 886 JSP Best Practice', version='Issue 2', releasing_authority='#226', security_classification='Security_classification_code(A)', valid_from_date='#262', file_version='0.2', logical_location='c:\documents', media_filename='Project886_JSP_Best_Practice.doc', media_format='doc', media_id='computer')/


Figure 5 —  Instantiation of electronic_document template

Figure 5 —  Instantiation of electronic_document template

Characterizations
No common characterizations of the template electronic_document have been identified. However, the ISO 10303-239 EXPRESS model may enable other assignments to the entities instantiated by the template.

© UK MOD 2010 — All rights reserved