Template:— document (doc)
Context:— UK_Defence
Date: 2009/04/17 10:44:16
Revision: 1.3

This section specifies the template document.

NOTE  The template has been defined in the context of UK_Defence. Refer to the business context for details of related templates.

NOTE  An explanation of a template and the associated instantiation path is provided in the Template overview section.

Description

This template describes how to represent the UK_Defence concept of a document in terms of PLCS model elements (templates, entities, and reference data).

Business perspective

This information object represents reference material that follows a formal change approval mechanism.

Business object definition

The definition of the document object is: This information object represents reference material that follows a formal change approval mechanism.



Figure 1 —  Graphical Representation for Business Object Document

Figure 1 —  Graphical Representation for Business Object Document

Attribute name

Attribute description

Attribute type

Optionality

Author This is the reference to the author of the Document. Relationship to Person or Organization Mandatory (1:?)
Category This attribute provides the type of document. Intrinsic Mandatory
Description This attribute provides the description of the Document. Intrinsic Mandatory
ID This attribute provides the identification of the Document. Identifier Mandatory
Identifier.id This is the value of the id attribute of the Identifier applied to the Document. intrinsic Mandatory
Identifier.type This attribute is the type associated with the id of the Identifier given to the Document. This must be one of the classes provided. Document_identification_code Mandatory
Identifier.source_organization This attribute is the value representing the source organization that provides the id of the Identifier given to the Document. This value is assumed to be a type of Organization_identification_code. Organization_identification_code Mandatory
Name This attribute provides the name of the Document. Intrinsic Mandatory
Releasing Authority This attribute identifies the Authority used to publish the Document. Relationship to Organization Mandatory
Security Classification This attribute provides the type of security clearance required to access the Document. Intrinsic Mandatory
Valid From Date This attribute provides the date from which the Document is valid for use. Intrinsic Mandatory
Valid To Date This attribute provides the date to which the Document is valid for use. Intrinsic Optional
Version This attribute provides the version information for the Document. Intrinsic Mandatory

Table 1 — Document attribute details

Model diagrams
The EXPRESS-G diagram in Figure 2 shows the templates and EXPRESS entities that are required to represent the template "document". The text highlighted in blue shows the template parameters.
The figure below is complex enough, so the default values and reference data values have been removed. It is possible to determine these by looking at the instantiation path for each template occurrence where the class names and external class library values are provided. These can also be seen in the instance diagram (see figure 5), although this also has values provided from the input parameters.


Figure 2 —  An EXPRESS-G representation of the Information model for document

Figure 2 —  An EXPRESS-G representation of the Information model for document

The graphic for the template to be used in other EXPRESS-G diagrams is shown in Figure  3 below.


Figure 3 —  The graphical representation of the document template

Figure 3 —  The graphical representation of the document template

Input parameters
The following input parameters are defined for this template:
author (Type= 'SELECT (documented_element_select)' )
The author of the document.
category (Default=Unknown_data_type,Type='CLASS')
The category of the document contents.
The following classes and their sub-classes can be used:
classifications: [Contained_data]
[warning:]Error RDL4: The URI urn:plcs:rdl:uk_defence is not listed in dexlib/data/refdata/rdl_index.xml
[Unknown_data_type]
[warning:]Error RDL4: The URI urn:plcs:rdl:uk_defence is not listed in dexlib/data/refdata/rdl_index.xml
[Drawing]
[warning:]Error RDL4: The URI urn:plcs:rdl:uk_defence is not listed in dexlib/data/refdata/rdl_index.xml
[FE_data]
[warning:]Error RDL4: The URI urn:plcs:rdl:uk_defence is not listed in dexlib/data/refdata/rdl_index.xml
[Geometry]
[warning:]Error RDL4: The URI urn:plcs:rdl:uk_defence is not listed in dexlib/data/refdata/rdl_index.xml
[NC_data]
[warning:]Error RDL4: The URI urn:plcs:rdl:uk_defence is not listed in dexlib/data/refdata/rdl_index.xml
[Manual]
[warning:]Error RDL4: The URI urn:plcs:rdl:uk_defence is not listed in dexlib/data/refdata/rdl_index.xml
[Defense_standard]
[warning:]Error RDL4: The URI urn:plcs:rdl:uk_defence is not listed in dexlib/data/refdata/rdl_index.xml
[Sample_data]
[warning:]Error RDL4: The URI urn:plcs:rdl:uk_defence is not listed in dexlib/data/refdata/rdl_index.xml
[Check_data]
[warning:]Error RDL4: The URI urn:plcs:rdl:uk_defence is not listed in dexlib/data/refdata/rdl_index.xml
description (Type='STRING')
The description of the document.
id (Type='STRING')
The identifier of the document (Document_identification_code).
name (Type='STRING')
The name of the document.
releasing_authority (Type= 'SELECT (documented_element_select)' )
An Organization representing the publishing authority of the Document. This attribute represents ownership and the authority to release the document, even if the document has been prepared by a different organization.
security_classification (Default=Security_classification_code,Type='CLASS')
The security classification of the Document. Actual sub-classification codes need to be determined by the exchange partners and added to the reference data library.
The following classes and their sub-classes can be used:
classifications: [Security_classification_code]
[warning:]Error RDL4: The URI urn:plcs:rdl:uk_defence is not listed in dexlib/data/refdata/rdl_index.xml
valid_from_date (Type= 'SELECT (date_or_date_time_select)' )
The valid from date of document.
valid_to_date (Type= 'SELECT (date_or_date_time_select)' )
The valid to date of document.
version (Type='STRING')
The version identifier of the document (Version_identification_code).
Reference parameters
The following reference parameters are defined for this template:
document(Type='ENTITY (Document)')
Allow the Document entity instantiated in this path to be referenced when this template is used.
Note: The Document entity can be referenced in a template path by:
%^target = $document.document%
where target is the parameter to which the Document is bound.
document_version(Type='ENTITY (Document_version)')
Allow the Document_version entity instantiated in this path to be referenced when this template is used.
Note: The Document_version entity can be referenced in a template path by:
%^target = $document.document_version%
where target is the parameter to which the Document_version is bound.
document_definition(Type='ENTITY (Document_definition)')
Allow the Document_definition entity instantiated in this path to be referenced when this template is used.
Note: The Document_definition entity can be referenced in a template path by:
%^target = $document.document_definition%
where target is the parameter to which the Document_definition is bound.
Instantiation path
The instantiation path shown below specifies the entities that are to be instantiated by the template.
A description of templates and the syntax for the instantiation path is provided in the Templates Help/Information section.
-- instantiate representing_document
/representing_document(
    doc_id=@id,
    doc_id_class_name='Document_identification_code',
    doc_id_ecl_id='urn:plcs:rdl:uk_defence',
    doc_org_id=@releasing_authority,
    doc_org_id_class_name='Organization_identification_code',
    doc_org_id_ecl_id='urn:plcs:rdl:uk_defence',
    doc_vn_id=@version,
    doc_vn_id_class_name='Version_identification_code',
    doc_vn_id_ecl_id='urn:plcs:rdl:uk_defence',
    doc_vn_org_id=@releasing_authority,
    doc_vn_org_id_class_name='Organization_identification_code',
    doc_vn_org_id_ecl_id='urn:plcs:rdl:uk_defence',
    domain='Product_life_cycle_support',
    domain_ecl_id='urn:plcs:rdl:uk_defence',
    life_cycle_stage='Support_stage',
    life_cycle_stage_ecl_id='urn:plcs:rdl:uk_defence')/

-- assign ref parameters
%^document = $representing_document.document%
%^document_version = $representing_document.document_version%
%^document_definition = $representing_document.document_definition%

-- category
/assigning_reference_data(
    items=^document_definition,
    class_name=@category,
    ecl_id='urn:plcs:rdl:uk_defence')/

-- description
/assigning_descriptor(
    descr=@description,
    class_name='Description',
    ecl_id='urn:plcs:rdl:uk_defence',
    is_assigned_to=^document)/

-- document name
/identifier(
    ID=@name,
    source_organization=@releasing_authority,
    type='Document_name',
    items=^document)/

-- security classification
/assigning_security_classification(
    security_class_name=@security_classification,
    security_ecl_id='urn:plcs:rdl:uk_defence',
    items=^document)/

-- author
/assigning_document(
    doc_ass_role='author',
    doc_ar_ecl_id='urn:plcs:rdl:uk_defence',
    assigned_document=^document_definition,
    is_assigned_to=@author)/

-- releasing authority
/assigning_document(
    doc_ass_role='author',
    doc_ar_ecl_id='urn:plcs:rdl:uk_defence',
    assigned_document=^document_definition,
    is_assigned_to=@releasing_authority)/

-- valid from date
Date_or_date_time_assignment
%^valid_from_date = Date_or_date_time_assignment%
^valid_from_date.assigned_date -> @valid_from_date
^valid_from_date.role = 'document_valid_from_date'
^valid_from_date.items -> ^document_definition

-- valid to date
Date_or_date_time_assignment
%^valid_to_date = Date_or_date_time_assignment%
^valid_to_date.assigned_date -> @valid_to_date
^valid_to_date.role = 'document_valid_to_date'
^valid_to_date.items -> ^document_definition
The following entities are instantiated with attributes as specified:
Entity in path Value Inherited from
Date_or_date_time_assignment.role 'document_valid_from_date'
Date_or_date_time_assignment.role 'document_valid_to_date'
Instance diagrams
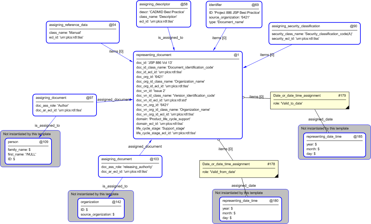
The instance diagram in Figure  4 shows an example of the EXPRESS entities and templates that are instantiated by the template:
/document(author='#109', category='Manual', description='CADMID Best Practice', id='JSP 886 Vol 13', name='Project 886 JSP Best Practice', releasing_authority='#142', security_classification='Security_classification_code(A)', valid_from_date='#180', valid_to_date='#185', version='Issue 2')/
(an illustration of the consolidated document template is shown in Figure 5 below.)


Figure 4 —  Entities instantiated by document template

Figure 4 —  Entities instantiated by document template

The instance diagram in Figure 5 shows the graphic symbol for the template that is to be used in other instance diagrams. The example template is:
/document(author='#109', category='Manual', description='CADMID Best Practice', id='JSP 886 Vol 13', name='Project 886 JSP Best Practice', releasing_authority='#142', security_classification='Security_classification_code(A)', valid_from_date='#180', valid_to_date='#185', version='Issue 2')/


Figure 5 —  Instantiation of document template

Figure 5 —  Instantiation of document template

Characterizations
No common characterizations of the template document have been identified. However, the ISO 10303-239 EXPRESS model may enable other assignments to the entities instantiated by the template.

© UK MOD 2010 — All rights reserved