Template:— cost_item_derivation (cst_itm_drvn)
Context:— UK_Defence
Date: 2010/03/15 14:22:42
Revision: 1.2

This section specifies the template cost_item_derivation.

NOTE  The template has been defined in the context of UK_Defence. Refer to the business context for details of related templates.

NOTE  An explanation of a template and the associated instantiation path is provided in the Template overview section.

Description

This template describes how to represent the UK_Defence concept of "Cost Item Derivation" in terms of PLCS model elements (templates, entities, and reference data).

Business perspective

The Cost Item business object is used by those UK_Defence Data Exchange Specifications that require information about the derivation of a particular cost item.

Business object definition


Figure 1 —  Graphical Representation for Business Object Cost Item Derivation

Figure 1 —  Graphical Representation for Business Object Cost Item Derivation

Cost Item Derivation

The definition of the Cost Item Derivation object is: This information object represents a relationship between measured costs and the Cost item in the Cost breakdown structure.

The analysis method used for deriving the cost item from the measured or captured costs may also be identified.

Attribute name

Attribute description

Attribute type

Optionality

Id The identifier of the Cost Item Derivation relationship. Intrinsic Mandatory
Name The name of the Cost Item Derivation relationship. Intrinsic Mandatory
Related Analysis This is a reference to the analysis used to derive the actual cost. Relationship to Cost Analysis Mandatory
Related cost item This is a reference to the related Cost item. Relationship to Cost Item Mandatory
Related resource cost This is a reference to the related activity resource usage cost. Relationship to Activity Resource Usage Cost Optional

Table 1 — Cost Item Relationship attribute details.

Model diagrams
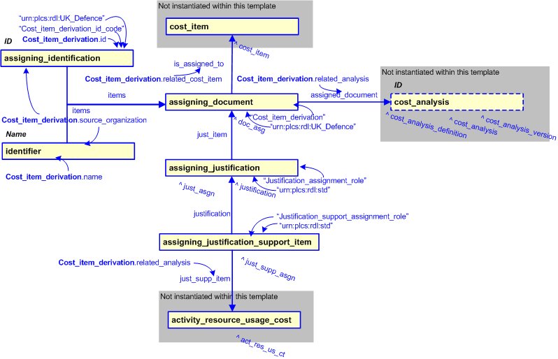
The EXPRESS-G diagram in Figure 2 shows the templates and EXPRESS entities that are required to represent the template "cost_item_derivation". The text highlighted in blue shows the template parameters.


Figure 2 —  An EXPRESS-G representation of the Information model for cost_item_derivation

Figure 2 —  An EXPRESS-G representation of the Information model for cost_item_derivation

The graphic for the template to be used in other EXPRESS-G diagrams is shown in Figure  3 below.


Figure 3 —  The graphical representation of the cost_item_derivation template

Figure 3 —  The graphical representation of the cost_item_derivation template

Input parameters
The following input parameters are defined for this template:
id (Type='STRING')
The identifier of the Cost Item Derivation relationship.
name (Type='STRING')
The name of the Cost Item Derivation relationship.
source_organization (Type='STRING')
The identifier of the organization responsible for identifying the Cost Item Derivation relationship.
related_analysis (Type= 'ENTITY (Document_definition)' )
This is a reference to the analysis used to derive the actual cost.
related_cost_item (Type= 'ENTITY (Assigned_property)' )
This is a reference to the related Cost item.
related_resource_cost (Type= 'ENTITY (Applied_activity_assignment)' , Optional)
This is a reference to the related activity resource usage cost.
Reference parameters
The following reference parameters are defined for this template:
cost_item_derivation(Type='ENTITY (Document_assignment)')
Allow the Document_assignment entity instantiated in this path to be referenced when this template is used.
Note: The Document_assignment entity can be referenced in a template path by:
%^target = $cost_item_derivation.cost_item_derivation%
where target is the parameter to which the Document_assignment is bound.
cost_item_justification(Type='ENTITY (Justification_assignment)')
Allow the Justification_assignment entity instantiated in this path to be referenced when this template is used.
Note: The Justification_assignment entity can be referenced in a template path by:
%^target = $cost_item_derivation.cost_item_justification%
where target is the parameter to which the Justification_assignment is bound.
Instantiation path
The instantiation path shown below specifies the entities that are to be instantiated by the template.
A description of templates and the syntax for the instantiation path is provided in the Templates Help/Information section.
-- setup the root for the template
/assigning_document(
    assigned_document=@related_analysis,
    doc_ass_role='Cost_item_derivation',
    doc_ar_ecl_id='urn:plcs:rdl:UK_Defence',
    is_assigned_to=@related_cost_item)/

-- assign ref param
%^cost_item_derivation = $assigning_document.doc_asg%
/assigning_identification(
    id=@id,
    id_class_name='Cost_item_derivation_id_code',
    id_ecl_id='urn:plcs:rdl:UK_Defence',
    org_id=@source_organization,
    org_id_class_name='Identifier_type',
    org_id_ecl_id='urn:plcs:rdl:std',
    items=^cost_item_derivation)/

-- provide the name of the Cost item type
/identifier(
    ID=@name,
    source_organization=@source_organization,
    type='Identifier_type',
    items=^cost_item_derivation)/

-- setup the justification
/assigning_justification(
    just_item=^cost_item_derivation,
    just_asgn_role='Justification_assignment_role',
    role_ecl_id='urn:plcs:rdl:std',
    just_txt='/IGNORE')/

-- assign ref param
%^cost_item_justification = $assigning_justification.just_asgn%

-- [Optional 0:1 related_resource_cost]
/assigning_justification_support_item(
    support_item_role='Justification_support_assignment_role',
    role_ecl_id='urn:plcs:rdl:std',
    justification=^cost_item_justification,
    just_supp_item=@related_resource_cost)/
Instance diagrams
The instance diagram in Figure  4 shows an example of the EXPRESS entities and templates that are instantiated by the template:
/cost_item_derivation(id='', name='', source_organization='', related_cost_item='@70', related_cost_analysis='@196', related_resource_cost='@31')/
(an illustration of the consolidated cost_item_derivation template is shown in Figure 5 below.)


Figure 4 —  Entities instantiated by cost_item_derivation template

Figure 4 —  Entities instantiated by cost_item_derivation template

The instance diagram in Figure 5 shows the graphic symbol for the template that is to be used in other instance diagrams. The example template is:
/cost_item_derivation(id='', name='', source_organization='', related_cost_item='@70', related_cost_analysis='@196', related_resource_cost='@31')/


Figure 5 —  Instantiation of cost_item_derivation template

Figure 5 —  Instantiation of cost_item_derivation template

Characterizations
No common characterizations of the template cost_item_derivation have been identified. However, the ISO 10303-239 EXPRESS model may enable other assignments to the entities instantiated by the template.

© UK MOD 2010 — All rights reserved