Template:— constraint (cnstrnt)
Context:— UK_Defence
Date: 2009/04/17 10:56:16
Revision: 1.5

This section specifies the template constraint.

NOTE  The template has been defined in the context of UK_Defence. Refer to the business context for details of related templates.

NOTE  An explanation of a template and the associated instantiation path is provided in the Template overview section.

Description

This template describes how to represent a requirement that sets specific limits that must be complied with.

Business perspective

This template describes how to represent UK_Defence constraint using Requirement

This information object represents information about a type of requirement that sets specific limits that must be complied with.

Business object definition


Figure 1 —  Graphical Representation for Business Object Constraint

Figure 1 —  Graphical Representation for Business Object Constraint

Anomaly

The definition of a constraint object is: This information object represents information about a type of requirement.

Attribute name

Attribute description

Attribute type

Optionality

Maximum value This is the maximum value of the requirement. Measure_with_unit Optional
Minimum value This is the minimum value of the requirement. Measure_with_unit Optional

Table 1 — Constraint attribute details

Model diagrams
The EXPRESS-G diagram in Figure 2 shows the templates and EXPRESS entities that are required to represent the template "constraint". The text highlighted in blue shows the template parameters.


Figure 2 —  An EXPRESS-G representation of the Information model for constraint

Figure 2 —  An EXPRESS-G representation of the Information model for constraint

The graphic for the template to be used in other EXPRESS-G diagrams is shown in Figure  3 below.


Figure 3 —  The graphical representation of the constraint template

Figure 3 —  The graphical representation of the constraint template

Input parameters
The following input parameters are defined for this template:
acceptance_criteria (Default=Description of assessment criteria,Type='STRING')
date_required (Type= 'SELECT (date_or_date_time_select)' , Optional)
constraint_id (Type='STRING')
source_organization_id (Type='STRING')
name (Type='STRING')
description (Type='STRING')
priority (Default=Medium,Type='CLASS')
The following classes and their sub-classes can be used:
classifications: [Low]
[warning:]Error RDL4: The URI urn:plcs:rdl:uk_defence is not listed in dexlib/data/refdata/rdl_index.xml
[Medium]
[warning:]Error RDL4: The URI urn:plcs:rdl:uk_defence is not listed in dexlib/data/refdata/rdl_index.xml
[High]
[warning:]Error RDL4: The URI urn:plcs:rdl:uk_defence is not listed in dexlib/data/refdata/rdl_index.xml
[Top]
[warning:]Error RDL4: The URI urn:plcs:rdl:uk_defence is not listed in dexlib/data/refdata/rdl_index.xml
version (Type='STRING')
owner (Type= 'SELECT (organization_or_person_in_organization_select)' )
Maximum_value_unit (Type='CLASS', Optional)
The class name corresponding to the unit in which the maximum value of the constraint is measured.
The following classes and their sub-classes can be used:
classifications: "Unit" (urn:plcs:rdl:std:Unit)
Minimum_value_unit (Type='CLASS', Optional)
The class name corresponding to the unit in which the minimum value of the constraint is measured.
The following classes and their sub-classes can be used:
classifications: "Unit" (urn:plcs:rdl:std:Unit)
Maximum_value (Type= 'TYPE (any_number_value)' , Optional)
The maximum value of the constraint. The data type must also be indicated in this parameter, e.g. "ANY_NUMBER_VALUE(5)".
Minimum_value (Type= 'TYPE (any_number_value)' , Optional)
The maximum value of the constraint. The data type must also be indicated in this parameter, e.g. "ANY_NUMBER_VALUE(5)".
Maximum_value_si_unit (Type='BOOLEAN')
Value should be set to true if the unit is a SI base unit defined by ISO, i.e. kilogram (kg) for Mass, second (s) for Time, metre (m) for Displacement, ampere (A) for Electrical current, kelvin (K) for Temperature, mole (mol) for Amount of substance, and candela (cd) for Luminous intensity. If this is not the case it should be set to false.
Note that the representation of true and false depends on exchange format. In Part 11 (a STEP file) true is represented by the string ".T.", and false by ".F.", while in Part 28 (XML) they are represented by text strings "true" and "false".
Minimum_value_si_unit (Type='BOOLEAN')
Value should be set to true if the unit is a SI base unit defined by ISO, i.e. kilogram (kg) for Mass, second (s) for Time, metre (m) for Displacement, ampere (A) for Electrical current, kelvin (K) for Temperature, mole (mol) for Amount of substance, and candela (cd) for Luminous intensity. If this is not the case it should be set to false.
Note that the representation of true and false depends on exchange format. In Part 11 (a STEP file) true is represented by the string ".T.", and false by ".F.", while in Part 28 (XML) they are represented by text strings "true" and "false".
Reference parameters
The following reference parameters are defined for this template:
constraint(Type='ENTITY (Requirement)')
Allow the Requirement entity instantiated in this path to be referenced when this template is used.
Note: The Requirement entity can be referenced in a template path by:
%^target = $constraint.constraint%
where target is the parameter to which the Requirement is bound.
constraint_version(Type='ENTITY (Requirement_version)')
Allow the Requirement_version entity instantiated in this path to be referenced when this template is used.
Note: The Requirement_version entity can be referenced in a template path by:
%^target = $constraint.constraint_version%
where target is the parameter to which the Requirement_version is bound.
constraint_design_view(Type='ENTITY (Requirement_view_definition)')
Allow the Requirement_view_definition entity instantiated in this path to be referenced when this template is used.
Note: The Requirement_view_definition entity can be referenced in a template path by:
%^target = $constraint.constraint_design_view%
where target is the parameter to which the Requirement_view_definition is bound.
constraint_design_contxt(Type='ENTITY (View_definition_context)')
Allow the View_definition_context entity instantiated in this path to be referenced when this template is used.
Note: The View_definition_context entity can be referenced in a template path by:
%^target = $constraint.constraint_design_contxt%
where target is the parameter to which the View_definition_context is bound.
Instantiation path
The instantiation path shown below specifies the entities that are to be instantiated by the template.
A description of templates and the syntax for the instantiation path is provided in the Templates Help/Information section.
-- Constraint
-- [optional date_required]
/requirement(
    acceptance_criteria=@acceptance_criteria,
    reqt_id=@constraint_id,
    source_organization_id=@source_organization_id,
    name=@name,
    description=@description,
    priority=@priority,
    version=@version,
    owner=@owner,
    date_required=@date_required)/

-- rename reference parameters
%^constraint = $requirement.reqt%
%^constraint_version = $requirement.reqt_version%
%^constraint_design_view = $requirement.reqt_design_view%
%^constraint_design_contxt = $requirement.reqt_design_contxt%

-- Maximum value
/property(
    a_property_of=^constraint_design_view,
    ID='Maximum_value',
    property_ecl_id='urn:plcs:rdl:uk_defence',
    value=@Maximum_value,
    unit=@Maximum_value_unit,
    unit_ecl_id='urn:plcs:rdl:std',
    si_unit=@Maximum_value_si_unit,
    disposition='Measured')/

-- Minimum value
/property(
    a_property_of=^constraint_design_view,
    ID='Minimum_value',
    property_ecl_id='urn:plcs:rdl:uk_defence',
    value=@Minimum_value,
    unit=@Minimum_value_unit,
    unit_ecl_id='urn:plcs:rdl:std',
    si_unit=@Minimum_value_si_unit,
    disposition='Measured')/
Instance diagrams
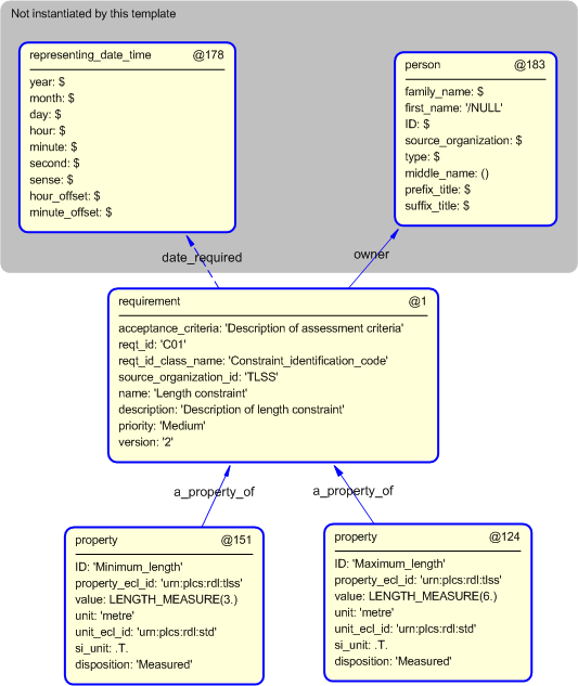
The instance diagram in Figure  4 shows an example of the EXPRESS entities and templates that are instantiated by the template:
/constraint(acceptance_criteria='Descriptions of assessment criteria', constraint_id='C01', source_organization_id='UK_Defence', name='Length constraint', description='Description of length constraint', priority='Medium', version='2', Maximum_value_unit='metre', Minimum_value_unit='metre', Maximum_value='6', Minimum_value='3', Maximum_value_si_unit='true', Minimum_value_si_unit='true', date_required='@179', owner='@184')/
(an illustration of the consolidated constraint template is shown in Figure 5 below.)


Figure 4 —  Entities instantiated by constraint template

Figure 4 —  Entities instantiated by constraint template

The instance diagram in Figure 5 shows the graphic symbol for the template that is to be used in other instance diagrams. The example template is:
/constraint(acceptance_criteria='Descriptions of assessment criteria', constraint_id='C01', source_organization_id='UK_Defence', name='Length constraint', description='Description of length constraint', priority='Medium', version='2', Maximum_value_unit='metre', Minimum_value_unit='metre', Maximum_value='6', Minimum_value='3', Maximum_value_si_unit='true', Minimum_value_si_unit='true', date_required='@179', owner='@184')/


Figure 5 —  Instantiation of constraint template

Figure 5 —  Instantiation of constraint template

Characterizations
No common characterizations of the template constraint have been identified. However, the ISO 10303-239 EXPRESS model may enable other assignments to the entities instantiated by the template.

© UK MOD 2010 — All rights reserved