| Template:— reportable_item_structure (rep_strc) Context:— MoDAvDEX |
Date: 2008/03/10 11:53:26 Revision: 1.14 |
This section specifies the template reportable_item_structure.
NOTE The template has been defined in the context of MoDAvDEX. Refer to the business context for details of related templates.
NOTE An explanation of a template and the associated instantiation path is provided in the Template overview section.
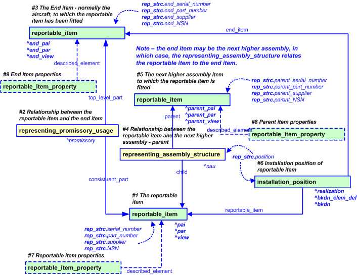
This template describes how to represent a reportable item structure; that is the reportable item, its parent item and the end item that it is fitted to.
This is described in detail in Aviation Maintenance DEX: Representing installation/removal position on an aircraft".
NOTE This template does not record the history of installation, simply the position in which the reportable item has been fitted. The installation history is represented by MoDAvDEX.removed_part and MoDAvDEX.fitted_part.


target
is the parameter to which the
Product_as_individual
is bound.
target
is the parameter to which the
Product_as_realized
is bound.
target
is the parameter to which the
Product_as_individual_view
is bound.
target
is the parameter to which the
Product_as_individual
is bound.
target
is the parameter to which the
Product_as_realized
is bound.
target
is the parameter to which the
Product_as_individual_view
is bound.
target
is the parameter to which the
Part_view_definition
is bound.
target
is the parameter to which the
Product_as_individual
is bound.
target
is the parameter to which the
Product_as_realized
is bound.
target
is the parameter to which the
Product_as_individual_view
is bound.
target
is the parameter to which the
Promissory_usage
is bound.
target
is the parameter to which the
Next_assembly_usage
is bound.
target
is the parameter to which the
Breakdown_element_realization
is bound.
target
is the parameter to which the
Breakdown_element_definition
is bound.
target
is the parameter to which the
Breakdown
is bound.
NOTE this characterization is optional.
A number of properties, such as life properties, can be assigned to the reportable item, its end and parent item. This is described in Aviation Maintenance DEX: Representing properties on a reportable item" and defined by the templates #7, #8, #9 MoDAvDEX.reportable_item_property.
The parameters used by the templates are shown in the following tables:
| Template #7, #8, #9 (Figure 1): reportable_item_property | |||
|---|---|---|---|
| Description | |||
| Parameter name: | Parameter value: | Parameter description: | |
| property_name | The class name corresponding to the property name. | ||
| property_value | The value of the property. The data type must also be indicated in this parameter, e.g. "ANY_NUMBER_VALUE(5)". | ||
| property_unit | The class name of the unit in which the value is expressed. | ||
| unit_ecl_id | urn:plcs:rdl:LITS | The identifier of the External_class_library storing the definition of the class referenced by the parameter @unit_class_name. | |
| si_unit |
Value should be set to true if the unit is a SI base unit defined by ISO, i.e.
kilogram (kg) for Mass,
second (s) for Time,
metre (m) for Displacement,
ampere (A) for Electrical current,
kelvin (K) for Temperature,
mole (mol) for Amount of substance, and
candela (cd) for Luminous intensity. If this is not the case it should be set to false.
Note that the representation of true and false depends on exchange format. In Part 11 (a STEP file) true is represented by the string ".T.", and false by ".F.", while in Part 28 (XML) they are represented by text strings "true" and "false". |
||
| year | The year component of the date the property value was measured. | ||
| month | The month component of the date the property value was measured. | ||
| day | The day component of the date the property value was measured. | ||
| hour | The hour component of the date the property value was measured. | ||
| minute | The minute component of the date the property value was measured. This parameter is optional. If not given, it will remain unset. | ||
| second | The second component of the date the property value was measured. This parameter is optional. If not given, it will remain unset. | ||
| org_id | The name or identifier of the organization declaring the property. | ||
| value_type | meter_reading - the value measured on the meter; cumulative - the cumulative value taking into account the changing of meters; sortie - the value of sortie related data not use for calculating life. E.g fuel consumed. | ||
| described_element | Template: #1,#3,#5
MoDAvDEX.reportable_item ref. parameter: ^view |
The Product_as_individual_view of the item to which a property is assigned | |
© UK MOD 2010 — All rights reserved