Capability (C079):— representing_properties_numerically Date: 2012/05/21 19:35:57
Revision: 1.47

Business overview

This section provides a business level overview of this capability.

In STEP, a property may have one or more representations. The numeric representation of a property provides its value (or value range) and the unit of measure for the value (or values). There may be more than one representation for a given property, which allows multiple ways to describe the same property:

EXAMPLE    a mass property may be expressed as 1 kg or as 2.2 lbs

NOTE    The representation of ranges of numerical values is described in C084: representing_property_value_ranges.

In AP239, there are three types of property assignment C076: assigning_product_properties , C077: assigning_process_properties , C078: assigning_resource_properties , but all can be represented using this capability.

Properties

A property is a qualitative or quantitative characteristic that something may possess. ISO10303 uses properties in many ways:

EXAMPLE    Properties assigned to parts (weight, dimensions, material, etc.)

EXAMPLE    Properties assigned to activities (e.g. duration)

etc.

Property Representation

Properties are represented in different ways, depending on the type of the property:

Figure 1 —  Representing a Product Property

Figure 1 —  Representing a Product Property



Figure 2 —  Representing a Process Property

Figure 2 —  Representing a Process Property



Figure 3 —  Representing a Resource Property

Figure 3 —  Representing a Resource Property

There may be multiple representations of the same property:

Figure 4 —  Multiple Representations of a Property

Figure 4 —  Multiple Representations of a Property

A representation may be made up of several representation items

EXAMPLE    a mass property may be represented as 1kg and also represented as 2.2 lbs

The STEP (ISO10303) standard uses the concept of representation context. All values in the same context are deemed to be related. This idea originates from geometrical representations, so that common coordinates systems could be identified. For numeric properties, the representation context can be used to group properties of a similar type - e.g. mass properties, time properties, etc. However, the extensive use of classification and reference data in PLCS has rendered the use of representation context less important.

Information model overview

This section provides an overview of the information model that supports this capability.

The EXPRESS_G model and Capabilities used for representing numerical product properties is shown in Figure 5, Figure 6 and Figure 7 below:



Figure 5 —  Entities Used for Numerical Product Property Representation

Figure 5 —  Entities Used for Numerical Product Property Representation

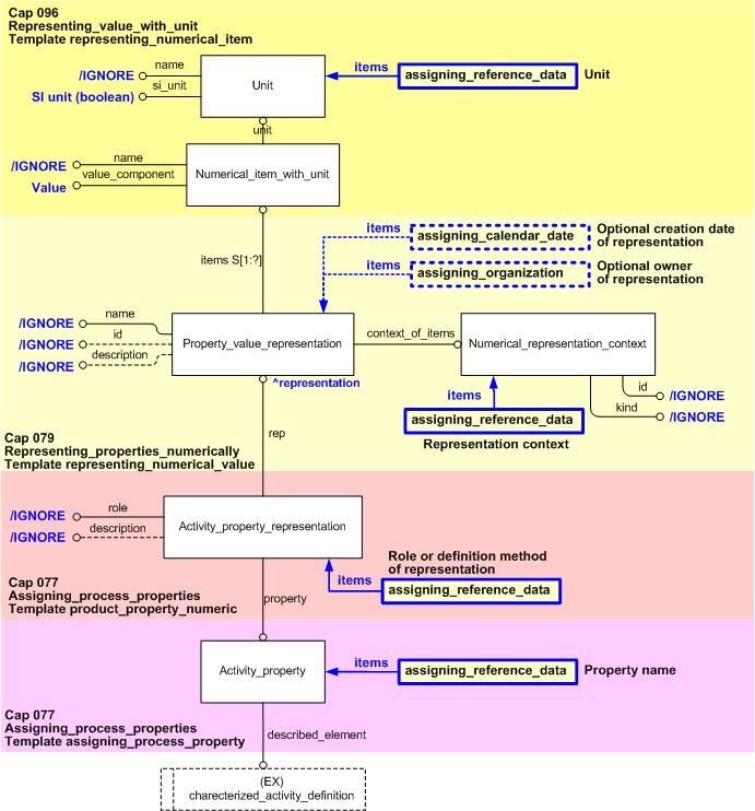
The EXPRESS_G model and Capabilities used for representing numerical process properties is shown in Figure 6 below:



Figure 6 —  Entities Used for Numerical Process Property Representation

Figure 6 —  Entities Used for Numerical Process Property Representation

The EXPRESS_G model and Capabilities used for representing numerical resource properties is shown in Figure 7 below:



Figure 7 —  Entities Used for Numerical Resource Property Representation

Figure 7 —  Entities Used for Numerical Resource Property Representation

The following templates are used in the diagrams in Figure 5, Figure 6, and Figure 7 above:

To represent a numerical property value, the following entities are required:

The Property_value_representation is linked to the item it whose property it represents using one of the following entities:

Figure 8 shows an example instantiation of a numeric property which represents the mass of a part.



Figure 8 —  Instances Used for Numeric Property Representation

Figure 8 —  Instances Used for Numeric Property Representation

A given property may have multiple representations, e.g. a numerical value representation and a textual representation. This capability is used for one single numerical property representation (value) but it may be used several times. Figure 9 shows an example instantiation of a numeric property which is represented in two different ways (pounds and kilograms).



Figure 9 —  Instances Used for Multiple Numeric Property Representation

Figure 9 —  Instances Used for Multiple Numeric Property Representation

Use of external reference data for units

The use of external reference data for Units is described in Capability C096: representing_value_with_unit.

Characterization of Numeric Properties

Date and Time Assignment

Recording the date and time at which a property was given a value (i.e. represented) is optional, but highly recommended. This allows a history of property values to be recorded - i.e. the same property may have several representations with different dates and times assigned to them.

Figure 10 —  A property changing over time

Figure 10 —  A property changing over time

In Figure 10, a part's mass is changed from 100kg to 115kg. Note that template property_value_relationship containing a classified Representation_relationship entity instance is used to relate the two representations, and that each representation has date and time assigned (see C036: assigning_date_time).

Person and Organization Assignment

It is optional but highly recommended to record the person (and their organization) who assigned the property value.

Figure 11 —  Assigning Person and Organization to a Property Representation

Figure 11 —  Assigning Person and Organization to a Property Representation

In Figure 11, the instances establish that the property value was set by a person in an organization.

Capability templates

The following sections define a set of templates for the capability, where a template is a specification of a set of entities that need to be instantiated to represent a given set of information.

Template: representing_numeric_property (Short name: rep_num)

This section specifies the template representing_numeric_property.

NOTE  An explanation of a template and the associated instantiation path is provided in the Template overview section.

Description

This template describes how to represent a single numerical value with unit for any property. It provides a context for the value, and the representation may be further characterized by assigning time and organization.

EXAMPLE    The number of hours taken to perform some action.

Model diagrams
The EXPRESS-G diagram in Figure 1 shows the templates and EXPRESS entities that are required to represent the template "representing_numeric_property". The text highlighted in blue shows the template parameters.


Figure 1 —  An EXPRESS-G representation of the Information model for representing_numeric_property

Figure 1 —  An EXPRESS-G representation of the Information model for representing_numeric_property

The graphic for the template to be used in other EXPRESS-G diagrams is shown in Figure  2 below.


Figure 2 —  
                        The graphical representation of representing_numeric_property template

Figure 2 —   The graphical representation of representing_numeric_property template

Input parameters
The following input parameters are defined for this template:
value (Type= 'TYPE (any_number_value)' )
The value of the property. The datatype is always 'any_number_value' and should not be registered together with the value, i.e. enter the value as a number, without datatype.
unit (Type='CLASS')
The class name of the unit in which the value is expressed.
The following classes and their sub-classes can be used:
classifications: "Context_dependent_unit" (urn:plcs:rdl:std:Context_dependent_unit)
unit_ecl_id (Default=urn:plcs:rdl:std,Type='URN')
The identifier of the External_class_library storing the definition of the class referenced by the parameter @unit.
si_unit (Default=false,Type='BOOLEAN')
Value should be set to true if the unit is a SI base unit defined by ISO, i.e. kilogram (kg) for Mass, second (s) for Time, metre (m) for Displacement, ampere (A) for Electrical current, kelvin (K) for Temperature, mole (mol) for Amount of substance, and candela (cd) for Luminous intensity. If this is not the case it should be set to false.
Note that the representation of true and false depends on exchange format. In Part 11 (a STEP file) true is represented by the string ".T.", and false by ".F.", while in Part 28 (XML) they are represented by text strings "true" and "false".
context (Type='CLASS')
The name of the class being used to classify the representation context (Numerical_representation_context) of the property.
The following classes and their sub-classes can be used:
classifications: "Numerical_representation_context" (urn:plcs:rdl:std:Numerical_representation_context)
context_ecl_id (Default=urn:plcs:rdl:std,Type='URN')
The identifier of the External_class_library storing the definition of the class referenced by the parameter @context.
Reference parameters
The following reference parameters are defined for this template:
representation(Type='ENTITY (Property_value_representation)')
Allow the Property_value_representation entity instantiated in this path to be referenced when this template is used.
Note: The Property_value_representation entity can be referenced in a template path by:
%^target = $representing_numeric_property.representation%
where target is the parameter to which the Property_value_representation is bound.
item(Type='ENTITY (Numerical_item_with_unit)')
Allow the Numerical_item_with_unit entity instantiated in this path to be referenced when this template is used.
Note: The Numerical_item_with_unit entity can be referenced in a template path by:
%^target = $representing_numeric_property.item%
where target is the parameter to which the Numerical_item_with_unit is bound.
representation_context(Type='ENTITY (Numerical_representation_context)')
Allow the Numerical_representation_context entity instantiated in this path to be referenced when this template is used.
Note: The Numerical_representation_context entity can be referenced in a template path by:
%^target = $representing_numeric_property.representation_context%
where target is the parameter to which the Numerical_representation_context is bound.
Uniqueness constraints

The following parameter combinations specify a uniqueness constraint:
Unique constraint: Unique Numerical_representation_context
Each instance of the entity (Numerical_representation_context) within the data set shall be uniquely identified by a combination of the following parameters on this template (representing_numeric_property) namely: context, context_ecl_id.
The instance is referenced by the following template parameter: representation_context.
Instantiation path
The instantiation path shown below specifies the entities that are to be instantiated by the template.
A description of templates and the syntax for the instantiation path is provided in the Reading Capability Templates help section.
-- Instantiate Property_value_representation entity
Property_value_representation

-- Set the Property_value_representation attributes id, name and description to be ignored
Property_value_representation.id = '/IGNORE'
Property_value_representation.name = '/IGNORE'
Property_value_representation.description = '/IGNORE'

-- Bind the Property_value_representation to the parameter ^representation.
-- The parameter is a reference parameter so the Property_value_representation
-- entity can be referred to when this template is used.
%^representation = Property_value_representation%

-- Instantiate Numerical_representation_context
Numerical_representation_context

-- Bind the Numerical_representation_context to the parameter ^representation_context.
-- The parameter is a reference parameter so the Numerical_representation_context
-- entity can be referred to when this template is used.
%^representation_context = Numerical_representation_context%

-- assign Property_value_representation to Numerical_representation_context
^representation.context_of_items -> ^representation_context

-- Set the Numerical_representation_context attributes id and kind to be ignored
Numerical_representation_context.id = '/IGNORE'
Numerical_representation_context.kind = '/IGNORE'

-- Assign reference data for kind of Numerical_representation_context
/assigning_reference_data(
    items=Numerical_representation_context,
    class_name=@context,
    ecl_id=@context_ecl_id)/

-- Instantiate template representing_numerical_item
-- for value and unit
/representing_numerical_item(
    value= @value,
    unit= @unit,
    unit_ecl_id= @unit_ecl_id,
    si_unit= @si_unit)/

-- Bind ref param ^item in just instantiated template
-- representing_numerical_item to ref param ^item in this template,
-- and point attribute Value_range.upper_limit to it
%^item = $representing_numerical_item.item%
Property_value_representation.items -> ^item
The following entities are instantiated with attributes as specified:
Entity in path Value Inherited from
Property_value_representation.id '/IGNORE' Representation.id
Property_value_representation.name '/IGNORE' Representation.name
Property_value_representation.description '/IGNORE' Representation.description
Numerical_representation_context.id '/IGNORE' Representation_context.id
Numerical_representation_context.kind '/IGNORE' Representation_context.kind
Instance diagrams
The instance diagram in Figure  3 shows an example of the EXPRESS entities and templates that are instantiated by the template:
/representing_numeric_property(value='any_number_value(3.5)', si_unit='false', unit_class_name='Hour', unit_ecl_id='urn:plcs:rdl:std', rep_class_name='Contractor_provided', rep_ecl_id='urn:plcs:rdl:sample')/
(an illustration of the consolidated representing_numeric_property template is shown in Figure 4 below.)
Note that the templates assigning_time and assigning_organization are used in the diagram. Namely:
@66 /assigning_time(date_class_name='Date_actual_creation', date_ecl_id='urn:plcs:rdl:std', year='2005', month='10', day='7', hour='11', sense='behind', hour_offset='-1', items='#1')/
and:
@77 /assigning_organization(org_id='BestBike Ltd', org_id_class_name='Organization_name', org_id_ecl_id='urn:plcs:rdl:std', org_assgn_class_name='Creator_of', org_assgn_ecl_id='urn:plcs:rdl:std', items='#1')/


Figure 3 —  Entities instantiated by representing_numeric_property template

Figure 3 —  Entities instantiated by representing_numeric_property template

The instance diagram in Figure 4 shows the graphic symbol for the template that is to be used in other instance diagrams. The example template is:
/representing_numeric_property(value='any_number_value(3.5)', si_unit='false', unit_class_name='Hour', unit_ecl_id='urn:plcs:rdl:std', rep_class_name='Contractor_provided', rep_ecl_id='urn:plcs:rdl:sample')/


Figure 4 —  Instantiation of representing_numeric_property template

Figure 4 —  Instantiation of representing_numeric_property template

Characterizations
The following section details how the representing_numeric_property template can be optionally characterized by assigning other constructs to it. These are characterizations commonly applied to the template. The ISO 10303-239 EXPRESS model may enable other assignments to the entities instantiated by the template.
The EXPRESS-G diagram in Figure 5 shows the possible characterizations of the template "representing_numeric_property".


Figure 5 —  Characterizations for representing_numeric_property template

Figure 5 —  Characterizations for representing_numeric_property template

The following characterizations may apply:
Characterization Assigning date and time

NOTE   this characterization is optional.

A date (and time) can be associated with the assignment of property value representation by using the template assigning_calendar_date, or assigning_time (recommended since it gives the additional level of detail of hours and optionally minutes and seconds).



Figure 6 —  Characterization by date and time of representing_numeric_property template

Figure 6 —  Characterization by date and time of representing_numeric_property template

A creation date and time is commonly assigned to the template representing_numeric_property.

The date of creation of the property value representation is represented by using the template assigning_time to assign a date (and hour) to Property_value_representation. The date assignment is classified as: "Date actual creation" (urn:plcs:rdl:std:Date actual creation) to indicate that it is the date when the property value representation was actually created. This is illustrated in Figure 5 and instantiated in Figure 6.

Other dates may be assigned instead of "Date_actual_creation".

Characterization Assigning organization

NOTE   this characterization is optional.

An organization (or a person in an organization) can be associated with the property value representation by using the template assigning_organization, or assigning_person_in_organization.



Figure 7 —  Characterization by organization of representing_numeric_property template

Figure 7 —  Characterization by organization of representing_numeric_property template

A common role in which an organization is assigned to a property value representation is as a "Creator of" the representation. The creating organization is represented by using the template assigning_organization assigned to Property_value_representation. The assignment of the organization (Organization_or_person_in_organization_assignment) is classified as: "Creator of" (urn:plcs:rdl:std:Creator of) to indicate that this organization created the property value representation. This is illustrated in Figure 5 and instantiated in Figure 7.

Other roles of an organization with regard to a property value representation may be assigned instead of "Creator_of".

Template: representing_geometric_context (Short name: rep_geom_cntx)

This section specifies the template representing_geometric_context.

NOTE  An explanation of a template and the associated instantiation path is provided in the Template overview section.

Description

This template describes how to represent a geometric context.

Model diagrams
The EXPRESS-G diagram in Figure 1 shows the templates and EXPRESS entities that are required to represent the template "representing_geometric_context". The text highlighted in blue shows the template parameters.


Figure 1 —  An EXPRESS-G representation of the Information model for representing_geometric_context

Figure 1 —  An EXPRESS-G representation of the Information model for representing_geometric_context

The graphic for the template to be used in other EXPRESS-G diagrams is shown in Figure  2 below.


Figure 2 —  The graphical representation of the representing_geometric_context template

Figure 2 —  The graphical representation of the representing_geometric_context template

Input parameters
The following input parameters are defined for this template:
length_unit (Type='CLASS')
The name of the unit.
The following classes and their sub-classes can be used:
classifications: "Length_unit" (urn:plcs:rdl:std:Length_unit)
length_unit_ecl (Default=urn:plcs:rdl:std,Type='URN')
The identifier of the External_class_library that holds the definition of the class referenced by the parameter @length_unit.
plane_angle_unit (Type='CLASS')
The name of the unit.
The following classes and their sub-classes can be used:
classifications: "Plane_angle_unit" (urn:plcs:rdl:std:Plane_angle_unit)
plane_angle_unit_ecl (Default=urn:plcs:rdl:std,Type='URN')
The identifier of the External_class_library that holds the definition of the class referenced by the parameter @plane_angle_unit.
si_length_unit (Default=false,Type='BOOLEAN')
Value should be set to true if the unit is a SI base unit defined by ISO, i.e. kilogram (kg) for Mass, second (s) for Time, metre (m) for Displacement, ampere (A) for Electrical current, kelvin (K) for Temperature, mole (mol) for Amount of substance, and candela (cd) for Luminous intensity. If this is not the case it should be set to false.
Note that the representation of true and false depends on exchange format. In Part 11 (a STEP file) true is represented by the string ".T.", and false by ".F.", while in Part 28 (XML) they are represented by text strings "true" and "false".
dimension_count (Default=3,Type='INTEGER')
The number of dimensions (2 or 3) of the geometric context.
Reference parameters
The following reference parameters are defined for this template:
coordinate_space(Type='ENTITY (Geometric_coordinate_space)')
Allow the Geometric_coordinate_space entity instantiated in this path to be referenced when this template is used.
Note: The Geometric_coordinate_space entity can be referenced in a template path by:
%^target = $representing_geometric_context.coordinate_space%
where target is the parameter to which the Geometric_coordinate_space is bound.
Instantiation path
The instantiation path shown below specifies the entities that are to be instantiated by the template.
A description of templates and the syntax for the instantiation path is provided in the Reading Capability Templates help section.
-- Instantiate Length_unit
Length_unit

-- Set the unused Length_unit name attribute to be ignored
Length_unit.name = '/IGNORE'

-- Set the used Length_unit si_unit attribute to the corresponding input parameter
Length_unit.si_unit = @si_length_unit

-- Assign reference data for Length_unit
/assigning_reference_data(
    items=Length_unit,
    class_name=@length_unit,
    ecl_id=@length_unit_ecl)/

-- Instantiate Plane_angle_unit
Plane_angle_unit

-- Set the unused Plane_angle_unit name attribute to be ignored
Plane_angle_unit.name = '/IGNORE'

-- Set the Plane_angle_unit si_unit attribute to "false"
Plane_angle_unit.si_unit = '.F.'

-- Assign reference data for Plane_angle_unit
/assigning_reference_data(
    items=Plane_angle_unit,
    class_name=@plane_angle_unit,
    ecl_id=@plane_angle_unit_ecl)/

-- Instantiate Geometric_coordinate_space
Geometric_coordinate_space

-- Bind the Geometric_coordinate_space to the parameter ^coordinate_space
%^coordinate_space = Geometric_coordinate_space%

-- Set the unused Geometric_coordinate_space.id attribute to be ignored
Geometric_coordinate_space.id = '/IGNORE'

-- Set the Geometric_coordinate_space.kind attribute to the default value for PLCS 'external'
-- since all geometry representations are external to PLCS
Geometric_coordinate_space.kind = 'external'

-- Set the used Geometric_coordinate_space attributes to the corresponding input parameters
Geometric_coordinate_space.dimension_count = @dimension_count

-- Instantiate the used Geometric_coordinate_space relationship
Geometric_coordinate_space.units -> Length_unit
Geometric_coordinate_space.units -> Plane_angle_unit
The following entities are instantiated with attributes as specified:
Entity in path Value Inherited from
Length_unit.name '/IGNORE' Unit.name
Length_unit.si_unit @si_length_unit Unit.si_unit
Plane_angle_unit.name '/IGNORE' Unit.name
Plane_angle_unit.si_unit '.F.' Unit.si_unit
Geometric_coordinate_space.id '/IGNORE' Representation_context.id
Geometric_coordinate_space.kind 'external' Representation_context.kind
Geometric_coordinate_space.dimension_count @dimension_count
Instance diagrams
The instance diagram in Figure  3 shows an example of the EXPRESS entities and templates that are instantiated by the template:
/representing_geometric_context(length_unit='Metre', length_unit_ecl='urn:plcs:rdl:std', plane_angle_unit='Radian', plane_angle_unit_ecl='urn:plcs:rdl:std', si_length_unit='true', dimension_count='3')/
(an illustration of the consolidated representing_geometric_context template is shown in Figure 4 below.)


Figure 3 —  Entities instantiated by representing_geometric_context template

Figure 3 —  Entities instantiated by representing_geometric_context template

The instance diagram in Figure 4 shows the graphic symbol for the template that is to be used in other instance diagrams. The example template is:
/representing_geometric_context(length_unit='Metre', length_unit_ecl='urn:plcs:rdl:std', plane_angle_unit='Radian', plane_angle_unit_ecl='urn:plcs:rdl:std', si_length_unit='true', dimension_count='3')/


Figure 4 —  Instantiation of representing_geometric_context template

Figure 4 —  Instantiation of representing_geometric_context template

Characterizations
No common characterizations of the template representing_geometric_context have been identified. However, the ISO 10303-239 EXPRESS model may enable other assignments to the entities instantiated by the template.
Template: representing_geometric_property (Short name: rep_geom_prop)

This section specifies the template representing_geometric_property.

NOTE  An explanation of a template and the associated instantiation path is provided in the Template overview section.

Description

This template describes how to a represent property in terms of a Cartesian point.

Model diagrams
The EXPRESS-G diagram in Figure 1 shows the templates and EXPRESS entities that are required to represent the template "representing_geometric_property". The text highlighted in blue shows the template parameters.


Figure 1 —  An EXPRESS-G representation of the Information model for representing_geometric_property

Figure 1 —  An EXPRESS-G representation of the Information model for representing_geometric_property

The graphic for the template to be used in other EXPRESS-G diagrams is shown in Figure  2 below.


Figure 2 —  The graphical representation of the representing_geometric_property template

Figure 2 —  The graphical representation of the representing_geometric_property template

Input parameters
The following input parameters are defined for this template:
geometric_context (Type= 'ENTITY (Geometric_coordinate_space)' )
The coordinate space that provides the context for the CAD model.
point (Type='STRING')
The name of the cartesian point.
coordinates (Type= 'TYPE (length_measure)' )
A list of the three (X, Y, and Z) coordiantes of the cartesian point.
Reference parameters
The following reference parameters are defined for this template:
cartesian_point(Type='ENTITY (Cartesian_point)')
Allow the Cartesian_point entity instantiated in this path to be referenced when this template is used.
Note: The Cartesian_point entity can be referenced in a template path by:
%^target = $representing_geometric_property.cartesian_point%
where target is the parameter to which the Cartesian_point is bound.
model(Type='ENTITY (Geometric_model)')
Allow the Geometric_model entity instantiated in this path to be referenced when this template is used.
Note: The Geometric_model entity can be referenced in a template path by:
%^target = $representing_geometric_property.model%
where target is the parameter to which the Geometric_model is bound.
Instantiation path
The instantiation path shown below specifies the entities that are to be instantiated by the template.
A description of templates and the syntax for the instantiation path is provided in the Reading Capability Templates help section.
-- Instantiate Cartesian_point
Cartesian_point
%^cartesian_point = Cartesian_point%

-- Set the used Cartesian_point attributes to the corresponding input parameters
Cartesian_point.name = @point
Cartesian_point.coordinates = @coordinates

-- Instantiate Geometric_model
Geometric_model

-- Bind the Geometric_model to the parameter ^model
%^model = Geometric_model%

-- Set the unused Geometric_model attributes to be ignored
Geometric_model.id = '/IGNORE'
Geometric_model.name = '/IGNORE'
Geometric_model.description = '/IGNORE'
Geometric_model.version_id = '/IGNORE'

-- leave Geometric_model.model_extent unset
-- Instantiate the used Geometric_model relationsips
Geometric_model.context_of_items -> @geometric_context
Geometric_model.items -> ^cartesian_point
The following entities are instantiated with attributes as specified:
Entity in path Value Inherited from
Cartesian_point.name @point Representation_item.name
Cartesian_point.coordinates @coordinates
Geometric_model.id '/IGNORE' Representation.id
Geometric_model.name '/IGNORE' Representation.name
Geometric_model.description '/IGNORE' Representation.description
Geometric_model.version_id '/IGNORE'
Instance diagrams
The instance diagram in Figure  3 shows an example of the EXPRESS entities and templates that are instantiated by the template:
/representing_geometric_property(geometric_context='', point='Interface point', coordinates='2, 3, 4')/
(an illustration of the consolidated representing_geometric_property template is shown in Figure 4 below.)


Figure 3 —  Entities instantiated by representing_geometric_property template

Figure 3 —  Entities instantiated by representing_geometric_property template

The instance diagram in Figure 4 shows the graphic symbol for the template that is to be used in other instance diagrams. The example template is:
/representing_geometric_property(geometric_context='', point='Interface point', coordinates='2, 3, 4')/


Figure 4 —  Instantiation of representing_geometric_property template

Figure 4 —  Instantiation of representing_geometric_property template

Characterizations
No common characterizations of the template representing_geometric_property have been identified. However, the ISO 10303-239 EXPRESS model may enable other assignments to the entities instantiated by the template.
Template: representing_cad_model (Short name: rep_cad_mod)

This section specifies the template representing_cad_model.

NOTE  An explanation of a template and the associated instantiation path is provided in the Template overview section.

Description

This template describes how to represent a Computer Aided Design model

Model diagrams
The EXPRESS-G diagram in Figure 1 shows the templates and EXPRESS entities that are required to represent the template "representing_cad_model". The text highlighted in blue shows the template parameters.


Figure 1 —  An EXPRESS-G representation of the Information model for representing_cad_model

Figure 1 —  An EXPRESS-G representation of the Information model for representing_cad_model

The graphic for the template to be used in other EXPRESS-G diagrams is shown in Figure  2 below.


Figure 2 —  The graphical representation of the representing_cad_model template

Figure 2 —  The graphical representation of the representing_cad_model template

Input parameters
The following input parameters are defined for this template:
geometric_context (Type= 'ENTITY (Geometric_coordinate_space)' )
The coordinate system that provides the context for the CAD model.
x_axis_coordinates (Type= 'TYPE (length_measure)' )
The list of 2 or 3 coodinates that provides the direction of the X axis for the CAD model.
y_axis_coordinates (Type= 'TYPE (length_measure)' )
The list of 2 or 3 coodinates that provides the direction of the Y axis for the CAD model.
origin_coordinates (Type= 'TYPE (length_measure)' )
The list of 3 coodinates that provides the origin for the CAD model.
cad_doc_id (Type='STRING')
The identifier of the CAD document
cad_doc_id_class_name (Default=Document_identification_code,Type='CLASS')
The id of the External_class_library that stores the class used to classify the type of identifier
The following classes and their sub-classes can be used:
classifications: "Document_identification_code" (urn:plcs:rdl:std:Document_identification_code), "Document_name" (urn:plcs:rdl:std:Document_name), "Document_number" (urn:plcs:rdl:std:Document_number)
cad_doc_id_ecl_id (Default=urn:plcs:rdl:std,Type='URN')
The location of the External_class_library that stores the classifications used to classify the CAD document, document_version and document_definition.
cad_doc_org_id (Type='STRING')
The name or identifier of the organization responsible for the CAD document.
cad_doc_org_id_class_name (Default=Organization_name,Type='CLASS')
The name of the class used to classify the identification (Identification_assignment) of the organization responsible for the CAD document.
The following classes and their sub-classes can be used:
classifications: "Organization_identification_code" (urn:plcs:rdl:std:Organization_identification_code), "Organization_name" (urn:plcs:rdl:std:Organization_name)
cad_doc_org_id_ecl_id (Default=urn:plcs:rdl:std,Type='URN')
The identifier of the External_class_library storing the definition of the class used to classify the organization identifier.
cad_doc_ver_id (Type='STRING')
The identifier of the CAD document version
cad_doc_ver_id_class_name (Default=Version_identification_code,Type='CLASS')
The id of the External_class_library that stores the class used to classify the type of identifier.
The following classes and their sub-classes can be used:
classifications: "Version_identification_code" (urn:plcs:rdl:std:Version_identification_code)
cad_doc_ver_id_ecl_id (Default=urn:plcs:rdl:std,Type='URN')
The location of the External_class_library that stores the classifications used to classify the CAD document, document_version and document_definition.
cad_doc_ver_org_id (Type='STRING')
The name or identifier of the organization responsible for the CAD document version.
cad_doc_ver_org_id_class_name (Default=Organization_name,Type='CLASS')
The name of the class used to classify the identification (Identification_assignment) of the organization responsible for the CAD document version.
The following classes and their sub-classes can be used:
classifications: "Organization_identification_code" (urn:plcs:rdl:std:Organization_identification_code), "Organization_name" (urn:plcs:rdl:std:Organization_name)
cad_doc_ver_org_id_ecl_id (Default=urn:plcs:rdl:std,Type='URN')
The identifier of the External_class_library storing the definition of the class used to classify the organization identifier.
cad_file_id (Type='STRING')
The identifier of the CAD file managed by the CAD Document
cad_file_class_name (Default=AP203_file,Type='CLASS')
The file type of the CAD document, either a Standards filetype such as AP203 or a CAD system specific type.
The following classes and their sub-classes can be used:
classifications: [AP203-file]
[warning:]Error RDL1: The class AP203-file does not exist in RDL at urn urn:plcs:rdl:std. Check the dexlib/data/refdata/rdl_index.xml
cad_file_class_ecl_id (Default=urn:plcs:rdl:std,Type='URN', Optional)
The identifier of the External_class_library storing the definition of the class used to classify the Digital_file.
domain (Default=Product_life_cycle_support,Type='CLASS', Optional)
The id of the External_class_library used to describe the type of application domain of the view_definition_context instance.
The following classes and their sub-classes can be used:
classifications: "Discipline_domain" (urn:plcs:rdl:std:Discipline_domain)
domain_ecl_id (Default=urn:plcs:rdl:std,Type='URN', Optional)
The identifier of the External_class_library storing the definition of the class used to classify the organization identifier.
life_cycle_stage (Default=Support_stage,Type='CLASS', Optional)
The id of the External_class_library used to describe the type of life cycle stage of the view_definition_context instance.
The following classes and their sub-classes can be used:
classifications: "Life_cycle_stage" (urn:plcs:rdl:std:Life_cycle_stage)
life_cycle_stage_ecl_id (Default=urn:plcs:rdl:std,Type='URN', Optional)
The identifier of the External_class_library storing the definition of the class used to classify the organization identifier.
Reference parameters
The following reference parameters are defined for this template:
origin(Type='ENTITY (Cartesian_point)')
Allow the Cartesian_point entity instantiated in this path to be referenced when this template is used.
Note: The Cartesian_point entity can be referenced in a template path by:
%^target = $representing_cad_model.origin%
where target is the parameter to which the Cartesian_point is bound.
axis_place(Type='ENTITY (Axis_placement)')
Allow the Axis_placement entity instantiated in this path to be referenced when this template is used.
Note: The Axis_placement entity can be referenced in a template path by:
%^target = $representing_cad_model.axis_place%
where target is the parameter to which the Axis_placement is bound.
x_axis(Type='ENTITY (Direction)')
Allow the Direction entity instantiated in this path to be referenced when this template is used.
Note: The Direction entity can be referenced in a template path by:
%^target = $representing_cad_model.x_axis%
where target is the parameter to which the Direction is bound.
y_axis(Type='ENTITY (Direction)')
Allow the Direction entity instantiated in this path to be referenced when this template is used.
Note: The Direction entity can be referenced in a template path by:
%^target = $representing_cad_model.y_axis%
where target is the parameter to which the Direction is bound.
ext_geom_mod(Type='ENTITY (External_geometric_model)')
Allow the External_geometric_model entity instantiated in this path to be referenced when this template is used.
Note: The External_geometric_model entity can be referenced in a template path by:
%^target = $representing_cad_model.ext_geom_mod%
where target is the parameter to which the External_geometric_model is bound.
cad_file(Type='ENTITY (Digital_file)')
Allow the Digital_file entity instantiated in this path to be referenced when this template is used.
Note: The Digital_file entity can be referenced in a template path by:
%^target = $representing_cad_model.cad_file%
where target is the parameter to which the Digital_file is bound.
cad_doc(Type='ENTITY (Document)')
Allow the Document entity instantiated in this path to be referenced when this template is used.
Note: The Document entity can be referenced in a template path by:
%^target = $representing_cad_model.cad_doc%
where target is the parameter to which the Document is bound.
cad_doc_ver(Type='ENTITY (Document_version)')
Allow the Document_version entity instantiated in this path to be referenced when this template is used.
Note: The Document_version entity can be referenced in a template path by:
%^target = $representing_cad_model.cad_doc_ver%
where target is the parameter to which the Document_version is bound.
cad_doc_def(Type='ENTITY (Digital_document_definition)')
Allow the Digital_document_definition entity instantiated in this path to be referenced when this template is used.
Note: The Digital_document_definition entity can be referenced in a template path by:
%^target = $representing_cad_model.cad_doc_def%
where target is the parameter to which the Digital_document_definition is bound.
cad_doc_def_cntx(Type='ENTITY (View_definition_context)')
Allow the View_definition_context entity instantiated in this path to be referenced when this template is used.
Note: The View_definition_context entity can be referenced in a template path by:
%^target = $representing_cad_model.cad_doc_def_cntx%
where target is the parameter to which the View_definition_context is bound.
Instantiation path
The instantiation path shown below specifies the entities that are to be instantiated by the template.
A description of templates and the syntax for the instantiation path is provided in the Reading Capability Templates help section.
-- Instantiate Digital_file
Digital_file

-- Set the unused Digital_file attributes to be ignored
Digital_file.id = '/IGNORE'
Digital_file.version = '/IGNORE'
Digital_file.contained_data_type = '/IGNORE'

-- Bind the Digital_file to the parameter ^cad_file
%^cad_file = Digital_file%

-- Identify the Digital_file
/assigning_identification(
    items=^cad_file,
    id=@cad_file_id,
    id_class_name='File_identification_code',
    id_ecl_id='urn:plcs:rdl:std',
    org_id=@cad_doc_org_id,
    org_id_class_name=@cad_doc_org_id_class_name,
    org_id_ecl_id=@cad_doc_org_id_ecl_id)/

-- Classify the Digital_file
/assigning_reference_data(
    items=^cad_file,
    class_name=@cad_file_class_name,
    ecl_id=@cad_file_class_ecl_id)/

-- Assign representing_digital_document to Digital_file
/representing_digital_document(
    doc_id=@cad_doc_id,
    doc_id=@cad_doc_id,
    doc_id_class_name=@cad_doc_id_class_name,
    doc_id_ecl_id=@cad_doc_id_ecl_id,
    doc_org_id=@cad_doc_org_id,
    doc_org_id_class_name=@cad_doc_org_id_class_name,
    doc_org_id_ecl_id=@cad_doc_org_id_ecl_id,
    doc_vn_id=@cad_doc_ver_id,
    doc_vn_id_class_name=@cad_doc_ver_id_class_name,
    doc_vn_id_ecl_id=@cad_doc_ver_id_ecl_id,
    doc_vn_org_id=@cad_doc_ver_org_id,
    doc_vn_org_id_class_name=@cad_doc_ver_org_id_class_name,
    doc_vn_org_id_ecl_id=@cad_doc_ver_org_id_ecl_id,
    domain=@domain,
    domain_ecl_id=@domain_ecl_id,
    life_cycle_stage=@life_cycle_stage,
    life_cycle_stage_ecl_id=@life_cycle_stage_ecl_id,
    digital_file=Digital_file)/

-- Instantiate Cartesian_point
Cartesian_point

-- Bind the Cartesian_point to the parameter ^origin
%^origin = Cartesian_point%

-- Set the unused Cartesian_point attribute to be ignored
Cartesian_point.name = '/IGNORE'

-- Set the used Cartesian_point attribute to the corresponding input parameter
Cartesian_point.coordinates = @origin_coordinates

-- Instantiate Direction of X axis
Direction

-- Bind the Direction to the parameter ^x_axis
%^x_axis = Direction%

-- Set the unused Direction attribute to be ignored
Direction.name = '/IGNORE'

-- Set the used Direction attribute to the corresponding input parameter
Direction.coordinates = @x_axis_coordinates

-- Instantiate Direction of Y axis
Direction

-- Bind the Direction to the parameter ^y_axis
%^y_axis = Direction%

-- Set the unused Direction attribute to be ignored
Direction.name = '/IGNORE'

-- Set the used Direction attribute to the corresponding input parameter
Direction.coordinates = @y_axis_coordinates

-- Instantiate Axis_placement
Axis_placement

-- Bind the Axis_placement to the parameter ^axis_place
%^axis_place = Axis_placement%

-- Set the unused Axis_placement attribute to be ignored
Axis_placement.name = '/IGNORE'

-- Instantiate the used Axis_placement relationships within the template
Axis_placement.origin -> ^origin
Axis_placement.x_axis -> ^x_axis
Axis_placement.y_axis -> ^y_axis

-- Instantiate External_geometric_model
External_geometric_model

-- Set the unused External_geometric_model attributes to be ignored
External_geometric_model.id = '/IGNORE'
External_geometric_model.name = '/IGNORE'
External_geometric_model.description = '/IGNORE'
External_geometric_model.version_id = '/IGNORE'

-- leave the Model_extent unset
-- Set the used External_geometric_model relationship to the corresponding input parameters
External_geometric_model.context_of_items -> @geometric_context

-- Instantiate the used External_geometric_model relationships within the template
External_geometric_model.items -> ^axis_place
External_geometric_model.external_file -> ^cad_file
The following entities are instantiated with attributes as specified:
Entity in path Value Inherited from
Digital_file.id '/IGNORE' File.id
Digital_file.version '/IGNORE' File.version
Digital_file.contained_data_type '/IGNORE' File.contained_data_type
Cartesian_point.name '/IGNORE' Representation_item.name
Cartesian_point.coordinates @origin_coordinates
Direction.name '/IGNORE' Representation_item.name
Direction.coordinates @x_axis_coordinates
Direction.name '/IGNORE' Representation_item.name
Direction.coordinates @y_axis_coordinates
Axis_placement.name '/IGNORE' Representation_item.name
External_geometric_model.id '/IGNORE' Representation.id
External_geometric_model.name '/IGNORE' Representation.name
External_geometric_model.description '/IGNORE' Representation.description
External_geometric_model.version_id '/IGNORE' Geometric_model.version_id
Instance diagrams
The instance diagram in Figure  3 shows an example of the EXPRESS entities and templates that are instantiated by the template:
/representing_cad_model(geometric_context='', x_axis_coordinates='5, 6, 7', y_axis_coordinates='8, 9, 10', origin_coordinates='1, 2, 3', cad_doc_id='CD001', cad_doc_id_class_name='Document_identification_code', cad_doc_id_ecl_id='urn:plcs:rdl:std', cad_doc_org_id='CAD Solutions Ltd', cad_doc_org_id_class_name='Organization_name', cad_doc_org_id_ecl_id='urn:plcs:rdl:std', cad_doc_ver_id='v001', cad_doc_ver_id_class_name='Version_identification_code', cad_doc_ver_id_ecl_id='urn:plcs:rdl:std', cad_doc_ver_org_id='CAD Solutions Ltd', cad_doc_ver_org_id_class_name='Organization_name', cad_doc_ver_org_id_ecl_id='urn:plcs:rdl:std', cad_file_id='cadfile.stp', cad_file_class_name='AP203_file', cad_file_class_ecl_id='urn:plcs:rdl:std', domain='Product_life_cycle_support', domain_ecl_id='urn:plcs:rdl:std', life_cycle_stage='Support_stage', life_cycle_stage_ecl_id='urn:plcs:rdl:std')/
(an illustration of the consolidated representing_cad_model template is shown in Figure 4 below.)


Figure 3 —  Entities instantiated by representing_cad_model template

Figure 3 —  Entities instantiated by representing_cad_model template

The instance diagram in Figure 4 shows the graphic symbol for the template that is to be used in other instance diagrams. The example template is:
/representing_cad_model(geometric_context='', x_axis_coordinates='5, 6, 7', y_axis_coordinates='8, 9, 10', origin_coordinates='1, 2, 3', cad_doc_id='CD001', cad_doc_id_class_name='Document_identification_code', cad_doc_id_ecl_id='urn:plcs:rdl:std', cad_doc_org_id='CAD Solutions Ltd', cad_doc_org_id_class_name='Organization_name', cad_doc_org_id_ecl_id='urn:plcs:rdl:std', cad_doc_ver_id='v001', cad_doc_ver_id_class_name='Version_identification_code', cad_doc_ver_id_ecl_id='urn:plcs:rdl:std', cad_doc_ver_org_id='CAD Solutions Ltd', cad_doc_ver_org_id_class_name='Organization_name', cad_doc_ver_org_id_ecl_id='urn:plcs:rdl:std', cad_file_id='cadfile.stp', cad_file_class_name='AP203_file', cad_file_class_ecl_id='urn:plcs:rdl:std', domain='Product_life_cycle_support', domain_ecl_id='urn:plcs:rdl:std', life_cycle_stage='Support_stage', life_cycle_stage_ecl_id='urn:plcs:rdl:std')/


Figure 4 —  Instantiation of representing_cad_model template

Figure 4 —  Instantiation of representing_cad_model template

Characterizations
No common characterizations of the template representing_cad_model have been identified. However, the ISO 10303-239 EXPRESS model may enable other assignments to the entities instantiated by the template.

Related capabilities

This capability "Representing Numeric Properties" is related to the following capabilities:

Dependent capabilities

This capability "Representing Numeric Properties" is dependent on the following capabilities:

Model reference data

The following classes of reference data are required for this capability:

[Area_unit]
[warning:]Error RDL1: The class Area_unit does not exist in RDL at URI urn:plcs:rdl:std. Check the dexlib/data/refdata/rdl_index.xml
[Conversion_based_amount_of_substance_unit]
[warning:]Error RDL1: The class Conversion_based_amount_of_substance_unit does not exist in RDL at URI urn:plcs:rdl:std. Check the dexlib/data/refdata/rdl_index.xml
[Conversion_based_electric_current_unit]
[warning:]Error RDL1: The class Conversion_based_electric_current_unit does not exist in RDL at URI urn:plcs:rdl:std. Check the dexlib/data/refdata/rdl_index.xml
[Conversion_based_length_unit]
[warning:]Error RDL1: The class Conversion_based_length_unit does not exist in RDL at URI urn:plcs:rdl:std. Check the dexlib/data/refdata/rdl_index.xml
[Conversion_based_luminous_intensity_unit]
[warning:]Error RDL1: The class Conversion_based_luminous_intensity_unit does not exist in RDL at URI urn:plcs:rdl:std. Check the dexlib/data/refdata/rdl_index.xml
[Conversion_based_mass_unit]
[warning:]Error RDL1: The class Conversion_based_mass_unit does not exist in RDL at URI urn:plcs:rdl:std. Check the dexlib/data/refdata/rdl_index.xml
[Conversion_based_plane_angle_unit]
[warning:]Error RDL1: The class Conversion_based_plane_angle_unit does not exist in RDL at URI urn:plcs:rdl:std. Check the dexlib/data/refdata/rdl_index.xml
[Conversion_based_solid_angle_unit]
[warning:]Error RDL1: The class Conversion_based_solid_angle_unit does not exist in RDL at URI urn:plcs:rdl:std. Check the dexlib/data/refdata/rdl_index.xml
[Conversion_based_thermodynamic_temperature_unit]
[warning:]Error RDL1: The class Conversion_based_thermodynamic_temperature_unit does not exist in RDL at URI urn:plcs:rdl:std. Check the dexlib/data/refdata/rdl_index.xml
[Conversion_based_time_unit]
[warning:]Error RDL1: The class Conversion_based_time_unit does not exist in RDL at URI urn:plcs:rdl:std. Check the dexlib/data/refdata/rdl_index.xml
[day]
[warning:]Error RDL1: The class day does not exist in RDL at URI urn:plcs:rdl:std. Check the dexlib/data/refdata/rdl_index.xml
[minus_one]
[warning:]Error RDL1: The class minus_one does not exist in RDL at URI urn:plcs:rdl:std. Check the dexlib/data/refdata/rdl_index.xml
[minus_two]
[warning:]Error RDL1: The class minus_two does not exist in RDL at URI urn:plcs:rdl:std. Check the dexlib/data/refdata/rdl_index.xml
[minus_three]
[warning:]Error RDL1: The class minus_three does not exist in RDL at URI urn:plcs:rdl:std. Check the dexlib/data/refdata/rdl_index.xml
[month]
[warning:]Error RDL1: The class month does not exist in RDL at URI urn:plcs:rdl:std. Check the dexlib/data/refdata/rdl_index.xml
[plus_one]
[warning:]Error RDL1: The class plus_one does not exist in RDL at URI urn:plcs:rdl:std. Check the dexlib/data/refdata/rdl_index.xml
[plus_two]
[warning:]Error RDL1: The class plus_two does not exist in RDL at URI urn:plcs:rdl:std. Check the dexlib/data/refdata/rdl_index.xml
[plus_three]
[warning:]Error RDL1: The class plus_three does not exist in RDL at URI urn:plcs:rdl:std. Check the dexlib/data/refdata/rdl_index.xml
[SI_unit]
[warning:]Error RDL1: The class SI_unit does not exist in RDL at URI urn:plcs:rdl:std. Check the dexlib/data/refdata/rdl_index.xml
[Volume_unit]
[warning:]Error RDL1: The class Volume_unit does not exist in RDL at URI urn:plcs:rdl:std. Check the dexlib/data/refdata/rdl_index.xml
[week]
[warning:]Error RDL1: The class week does not exist in RDL at URI urn:plcs:rdl:std. Check the dexlib/data/refdata/rdl_index.xml
[year]
[warning:]Error RDL1: The class year does not exist in RDL at URI urn:plcs:rdl:std. Check the dexlib/data/refdata/rdl_index.xml
[zero]
[warning:]Error RDL1: The class zero does not exist in RDL at URI urn:plcs:rdl:std. Check the dexlib/data/refdata/rdl_index.xml

© OASIS 2010 — All rights reserved