| Capability (C077):— assigning_process_properties | Date: 2007/06/22 12:22:09 Revision: 1.46 |
This section provides a business level overview of this capability.
A property is a qualitative or quantitative characteristic that a product, process or resource may possess. Any given product, process or resource may have multiple properties assigned to it.
EXAMPLE The duration and cost of an activity are two properties of an activity.
There are two primary components to a property, the property itself, which is identified, or named (as described in this capability for processes) and the representation of the value of the property. (see C079: representing_properties_numerically C084: representing_property_value_ranges, and C080: representing_properties_textually)
EXAMPLE The duration is the name of the property and the time taken is the value.
The STEP approach to properties is flexible, allowing new properties to be defined "on the fly". This can lead to problems of properties not be understood by receiving partners. Hence, the AP239 approach extends the STEP property model, but requires that all assigned properties must be classified using reference data. (See: C010: assigning_reference_data). This retains the flexibility, but adds the semantic rigour required for unambiguous data exchange.
A property which has a value (i.e. one that is "represented") must be assigned to something, which in this case is a "process" (e.g. an activity, activity_method, condition, resource_event etc.).
EXAMPLE A duration property may be assigned to a task_method

NOTE In addition to processes, properties can be assigned to products, described in C076: assigning_product_properties, and resources, described in C078: assigning_resource_properties, and documents, described in C087: assigning_document_properties.
This section provides an overview of the information model that supports this capability.
Figure 2 shows all express entities used for process properties.

Figure 3 shows a simplified view of the entities and templates used for numeric and textual process properties.

To assign a property to an activity or other process related entity instance, the following entities are required:
The value (and unit) of the property is related to the Activity_property_representation through C080: representing_properties_textually, for textual property values; through C079: representing_properties_numerically, for simple numerical values; and through C084: representing_property_value_ranges, for numerical value ranges.
There are many templates that can be used to instantiate all different properties.
Figure 4 shows the principle for how templates are used.

A property may have more than one value or representation, which in that case must be differentiated through time stamps (assigning_time) and organization (assigning_organization or assigning_person_in_organization).
There may be several reasons for having multiple values or representations:
Figure 5 shows how to use the templates for different types of properties.

Where an Activity_property has a numerical value which has units, the Property_value_representation is assigned to a Numerical_item_with_unit, see Capability C079: representing_properties_numerically.
The use of external reference data for Units is described in Capability C096: representing_value_with_unit.



Person and Organization Assignment
An organization or person in an organization may be assigned to the Property_value_representation, but not to the Activity_property itself. This is described in Capabilities C079: representing_properties_numerically and C080: representing_properties_textually.The following sections define a set of templates for the capability, where a template is a specification of a set of entities that need to be instantiated to represent a given set of information.
This section specifies the template assigning_process_property.
NOTE An explanation of a template and the associated instantiation path is provided in the Template overview section.
This template describes how to assign a named property to an Activity or other process related entity instance. The name of the property is provided by a class in reference data where the property is defined.
The value representation of the property can be either numerical or textual, but is not part of this template. This template must be used with one (or more) of the templates process_property_text, process_property_numeric, process_property_range, process_property_limit, and process_property_w_tolerances.
A description of representing and relating multiple representations for a property, for example the values of a property changing over time, is provided in capability C056: representing_evolution_of_property_values.
NOTE In any exchange file, a class name should only be represented by a single instance of External_class.


target
is the parameter to which the
Activity_property
is bound.
| Entity in path | Value | Inherited from |
| Activity_property.name | '/IGNORE' | — |
| Activity_property.description | '/IGNORE' | — |


This section specifies the template process_property_numeric.
NOTE An explanation of a template and the associated instantiation path is provided in the Template overview section.
This template describes how to represent a numerical value with unit for a process property.
EXAMPLE The number of hours taken to perform some action.



target
is the parameter to which the
Activity_property_representation
is bound.
target
is the parameter to which the
Property_value_representation
is bound.
| Entity in path | Value | Inherited from |
| Activity_property_representation.role | '/IGNORE' | — |
| Activity_property_representation.description | '/IGNORE' | — |



NOTE this characterization is optional.
A role can be assigned to each representation of a property through external reference data. The role is used to distinguish several representations from each other, such as Textual_estimate, Numeric_estimate, and Numeric_actual.
The role of the property representation is represented by using the template assigning_reference_data to assign a role to Activity_property_representation. Only one role may be assigned to each representation.

NOTE this characterization is optional.
Dates can be associated with the assignment of property value representation by using the templates assigning_time.

A creation date is commonly assigned to the template process_property_numeric.
The date of creation of the property value representation is represented by using the template assigning_time to assign a date and time to Property_value_representation (reference parameter ^representation in template representing_numeric_property). The date and time assignment is classified as: "Date actual creation" (urn:plcs:rdl:std:Date actual creation) to indicate that it is the date (and time) when the property value representation was actually created. This is illustrated in Figure 8.
Other dates may be assigned instead.
NOTE this characterization is optional.
An organization or a person within an organization can be associated with the property value representation by using the templates assigning_organization, or assigning_person_in_organization.

A common role in which an organization is assigned to a property value representation is as a "Creator of" the representation. The creating organization is represented by using the template assigning_organization or assigning_person_in_organization assigned to Property_value_representation (reference parameter ^representation in template representing_numeric_property). The assignment of the organization (Organization_or_person_in_organization_assignment) is classified as: "Creator of" (urn:plcs:rdl:std:Creator of) to indicate that this organization created the property value representation. This is illustrated in Figure 9.
Other roles of an organization with regard to a property value representation may be assigned instead.
This section specifies the template process_property_text.
NOTE An explanation of a template and the associated instantiation path is provided in the Template overview section.
This template describes how to represent a text string value for a process property.
EXAMPLE A quantity property may be represented with a text string; "As required".



target
is the parameter to which the
Representation
is bound.
target
is the parameter to which the
Activity_property_representation
is bound.
| Entity in path | Value | Inherited from |
| Activity_property_representation.role | '/IGNORE' | — |
| Activity_property_representation.description | '/IGNORE' | — |



NOTE this characterization is optional.
A role can be assigned to each representation of a property through external reference data. The role is used to distinguish several representations from each other, such as Textual_estimate, Numeric_estimate, and Numeric_actual.
The role of the property representation is represented by using the template assigning_reference_data to assign a role to Activity_property_representation (reference parameter ^prop_repr). Only one role may be assigned to each representation.

NOTE this characterization is optional.
Dates can be associated with the assignment of property value representation by using the templates assigning_time.

A creation date is commonly assigned to the template process_property_text.
The date of creation of the property value representation is represented by using the template assigning_time to assign a date and time to Property_value_representation (reference parameter ^representation in template representing_text_property). The date and time assignment is classified as: "Date actual creation" (urn:plcs:rdl:std:Date actual creation) to indicate that it is the date (and time) when the property value representation was actually created. This is illustrated in Figure 8.
Other dates may be assigned instead.
NOTE this characterization is optional.
An Organization or a Person_in_organization can be associated with the property value representation by using the templates assigning_organization, or assigning_person_in_organization.

A common role in which an organization is assigned to a property value representation is as a "Creator of" the representation. The creating organization is represented by using the template assigning_organization or assigning_person_in_organization assigned to Property_value_representation (reference parameter ^representation in template representing_text_property). The assignment of the organization (Organization_or_person_in_organization_assignment) is classified as: "Creator of" (urn:plcs:rdl:std:Creator of) to indicate that this organization created the property value representation. This is illustrated in Figure 9.
Other roles of an organization with regard to a property value representation may be assigned instead.
This section specifies the template process_property_limit.
NOTE An explanation of a template and the associated instantiation path is provided in the Template overview section.
This template describes how to represent a qualified numerical value representing either the lower limit or the upper limit for a process property.



target
is the parameter to which the
Activity_property_representation
is bound.
target
is the parameter to which the
Property_value_representation
is bound.
| Entity in path | Value | Inherited from |
| Activity_property_representation.role | '/IGNORE' | — |
| Activity_property_representation.description | '/IGNORE' | — |



NOTE this characterization is optional.
A role or definition method can be associated with the property representation by using the template assigning_reference_data assigned to Activity_property_representation (reference parameter ^prop_repr). Only one role may be assigned to each representation.

NOTE this characterization is optional.
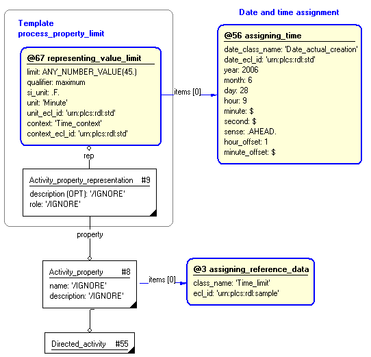
Dates can be associated with the assignment of Property_value_representation by using the templates assigning_time.

A creation date is commonly assigned to the template process_property_limit.
The date of creation of the property value representation is represented by using the template assigning_time to assign a date and time to Property_value_representation (reference parameter ^representation in template representing_value_limit). The date and time assignment is classified as: "Date actual creation" (urn:plcs:rdl:std:Date actual creation) to indicate that it is the date (and time) when the property value representation was actually created. This is illustrated in Figure 8.
Other dates may be assigned instead.
NOTE this characterization is optional.
An Organization or a Person_in_organization can be associated with the property value representation by using the templates assigning_organization, or assigning_person_in_organization.

A common role in which an organization is assigned to a property value representation is as a "Creator of" the representation. The creating organization is represented by using the template assigning_organization or assigning_person_in_organization assigned to Property_value_representation (reference parameter ^representation in template representing_value_limit). The assignment of the organization (Organization_or_person_in_organization_assignment) is classified as: "Creator of" (urn:plcs:rdl:std:Creator of) to indicate that this organization created the property value representation. This is illustrated in Figure 9.
Other roles of an organization with regard to a property value representation may be assigned instead.
This section specifies the template process_property_range.
NOTE An explanation of a template and the associated instantiation path is provided in the Template overview section.
This template describes how to represent a numerical value range for a process property.
NOTE Where different techniques or methods are used to estimate, measure, calculate or collect the values of a property, it is advised that this template is used more than once and related to the same property instance. Further, the name of the property should not include any qualification such as the technique or method e.g. weight not estimated_weight.



target
is the parameter to which the
Activity_property_representation
is bound.
target
is the parameter to which the
Property_value_representation
is bound.
| Entity in path | Value | Inherited from |
| Activity_property_representation.role | '/IGNORE' | — |
| Activity_property_representation.description | '/IGNORE' | — |



NOTE this characterization is optional.
A role or definition method can be associated with the property representation by using the template assigning_reference_data assigned to Activity_property_representation (reference parameter ^prop_repr).

NOTE this characterization is optional.
Dates can be associated with the assignment of property value representation by using the templates assigning_time.

A creation date is commonly assigned to the template process_property_range.
The date of creation of the property value representation is represented by using the template assigning_time to assign a date and time to Property_value_representation (reference parameter ^representation in template representing_value_range). The date and time assignment is classified as: "Date actual creation" (urn:plcs:rdl:std:Date actual creation) to indicate that it is the date (and time) when the property value representation was actually created. This is illustrated in Figure 8.
Other dates may be assigned instead.
NOTE this characterization is optional.
An Organization or a Person_in_organization can be associated with the property value representation by using the templates assigning_organization, or assigning_person_in_organization.

A common role in which an organization is assigned to a property value representation is as a "Creator of" the representation. The creating organization is represented by using the template assigning_organization or assigning_person_in_organization assigned to Property_value_representation (reference parameter ^representation in template representing_value_range). The assignment of the organization (Organization_or_person_in_organization_assignment) is classified as: "Creator of" (urn:plcs:rdl:std:Creator of) to indicate that this organization created the property value representation. This is illustrated in Figure 9.
Other roles of an organization with regard to a property value representation may be assigned instead.
This section specifies the template process_property_w_tolerances.
NOTE An explanation of a template and the associated instantiation path is provided in the Template overview section.
This template describes how to represent a numerical value with tolerances for a process property.



target
is the parameter to which the
Activity_property_representation
is bound.
target
is the parameter to which the
Property_value_representation
is bound.
| Entity in path | Value | Inherited from |
| Activity_property_representation.role | '/IGNORE' | — |
| Activity_property_representation.description | '/IGNORE' | — |



NOTE this characterization is optional.
A role or definition method can be associated with the property representation by using the template assigning_reference_data assigned to Activity_property_representation (reference parameter ^prop_repr). The Express-G representation is shown in Figure 7.

NOTE this characterization is optional.
Dates can be associated with the assignment of property value representation by using the templates assigning_time.

A creation date is commonly assigned to the template process_property_w_tolerances.
The date of creation of the property value representation is represented by using the template assigning_time to assign a date and time to Property_value_representation (reference parameter ^representation in template representing_value_w_tolerances). The date and time assignment is classified as: "Date actual creation" (urn:plcs:rdl:std:Date actual creation) to indicate that it is the date (and time) when the property value representation was actually created. This is illustrated in Figure 8.
Other dates may be assigned instead.
NOTE this characterization is optional.
An Organization or a Person_in_organization can be associated with the property value representation by using the templates assigning_organization, or assigning_person_in_organization.

A common role in which an organization is assigned to a property value representation is as a "Creator of" the representation. The creating organization is represented by using the template assigning_organization or assigning_person_in_organization assigned to Property_value_representation (reference parameter ^representation in template representing_value_w_tolerances). The assignment of the organization (Organization_or_person_in_organization_assignment) is classified as: "Creator of" (urn:plcs:rdl:std:Creator of) to indicate that this organization created the property value representation. This is illustrated in Figure 9.
Other roles of an organization with regard to a property value representation may be assigned instead.
This capability "Assigning Properties to Activities" is related to the following capabilities:
This capability "Assigning Properties to Activities" is dependent on the following capabilities:
The following classes of reference data are required for this capability:
[Qualified_property]© OASIS 2010 — All rights reserved