Template:— supply_chain_feedback (sup_chn_fbk)
Context:— UK_Defence
Date: 2009/04/17 11:50:21
Revision: 1.3

This section specifies the template supply_chain_feedback.

NOTE  The template has been defined in the context of UK_Defence. Refer to the business context for details of related templates.

NOTE  An explanation of a template and the associated instantiation path is provided in the Template overview section.

Description

This template describes how to represent the support feedback that contains the raw information that is necessary to be able to analyse the performance of the Supply Chain, with respect to specific Support Solutions. It contains / references the transaction times for demands, issues and returns, that will be measured against standard pipeline times, during analysis.

Business perspective

This information object represents an analysis that has been performed on support feedback for the purposes of determining whether specific performance metrics have been met. The results of each Performance Analysis are recorded by means of relationships from the information objects that are generated by the analysis and the Performance Analysis object itself.

Business object definition


Figure 1 —  Graphical Representation for Business Object Supply Chain Feedback

Figure 1 —  Graphical Representation for Business Object Supply Chain Feedback

Supply Chain Feedback:

Attribute name

Attribute description

Attribute type

Optionality

Feedback content The people and/or organizations that conducted the support analysis. Relationship to SELECT object(s); Inventory Item Demand (LCIA Information Element), Inventory Item Issue (LCIA Information Element), Inventory Item Return (LCIA Information Element), Inventory Item Receipt (LCIA Information Element) Discrepancy Report (LCIA Information Element), Dues In (LCIA Information Element), Inventory Item Demand Response(LCIA Information Element) Mandatory (1:?)
Observations This is the set of qualitative observations that have been made about the supply chain by the person recording the feedback. It may include judgements of successes, shortfalls and / or recommendations for improvement. intrinsic Optional
Period end date This is the end date of the period for which the feedback is reported. intrinsic Mandatory
Period start date This is the start date of the period for which the feedback is reported. intrinsic Mandatory

Table 1 — Supply Chain Feedback attribute details:

Model diagrams
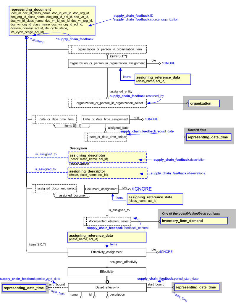
The EXPRESS-G diagram in Figure 2 shows the templates and EXPRESS entities that are required to represent the template "supply_chain_feedback". The text highlighted in blue shows the template parameters.


Figure 2 —  An EXPRESS-G representation of the Information model for supply_chain_feedback

Figure 2 —  An EXPRESS-G representation of the Information model for supply_chain_feedback

The graphic for the template to be used in other EXPRESS-G diagrams is shown in Figure  3 below.


Figure 3 —  The graphical representation of the supply_chain_feedback template

Figure 3 —  The graphical representation of the supply_chain_feedback template

Input parameters
The following input parameters are defined for this template:
feedback_content (Type= 'SELECT (documented_element_select)' )
The people and/or organizations that conducted the support analysis.
observations (Type='STRING', Optional)
This is the set of qualitative observations that have been made about the supply chain by the person recording the feedback. It may include judgements of successes, shortfalls and / or recommendations for improvement.
period_end_date (Type= 'ENTITY (Date_time)' )
This is the end date of the period for which the feedback is reported.
period_start_date (Type= 'ENTITY (Date_time)' )
This is the start date of the period for which the feedback is reported.
description (Type='STRING', Optional)
This is the description of the Supply Chain Feedback.
ID (Type='STRING')
This is the identifier of the Supply Chain Feedback.
source_organization (Type='STRING')
The organization that created the identifier. Additionally a Person or Information System could be defined when either of these are the source; see Identifier template.
record_date (Type= 'ENTITY (Date_time)' )
This is the start date of the period for which the feedback is reported.
recorded_by (Type= 'SELECT (organization_or_person_in_organization_select)' )
This is the reference to the person or system which recorded the feedback
Reference parameters
The following reference parameters are defined for this template:
supply_chain_feedback(Type='ENTITY (Document)')
Allow the Document entity instantiated in this path to be referenced when this template is used.
Note: The Document entity can be referenced in a template path by:
%^target = $supply_chain_feedback.supply_chain_feedback%
where target is the parameter to which the Document is bound.
Uniqueness constraints

The following parameter combinations specify a uniqueness constraint:
Unique constraint: Supply_chain_feedback
Each instance of the entity (Document) within the data set shall be uniquely identified by the following parameters on this template (supply_chain_feedback) namely: ID.
The instance is referenced by the following template parameter: supply_chain_feedback.
Instantiation path
The instantiation path shown below specifies the entities that are to be instantiated by the template.
A description of templates and the syntax for the instantiation path is provided in the Templates Help/Information section.
-- Representing document
/representing_document(
    doc_id=@ID,
    doc_id_class_name='Supply_chain_feedback_identifier',
    doc_id_ecl_id='urn:plcs:rdl:uk_defence',
    doc_org_id=@source_organization,
    doc_org_id_class_name='Organization_name',
    doc_org_id_ecl_id='urn:plcs:rdl:std',
    doc_vn_id=/NULL,
    doc_vn_id_class_name='Version_identification_code',
    doc_vn_id_ecl_id='urn:plcs:rdl:std',
    doc_vn_org_id='/NULL',
    doc_vn_org_id_class_name='Organization_name',
    doc_vn_org_id_ecl_id='urn:plcs:rdl:std',
    domain='Product_life_cycle_support',
    domain_ecl_id='urn:plcs:rdl:std',
    life_cycle_stage='Support_stage',
    life_cycle_stage_ecl_id='urn:plcs:rdl:std')/
%^supply_chain_feedback = $representing_document.document%

-- Create relationship to recorded_by
Organization_or_person_in_organization_assignment
Organization_or_person_in_organization_assignment.items -> ^supply_chain_feedback
Organization_or_person_in_organization_assignment.assigned_entity -> @recorded_by
Organization_or_person_in_organization_assignment.role = '/IGNORE'
%^rec_by = Organization_or_person_in_organization_assignment%
/assigning_reference_data(
    class_name='Recorded_by',
    ecl_id='urn:plcs:rdl:uk_defence',
    items=^rec_by)/

-- Record date
Date_or_date_time_assignment
Date_or_date_time_assignment.role = '/IGNORE'
Date_or_date_time_assignment.items -> ^supply_chain_feedback
Date_or_date_time_assignment.assigned_date -> @record_date

-- [optional Description]
/assigning_descriptor(
    descr=@description,
    class_name='Description',
    ecl_id='urn:plcs:rdl:uk_defence',
    is_assigned_to=^supply_chain_feedback)/

-- [optional Observation]
/assigning_descriptor(
    descr=@observations,
    class_name='Observation',
    ecl_id='urn:plcs:rdl:uk_defence',
    is_assigned_to=^supply_chain_feedback)/

-- Related feedback_content
Document_assignment
Document_assignment.role = '/IGNORE'
Document_assignment.assigned_document -> ^supply_chain_feedback
Document_assignment.is_assigned_to -> @feedback_content
%^feedback_cont = Document_assignment%
/assigning_reference_data(
    class_name='Feedback_content',
    ecl_id='urn:plcs:rdl:uk_defence',
    items=^feedback_cont)/

-- Reporting Period
Dated_effectivity
Dated_effectivity.id = '/IGNORE'
Dated_effectivity.name = '/IGNORE'
Dated_effectivity.description = '/IGNORE'
Dated_effectivity.start_bound -> @period_start_date
Dated_effectivity.end_bound -> @period_end_date
%^dated_effectivity = Dated_effectivity%
Effectivity_assignment
Effectivity_assignment.role = '/IGNORE'
Effectivity_assignment.items -> ^supply_chain_feedback
Effectivity_assignment.assigned_effectivity -> ^dated_effectivity
%^effectivity_assignment = Effectivity_assignment%
/assigning_reference_data(
    class_name='Supply_chain_reporting_period',
    ecl_id='urn:plcs:rdl:uk_defence',
    items=^effectivity_assignment)/
The following entities are instantiated with attributes as specified:
Entity in path Value Inherited from
Organization_or_person_in_organization_assignment.role '/IGNORE'
Date_or_date_time_assignment.role '/IGNORE'
Document_assignment.role '/IGNORE'
Dated_effectivity.id '/IGNORE' Effectivity.id
Dated_effectivity.name '/IGNORE' Effectivity.name
Dated_effectivity.description '/IGNORE' Effectivity.description
Effectivity_assignment.role '/IGNORE'
Instance diagrams
The instance diagram in Figure  4 shows an example of the EXPRESS entities and templates that are instantiated by the template:
/supply_chain_feedback(feedback_content='@542', observations='Highly professional standard of work', period_end_date='@223', period_start_date='@218', description='This is the description of SCF123', ID='SCF123', source_organization='UK_Defence', record_date='@57', recorded_by='@176')/
(an illustration of the consolidated supply_chain_feedback template is shown in Figure 5 below.)


Figure 4 —  Entities instantiated by supply_chain_feedback template

Figure 4 —  Entities instantiated by supply_chain_feedback template

The instance diagram in Figure 5 shows the graphic symbol for the template that is to be used in other instance diagrams. The example template is:
/supply_chain_feedback(feedback_content='@542', observations='Highly professional standard of work', period_end_date='@223', period_start_date='@218', description='This is the description of SCF123', ID='SCF123', source_organization='UK_Defence', record_date='@57', recorded_by='@176')/


Figure 5 —  Instantiation of supply_chain_feedback template

Figure 5 —  Instantiation of supply_chain_feedback template

Characterizations
No common characterizations of the template supply_chain_feedback have been identified. However, the ISO 10303-239 EXPRESS model may enable other assignments to the entities instantiated by the template.

© UK MOD 2010 — All rights reserved