| Template:— assigned_person (asgd_pers) Context:— UK_Defence |
Date: 2009/04/17 10:23:02 Revision: 1.2 |
This section specifies the template assigned_person.
NOTE The template has been defined in the context of UK_Defence. Refer to the business context for details of related templates.
NOTE An explanation of a template and the associated instantiation path is provided in the Template overview section.
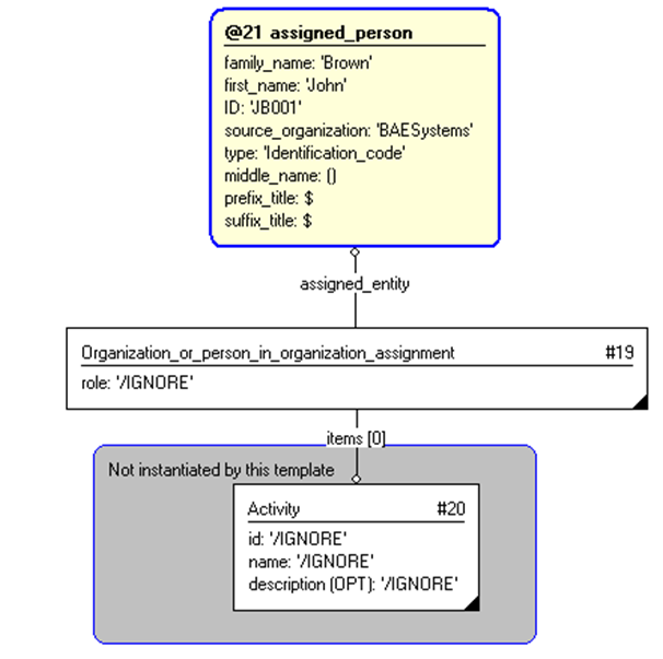
This template describes how to represent a UK_Defence assigned person, using Person.
This represents the information describing the allocation of a human being to something.
For further information about the representation of the allocation of a person, see below.
This information object represents the information describing the allocation of a human being to something.

Record:
The definition of a assigned person object is: This information object represents information about the allocation of a human being.
|
Attribute name |
Attribute description |
Attribute type |
Optionality |
|---|---|---|---|
| Date of Birth | This is the date on which the person was born. | Intrinsic | Optional |
| Experience | This is the description of the experience that a person possesses. | Intrinsic | Optional |
| Family Name | This is the family name / surname of the person. | Intrinsic | Mandatory |
| First Name | This is the first given name of the person. | Intrinsic | Mandatory |
| Gender | This is the gender of the person (male / female). | Intrinsic | Optional |
| ID | This is the identifier of the person. | Identifier | Mandatory |
| Middle Name | This is the (list of) middle name(s) of the person. | Intrinsic | Optional |
| Nationality | This is the (list of) nationalities of the person. | Intrinsic | Optional |
| Prefix Title | This is the (list of) prefix title(s) that a person may prepend to their name. Examples may include: Mr, Mrs, Ms, Dr, Professor | Intrinsic | Optional |
| Suffix Titles | This is the (list of) suffix title(s) that a person may append to their name. Examples may include: BSc, PhD, CEng, OBE | Intrinsic | Optional |


target
is the parameter to which the
Person
is bound.
target
is the parameter to which the
Organization
is bound.
target
is the parameter to which the
Person_in_organization
is bound.
| Entity in path | Value | Inherited from |
| Organization_or_person_in_organization_assignment.role | '/IGNORE' | — |



NOTE this characterization is optional.
The experience a person possesses can be represented using instances of the template assigning_descriptor. These are applied to the ^person reference parameter. See Figure 6 for the an abstract view of this. The following template call shows how this might be instantiated with respect to Figure 5.
NOTE this characterization is optional.
The list of a person's nationalities is provided using instances of the template assigning_reference_data. These are applied to the ^person reference parameter. See Figure 6 for the an abstract view of this. The following template call shows how this might be instantiated with respect to Figure 5.
NOTE The assignment of Nationalities is described the capability C010: assigning_reference_data.
The following template call shows how this might be instantiated with respect to Figure 5.NOTE this characterization is optional.
The gender of a person is provided using instances of the template assigning_reference_data. These are applied to the ^person reference parameter. See Figure 6 for the an abstract view of this. The following template call shows how this might be instantiated with respect to Figure 5.
NOTE The assignment of Nationalities is described the capability C010: assigning_reference_data.
The following template call shows how this might be instantiated with respect to Figure 5.NOTE this characterization is optional.
The date when a person is born is applied to the person using instances of the template assigning_calendar_date This is applied to the ^person reference parameter. See Figure 6 for the an abstract view of this. The following template call shows how this might be instantiated with respect to Figure 5.
NOTE this characterization is optional.
The previous names of a person is applied to the person using instances of the template assigning_identification_with_no_organization This is applied to the ^person reference parameter. See Figure 6 for the an abstract view of this. The following template call shows how this might be instantiated with respect to Figure 5.
© UK MOD 2010 — All rights reserved