| Business DEX (NDLO006):— product_breakdown_structure | Date: 2007/10/12 12:27:18 Revision: 1.38 |

The tables below give an overview of capability template parameters and their instances for the business DEX "Zone breakdown".
NOTE. The parameters representing the external class library are not shown in the tables below since all classes in this business DEX refer to the URN "urn:plcs:rdl:std".
|
Instance # |
'id' |
'id_role' |
'owner_org_id' |
'org_id_type' |
'external_class_name' |
|---|---|---|---|---|---|
| 11 asg_id | The identifier being assigned | Version_identification_code (BF 6) | The identifier of the organization that "owns" the identifier | Organization_identification_code (BF 1.1) | The value of the item reference |
| 16 asg_id | The identifier being assigned | Part_version_identification_code (BF 40) | The identifier of the organization that "owns" the identifier | Organization_identification_code (BF 1.1) | The value of the item reference |
| 17 asg_id | The identifier being assigned | Part_zone_code (BF 7.5) | The identifier of the organization that "owns" the identifier | Organization_identification_code (BF 1.1) | The value of the item reference |
| 18 asg_id | The identifier being assigned | Part_zone_name (BF 8.5) | The identifier of the organization that "owns" the identifier | Organization_identification_code (BF 1.1) | The value of the item reference |
| 37 asg_id | The identifier being assigned | Breakdown_element_version_identification_code (BF 9) | The identifier of the organization that "owns" the identifier | Organization_identification_code (BF 1.1) | The value of the item reference |
| 63 asg_id | The identifier being assigned | Fleet_name (BF 41) | The identifier of the organization that "owns" the identifier | Organization_identification_code (BF 1.1) | The value of the item reference |
Table 1.0 — Instances of capability assigning_identifiers (C001) related to 'Zone breakdown'
|
Instance # |
'class_name' |
|---|---|
| 14 asg_class | Zone_breakdown_element (BF 16.5) |
| 15 asg_class | Part_zone_breakdown_structure (BF 4.5) |
| 16 asg_class | Breakdown_element_in_parent_product (BF 38) |
| 21 asg_class | Product_life_cycle_support (BF 3) |
| 61 asg_class | Support_stage (BF 2.1) |
| 80 asg_class | Production_stage (BF 2.2) |
Table 1.1 — Instances of capability assigning_reference_data (C010) related to 'Zone breakdown'
|
Instance # |
'class_name' |
|---|---|
| 1 asg_pind | Serial_identification_code_manufacturer (BF 37) |

The tables below give an overview of capability template parameters and their instances for the business DEX "Block breakdown".
NOTE. The parameters representing the external class library are not shown in the tables below since all classes in this business DEX refer to the URN "urn:plcs:rdl:std".
|
Instance # |
'id' |
'id_role' |
'owner_org_id' |
'org_id_type' |
'external_class_name' |
|---|---|---|---|---|---|
| 11 asg_id | The identifier being assigned | Version_identification_code (BF 6) | The identifier of the organization that "owns" the identifier | Organization_identification_code (BF 1.1) | The value of the item reference |
| 16 asg_id | The identifier being assigned | Part_version_identification_code (BF 40) | The identifier of the organization that "owns" the identifier | Organization_identification_code (BF 1.1) | The value of the item reference |
| 19 asg_id | The identifier being assigned | Part_block_code (BF 7.4) | The identifier of the organization that "owns" the identifier | Organization_identification_code (BF 1.1) | The value of the item reference |
| 20 asg_id | The identifier being assigned | Part_block_name (BF 8.4) | The identifier of the organization that "owns" the identifier | Organization_identification_code (BF 1.1) | The value of the item reference |
| 37 asg_id | The identifier being assigned | Breakdown_element_version_identification_code (BF 9) | The identifier of the organization that "owns" the identifier | Organization_identification_code (BF 1.1) | The value of the item reference |
| 63 asg_id | The identifier being assigned | Fleet_name (BF 41) | The identifier of the organization that "owns" the identifier | Organization_identification_code (BF 1.1) | The value of the item reference |
Table 2.0 — Instances of capability assigning_identifiers (C001) related to 'Block breakdown'
|
Instance # |
'class_name' |
|---|---|
| 11 asg_class | Block_breakdown_element (BF 16.4) |
| 16 asg_class | Breakdown_element_in_parent_product (BF 41) |
| 18 asg_class | Part_block_breakdown_structure (BF 4.4) |
| 21 asg_class | Product_life_cycle_support (BF 3) |
| 80 asg_class | Production_stage (BF 2.2) |
Table 2.1 — Instances of capability assigning_reference_data (C010) related to 'Block breakdown'
|
Instance # |
'class_name' |
|---|---|
| 1 asg_pind | Serial_identification_code_manufacturer (BF 37) |

The tables below give an overview of capability template parameters and their instances for the business DEX "Module breakdown".
NOTE. The parameters representing the external class library are not shown in the tables below since all classes in this business DEX refer to the URN "urn:plcs:rdl:std".
|
Instance # |
'id' |
'id_role' |
'owner_org_id' |
'org_id_type' |
'external_class_name' |
|---|---|---|---|---|---|
| 11 asg_id | The identifier being assigned | Version_identification_code (BF 6) | The identifier of the organization that "owns" the identifier | Organization_identification_code (BF 1.1) | The value of the item reference |
| 16 asg_id | The identifier being assigned | Part_version_identification_code (BF 40) | The identifier of the organization that "owns" the identifier | Organization_identification_code (BF 1.1) | The value of the item reference |
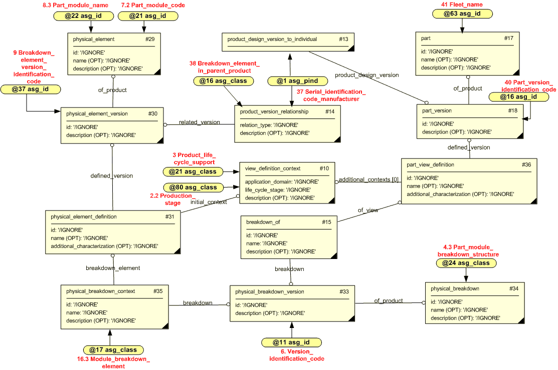
| 21 asg_id | The identifier being assigned | Part_module_name (BF 8.3) | The identifier of the organization that "owns" the identifier | Organization_identification_code (BF 1.1) | The value of the item reference |
| 21 asg_id | The identifier being assigned | Part_module_code (BF 7.2) | The identifier of the organization that "owns" the identifier | Organization_identification_code (BF 1.1) | The value of the item reference |
| 37 asg_id | The identifier being assigned | Breakdown_element_version_identification_code (BF 9) | The identifier of the organization that "owns" the identifier | Organization_identification_code (BF 1.1) | The value of the item reference |
| 63 asg_id | The identifier being assigned | Fleet_name (BF 41) | The identifier of the organization that "owns" the identifier | Organization_identification_code (BF 1.1) | The value of the item reference |
Table 3.0 — Instances of capability assigning_identifiers (C001) related to 'Module breakdown'
|
Instance # |
'class_name' |
|---|---|
| 16 asg_class | Breakdown_element_in_parent_product (BF 38) |
| 17 asg_class | Module_breakdown_element (BF 16.3) |
| 21 asg_class | Product_life_cycle_support (BF 3) |
| 24 asg_class | Part_module_breakdown_structure (BF 4.3) |
| 80 asg_class | Production_stage (BF 2.2) |
Table 3.1 — Instances of capability assigning_reference_data (C010) related to 'Module breakdown'
|
Instance # |
'class_name' |
|---|---|
| 1 asg_pind | Serial_identification_code_manufacturer (BF 37) |

The tables below give an overview of capability template parameters and their instances for the business DEX "Work breakdown".
NOTE. The parameters representing the external class library are not shown in the tables below since all classes in this business DEX refer to the URN "urn:plcs:rdl:std".
|
Instance # |
'id' |
'id_role' |
'owner_org_id' |
'org_id_type' |
'external_class_name' |
|---|---|---|---|---|---|
| 16 asg_id | The identifier being assigned | Part_version_identification_code (BF 40) | The identifier of the organization that "owns" the identifier | Organization_identification_code (BF 1.1) | The value of the item reference |
| 23 asg_id | The identifier being assigned | Part_work_breakdown_element_code (BF 7.3) | The identifier of the organization that "owns" the identifier | Organization_identification_code (BF 1.1) | The value of the item reference |
| 24 asg_id | The identifier being assigned | Part_work_breakdown_element_name (BF 8.2) | The identifier of the organization that "owns" the identifier | Organization_identification_code (BF 1.1) | The value of the item reference |
| 37 asg_id | The identifier being assigned | Breakdown_element_version_identification_code (BF 9) | The identifier of the organization that "owns" the identifier | Organization_identification_code (BF 1.1) | The value of the item reference |
| 63 asg_id | The identifier being assigned | Fleet_name (BF 41) | The identifier of the organization that "owns" the identifier | Organization_identification_code (BF 1.1) | The value of the item reference |
Table 4.1 — Instances of capability assigning_identifiers (C001) related to 'Work breakdown'
|
Instance # |
'class_name' |
|---|---|
| 6 asg_class | Work_breakdown_structure (BF 4.2) |
| 11 asg_class | Work_breakdown_element (BF 7.3) |
| 16 asg_class | Breakdown_element_in_parent_product (BF 38) |
| 21 asg_class | Product_life_cycle_support (BF 3) |
| 61 asg_class | Support_stage (BF 2.1) |
| 80 asg_class | Production_stage (BF 2.2) |
Table 4.2 — Instances of capability assigning_reference_data (C010) related to 'Work breakdown'
|
Instance # |
'class_name' |
|---|---|
| 1 asg_pind | Serial_identification_code_manufacturer (BF 37) |

The tables below give an overview of capability template parameters and their instances for the business DEX 'Configuration item'.
NOTE. The parameters representing the external class library are not shown in the tables below since all classes in this business DEX refer to the URN "urn:plcs:rdl:std".
|
Instance # |
'id' |
'id_role' |
'owner_org_id' |
'org_id_type' |
'external_class_name' |
|---|---|---|---|---|---|
| 1 asg_id | The identifier being assigned | Breakdown_element_name (BF 8.1) | The identifier of the organization that "owns" the identifier | Organization_identification_code (BF 1.1) | The value of the item reference |
| 16 asg_id | The identifier being assigned | Part_version_identification_code (BF 40) | The identifier of the organization that "owns" the identifier | Organization_identification_code (BF 1.1) | The value of the item reference |
| 25 asg_id | The identifier being assigned | Configuration_item_identification_code (BF 7.1) | The identifier of the organization that "owns" the identifier | Organization_identification_code (BF 1.1) | The value of the item reference |
| 37 asg_id | The identifier being assigned | Breakdown_element_version_identification_code (BF 9) | The identifier of the organization that "owns" the identifier | Organization_identification_code (BF 1.1) | The value of the item reference |
| 46 asg_id | The identifier being assigned | Version_identification_code (BF 6) | The identifier of the organization that "owns" the identifier | Organization_identification_code (BF 1.1) | The value of the item reference |
| 63 asg_id | The identifier being assigned | Fleet_name (BF 41) | The identifier of the organization that "owns" the identifier | Organization_identification_code (BF 1.1) | The value of the item reference |
Table 5.0 — Instances of capability assigning_identifiers (C001) related to 'Configuration item'
|
Instance # |
'class_name' |
|---|---|
| 4 asg_class | Configuration_item_identification (BF 10) |
| 21 asg_class | Product_life_cycle_support (BF 3) |
| 35 asg_class | Configuration_items (BF 11) |
| 37 asg_class | Parent_child (BF 13) |
| 41 asg_class | Configuration_item_in_structure (BF 16) |
| 45 asg_class | Member_of_version_of_class (BF 39) |
| 47 asg_class | Software (BF 18) |
| 47 asg_class | Hardware (BF 18) |
| 48 asg_class | Configuration_item_structure (BF 4.1) |
| 61 asg_class | Support_stage (BF 2.1) |
Table 5.1 — Instances of capability assigning_reference_data (C010) related to 'Configuration item'
|
Instance # |
'class_name' |
|---|---|
| 1 asg_pind | Serial_identification_code_manufacturer (BF 37) |
|
Instance # |
'prop_name_class_name' |
|---|---|
| 1 asg_prod_prop | Mission_critical_code (BF 15.2) |
| 3 asg_prod_prop | Damage_control_code (BF 19.2) |
| 4 asg_prod_prop | Annual_operating_hours (BF 17) |
| 6 asg_prodp | Number_of_alike_children (BF 14) |
|
Instance # |
'prop_value' |
'prop_name' |
'prop_def_method' |
'representation_context' |
'unit_id' |
|---|---|---|---|---|---|
| 4 prp_num | The value of the item reference | Annual_operating_hours (BF 17) | Required_value (BF 19.3) | Contractor_data (BF...) | The value of the item reference |
| 6 prp_num | The value of the item reference | Number_of_alike_children (BF 14) | Measured_value (BF 14.1) | Contractor_data (BF...) | The value of the item reference |
|
Instance # |
'description' |
'class_name' |
|---|---|---|
| 7 asg_descr | The value of the item reference | Configuration_item_description (BF 9.3) |
Table 5.5 — Instances of capability assigning_descriptor (C095) related to 'Configuration item'
|
Instance # |
'code' |
'name' |
'prop_name' |
'prop_code' |
'doc_assignment' |
'document_version' |
'document' |
'document_class' |
|---|---|---|---|---|---|---|---|---|
| 3 rep_code | The value of the item reference | The value of the item reference | Mission_criticality_name (BF 15.1) | Mission_criticality_code (BF 15.2) | Encoding_system (BF 15.3) | The value of the item reference | The value of the item reference | Encoding_system_document (BF 15.6) |
| 4 rep_code | The value of the item reference | - | Damage_control_name (BF 19.1) | Damage_control_code (BF 19.2) | Encoding_system (BF 15.3) | The value of the item reference | The value of the item reference | Encoding_system_document (BF 15.6) |

The tables below below give an overview of capability template parameters and their instances for the business DEX "Breakdown element realisation".
NOTE. The parameters representing the external class library are not shown in the tables below since all classes in this business DEX refer to the URN "urn:plcs:rdl:std".
|
Instance # |
'id' |
'id_role' |
'owner_org_id' |
'org_id_type' |
'external_class_name' |
|---|---|---|---|---|---|
| 12 asg_id | The identifier being assigned | Item_designator (BF 42) | The identifier of the organization that "owns" the identifier | Organization_identification_code (BF 1.1) | The value of the item reference |
| 16 asg_id | The identifier being assigned | Part_version_identification_code (BF 40) | The identifier of the organization that "owns" the identifier | Organization_identification_code (BF 1.1) | The value of the item reference |
| 25 asg_id | The identifier being assigned | Configuration_item_identification_code (BF 7.1) | The identifier of the organization that "owns" the identifier | Organization_identification_code (BF 1.1) | The value of the item reference |
| 26 asg_id | The identifier being assigned | Allowance_parts_list_code (BF 20.1) | The identifier of the organization that "owns" the identifier | Organization_identification_code (BF 1.1) | The value of the item reference |
| 30 asg_id | The identifier being assigned | OEM_part_type_code (BF 20.1) | The identifier of the organization that "owns" the identifier | Organization_identification_code (BF 1.1) | The value of the item reference |
| 37 asg_id | The identifier being assigned | Breakdown_element_version_identification_code (BF 9) | The identifier of the organization that "owns" the identifier | Organization_identification_code (BF 1.1) | The value of the item reference |
|
Instance # |
'class_name' |
|---|---|
| 1 asg_class | Configuration_item_location (BF 22.1) |
| 3 asg_class | Part_as_physical_element (BF 20.1) |
| 16 asg_class | Breakdown_element_in_parent_product (BF 38) |
| 21 asg_class | Product_life_cycle_support (BF 3) |
| 61 asg_class | Support_stage (BF 2.1) |
|
Instance # |
'class_name' |
|---|---|
| 1 asg_pind | Serial_identification_code_manufacturer (BF 37) |
|
Instance # |
'code' |
'name' |
'prop_name' |
'prop_code' |
'doc_assignment' |
'document_version' |
'document' |
'document_class' |
|---|---|---|---|---|---|---|---|---|
| 9 rep_code | The value of the item reference | The value of the item reference | Part_location_name (BF 21) | Part_location_code (BF 21.1) | Encoding_system (BF 15.3) | The value of the item reference | The value of the item reference | Encoding_system_document (BF 15.6) |
© OASIS 2010 — All rights reserved