| Capability (C055):— representing_project_information | Date: 2010/07/01 11:45:29 Revision: 1.20
 | 
      
      
      
       Issue:
                  SMB-1 by Sean Barker (2004-6-15) [minor_technical, open] - {Type = contents}
                  Issue:
                  SMB-1 by Sean Barker (2004-6-15) [minor_technical, open] - {Type = contents}
            		The reference data Owner states that the project is the owner of the information. Information ownership should be asserted
            using information rights.
            	
       Issue:
                  NN-1 by Nigel Newling (2005-11-17) [minor_technical, open] - {Type = contents}
                  Issue:
                  NN-1 by Nigel Newling (2005-11-17) [minor_technical, open] - {Type = contents}
            		Reference data examples 'Critical' and 'LowPriority' are not included in the reference data section.
            
            	
         
      This capability provides the ability to represent project information including:
         
      
         	
         - the name of the project;
- start and end dates;
- persons and organizations involved.
The representation of project information is based on the Project module
         	entities:
      
      	
      
      	
         	
      Representing a project
      	   
      A project is representated as a Project entity.
      
      	   
      The Project
         		attributes id, responsible_organizations and date attributes, are not used by this capability. 
         		This information should instead be represented by usage of 
         		Identification_assignment,
         		Date_or_date_time_assignment and
         		Organization_or_person_in_organization_assignment 
         		as described in the capabilities
         		C001: assigning_identifiers, C036: assigning_date_time and 
         		C016: representing_person_organization respectively. Each assignment should be classifed to in
         		accordance with the information that it represents.
      
      	   
      A typical class of Identification_assignment
         		is [ProjectIdentification]
![[warning:]](../../../../images/dex/warning.gif) Error RDL1: The class ProjectIdentification does not exist in RDL at URI urn:plcs:rdl:std. Check the dexlib/data/refdata/rdl_index.xml
Error RDL1: The class ProjectIdentification does not exist in RDL at URI urn:plcs:rdl:std. Check the dexlib/data/refdata/rdl_index.xml
.
      
      	   
      Typical classes of 
         		Date_or_date_time_assignment are 
         		[Start]
![[warning:]](../../../../images/dex/warning.gif) Error RDL1: The class Start does not exist in RDL at URI urn:plcs:rdl:std. Check the dexlib/data/refdata/rdl_index.xml
Error RDL1: The class Start does not exist in RDL at URI urn:plcs:rdl:std. Check the dexlib/data/refdata/rdl_index.xml
 and [End]
![[warning:]](../../../../images/dex/warning.gif) Error RDL1: The class End does not exist in RDL at URI urn:plcs:rdl:std. Check the dexlib/data/refdata/rdl_index.xml
Error RDL1: The class End does not exist in RDL at URI urn:plcs:rdl:std. Check the dexlib/data/refdata/rdl_index.xml
.
      
      	   
      A typical class of Organization_or_person_in_organization_assignment 
         		is [Owner]
![[warning:]](../../../../images/dex/warning.gif) Error RDL1: The class Owner does not exist in RDL at URI urn:plcs:rdl:std. Check the dexlib/data/refdata/rdl_index.xml
Error RDL1: The class Owner does not exist in RDL at URI urn:plcs:rdl:std. Check the dexlib/data/refdata/rdl_index.xml
      	   
      A project can also be classified to describe different kind of project aspects. Typical values includes 
         		 [Critical]
![[warning:]](../../../../images/dex/warning.gif) Error RDL1: The class Critical does not exist in RDL at URI urn:plcs:rdl:std. Check the dexlib/data/refdata/rdl_index.xml
Error RDL1: The class Critical does not exist in RDL at URI urn:plcs:rdl:std. Check the dexlib/data/refdata/rdl_index.xml
 and [LowPriority]
![[warning:]](../../../../images/dex/warning.gif) Error RDL1: The class LowPriority does not exist in RDL at URI urn:plcs:rdl:std. Check the dexlib/data/refdata/rdl_index.xml
Error RDL1: The class LowPriority does not exist in RDL at URI urn:plcs:rdl:std. Check the dexlib/data/refdata/rdl_index.xml
.
      
      		
      NOTE   
         There might be multiple classifications of a project.
      
         	
      
         	
      Representing project relationship
      	   
      A relationship between Project
         		entities is used to illustrate project sequences, project breakdowns etc.
         		Relationships between project entities are represented as Project_relationships.
      
      	   
      The relation_type attribute of 
         		Project_relationship is not used by this capability.
         		This information should be provided by the usage of
         		Classification assignment as described in the 
         		C010: assigning_reference_data capability. Typical values includes 
         		[Sequence]
![[warning:]](../../../../images/dex/warning.gif) Error RDL1: The class Sequence does not exist in RDL at URI urn:plcs:rdl:std. Check the dexlib/data/refdata/rdl_index.xml
Error RDL1: The class Sequence does not exist in RDL at URI urn:plcs:rdl:std. Check the dexlib/data/refdata/rdl_index.xml
 and [Decomposition]
![[warning:]](../../../../images/dex/warning.gif) Error RDL1: The class Decomposition does not exist in RDL at URI urn:plcs:rdl:std. Check the dexlib/data/refdata/rdl_index.xml
Error RDL1: The class Decomposition does not exist in RDL at URI urn:plcs:rdl:std. Check the dexlib/data/refdata/rdl_index.xml
.
      
         	
      
         	
      Representing project assignment
      	   
      An association between a project and the items that the project is related to is represented by 
         		Project_assignment.
      
      	   
      The role attribute of 
         		Project_assignment is not used by this capability.
         		This information should be provided by the usage of
         		Classification assignment as described in the 
         		C010: assigning_reference_data capability. A typical value is [TargetItem]
![[warning:]](../../../../images/dex/warning.gif) Error RDL1: The class TargetItem does not exist in RDL at URI urn:plcs:rdl:std. Check the dexlib/data/refdata/rdl_index.xml
Error RDL1: The class TargetItem does not exist in RDL at URI urn:plcs:rdl:std. Check the dexlib/data/refdata/rdl_index.xml
.
      
              	
         
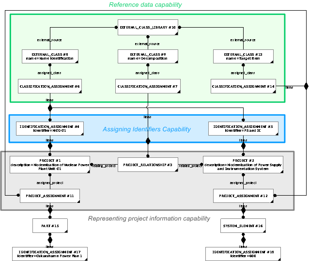
Figure 1 —  Example of project information.
      		
       
         	
      
         
      
       
      
            
      Enumeration of entity types that a project could be assigned to is outside the scope of this capability.
               
      
         
      
      
         The following sections define a set of templates for the capability,
         where a template is a specification of a set of entities that need to
         be instantiated to represent a given set of information.
         
      
      
      
         This section specifies the template assigning_project.
         
      
      
         NOTE 
         An explanation of a template and the associated instantiation path is
         provided in the          
         Template overview
         section.
         
      
      
      
               
         This template describes how to represent the assignment of a 
                    Project
                    to something else in the data set.
                  
         
             
       
      
      
         The EXPRESS-G diagram in
         Figure 
1
         shows the templates and EXPRESS entities that are required
         to represent the template 
         "assigning_project".
         The text highlighted in blue shows the template parameters.
         
      
         
Figure 1 —  An EXPRESS-G representation of the Information model for assigning_project
         The graphic for the template to be used in other EXPRESS-G diagrams
         is shown in Figure 
         
2
         below.
         
      
         
Figure 2 —  The graphical representation of the assigning_project template
      
         The following input parameters are defined for this template:
         
      
      
      
         
                      The project being assigned to something.
                    
         
       
      
      
         
                      The name of the Class being used to classify the
                      assignment of a Project
                      (
Project_assignment).
                      This provides the role or reason for the assignment.
                    
         
 
      
         
            The following classes and their sub-classes can be used:
            
         
         
       
      role_ecl_id (Default=urn:plcs:rdl:std,Type='URN', Optional)
      
 
      
         
                      The identifier of the 
                      
External_class_library 
                      storing the definition of the Class referenced by the parameter @role_class.
                    
         
 
      
      
         The items to which the project is assigned
       
      
      
         The following reference parameters are defined for this template:
         
      
      
      
         
            Allow the 
            
Project_assignment
            entity instantiated in this path to be referenced when this template is used. 
            
         
%^target = $assigning_project.proj_asg%
         
       
      
      
      
         The following parameter combinations specify a uniqueness constraint:
         
      
      Unique constraint: Project assignment
       
      
      
         The instantiation path shown below specifies the entities that are to be
         instantiated by the template.
         
      
      
      
      
         The following entities are instantiated with attributes as specified:
         
         
      
         The instance diagram in Figure 
         
3
         shows an example of the EXPRESS entities and templates that are instantiated by the template:       
         
         
/assigning_project(assigned_project='#2', role_class='Project_deliverable', role_ecl_id='urn:plcs:rdl:sample', items='#1')/
         (an illustration of the consolidated assigning_project template is shown in 
         
         
         Figure 
4 below.)
         
      
         
Figure 3 —  Entities instantiated by assigning_project template
         The instance model in STEP ASCII exchange file format (ISO 10303 Part
         21 syntax) is:
         
          #1 = PART('/IGNORE','/IGNORE','/IGNORE'); 
          #2 = PROJECT('/IGNORE','/IGNORE','/IGNORE',(),$,$,$,$);
          #3 = PROJECT_ASSIGNMENT(#2,'/IGNORE',(#1));
          #5 = CLASSIFICATION_ASSIGNMENT(#6,(#3),'/IGNORE');
          #6 = EXTERNAL_CLASS('/NULL','Project_deliverable','/IGNORE',#7);
          #7 = EXTERNAL_CLASS_LIBRARY('urn:plcs:rdl:sample','/IGNORE');
        
         The instance diagram in 
         Figure 
4
         shows the graphic symbol for the template that is to be
         used in other instance diagrams. The example template is:
         
         
         
/assigning_project(assigned_project='#2', role_class='Project_deliverable', role_ecl_id='urn:plcs:rdl:sample', items='#1')/
      
         
Figure 4 —  Instantiation of assigning_project template
      
         No common characterizations of the template 
         assigning_project
         have been identified. However, the ISO 10303-239 EXPRESS model
         may enable other assignments to the entities instantiated by the template.
         
      
      
      
         This section specifies the template representing_project.
         
      
      
         NOTE 
         An explanation of a template and the associated instantiation path is
         provided in the          
         Template overview
         section.
         
      
      
      
               
         This template describes how to represent a project.
             
       
      
      
         The EXPRESS-G diagram in
         Figure 
1
         shows the templates and EXPRESS entities that are required
         to represent the template 
         "representing_project".
         The text highlighted in blue shows the template parameters.
         
      
         
Figure 1 —  An EXPRESS-G representation of the Information model for representing_project
         The graphic for the template to be used in other EXPRESS-G diagrams
         is shown in Figure 
         
2
         below.
         
      
         
Figure 2 —  The graphical representation of the representing_project template
      
         The following input parameters are defined for this template:
         
      
      
      
         
                      The name or identifier of the 
                      
Project .
                    
         
 
      
      
         
                      The name of the class being used to classify the  
                      
Project name or identifier (@name).
                    
         
 
      
         
            The following classes and their sub-classes can be used:
            
         
         
       
      
      
         
                      The identifier of the 
                      
External_class_library 
                      storing the definition of the class referenced by the parameter @name_class.
                    
         
 
      
      
         
                      The name or identifier of the organization owning the project name/identifier.
                    
         
       
      
      
         
                      The name of the class being used to classify the
                      identification of the organization. For example CAGE code, or organization name.
                    
         
       
      
         
            The following classes and their sub-classes can be used:
            
         
         
       
      
      
         
                      The id of the 
                      
External_class_library
                      storing the definition of the class referenced by the parameter @name_owner_class.
                    
         
 
      
      
         The following reference parameters are defined for this template:
         
      
      
      
         
            Allow the 
            
Project
            entity instantiated in this path to be referenced when this template is used. 
            
         
            Note: The 
            
Project
            entity can be referenced in a template path by:
            
         
%^target = $representing_project.project%
         
            where 
            
target 
            is the parameter to which the 
            
Project
            is bound.
            
         
 
      
      
      
         The following parameter combinations specify a uniqueness constraint:
         
      
      Unique constraint: Project
            Each instance of the   
            
            entity
            
            (
Project)
            within the data set shall be uniquely identified 
            
            
            by a combination of the following parameters on this
            template (representing_project) namely: 
            
name,
            
name_class,
            
name_class_ecl_id,
            
name_owner.
The 
            
            instance is
            
            referenced by the following template parameter:
            
project.
            
         
 
      
      
         The instantiation path shown below specifies the entities that are to be
         instantiated by the template.
         
      
      
      
      
         The following entities are instantiated with attributes as specified:
         
         
      
         The instance diagram in Figure 
         
3
         shows an example of the EXPRESS entities and templates that are instantiated by the template:       
         
         
/representing_project(name='Speedo-project', name_class='Project_name', name_class_ecl_id='urn:plcs:rdl:std', name_owner='The Bike Company', name_owner_class='Organization_name', name_owner_ecl_id='urn:plcs:rdl:std')/
         (an illustration of the consolidated representing_project template is shown in 
         
         
         Figure 
4 below.)
         
      
         
Figure 3 —  Entities instantiated by representing_project template
         The instance model in STEP ASCII exchange file format (ISO 10303 Part
         21 syntax) is:
         
          #2 = PROJECT('/IGNORE','/IGNORE','/IGNORE',(),$,$,$,$);
          #4 = IDENTIFICATION_ASSIGNMENT('Speedo-project','/IGNORE','/IGNORE',(#2));
          #6 = CLASSIFICATION_ASSIGNMENT(#7,(#4),'/IGNORE');
          #7 = EXTERNAL_CLASS('/NULL','Project_name','/IGNORE',#8);
          #8 = EXTERNAL_CLASS_LIBRARY('urn:plcs:rdl:std','/IGNORE');
          #11 = ORGANIZATION('/IGNORE','/IGNORE');
          #13 = IDENTIFICATION_ASSIGNMENT('The Bike Company','/IGNORE','/IGNORE',(#11));
          #15 = CLASSIFICATION_ASSIGNMENT(#16,(#13),'/IGNORE');
          #16 = EXTERNAL_CLASS('/NULL','Organization_name','/IGNORE',#8);
          #18 = ORGANIZATION_OR_PERSON_IN_ORGANIZATION_ASSIGNMENT(#11,'/IGNORE',(#4));
          #20 = CLASSIFICATION_ASSIGNMENT(#21,(#18),'/IGNORE');
          #21 = EXTERNAL_CLASS('/NULL','Owner_of','/IGNORE',#8);
        
         The instance diagram in 
         Figure 
4
         shows the graphic symbol for the template that is to be
         used in other instance diagrams. The example template is:
         
         
         
/representing_project(name='Speedo-project', name_class='Project_name', name_class_ecl_id='urn:plcs:rdl:std', name_owner='The Bike Company', name_owner_class='Organization_name', name_owner_ecl_id='urn:plcs:rdl:std')/
      
         
Figure 4 —  Instantiation of representing_project template
      
         No common characterizations of the template 
         representing_project
         have been identified. However, the ISO 10303-239 EXPRESS model
         may enable other assignments to the entities instantiated by the template.
         
      
      
      
         This section specifies the template representing_information_collection.
         
      
      
         NOTE 
         An explanation of a template and the associated instantiation path is
         provided in the          
         Template overview
         section.
         
      
      
      
               
         This template describes how to represent an Information collection. An information collection referes to all the data instances
            that has been gathered for a specific purpose.
         
             
       
      
      
         The EXPRESS-G diagram in
         Figure 
1
         shows the templates and EXPRESS entities that are required
         to represent the template 
         "representing_information_collection".
         The text highlighted in blue shows the template parameters.
         
      
                 
      
         
Figure 1 —  An EXPRESS-G representation of the Information model for representing_information_collection
         The graphic for the template to be used in other EXPRESS-G diagrams
         is shown in Figure 
         
2
         below.
         
      
                 
      
         
Figure 2 —  The graphical representation of the representing_information_collection template
      
         The following input parameters are defined for this template:
         
      
      
      
         
                      The identification of the information collection.
                    
         
       
      
      
         
                      The name of the 
External_class that determines the type of identifier given by the
                      input parameter @info_collection_id.
                    
         
 
      
         
            The following classes and their sub-classes can be used:
            
         
         
       
      
      
      
      
         
                      The identification of the version of the defined information collection.
                    
         
       
      
      
         
                      The name of the 
External_class that determines the type of identifier given by the
                      input parameter @info_collection_ver_id.
                    
         
 
      
         
            The following classes and their sub-classes can be used:
            
         
         
       
      
      
      
      
         
                      The identification or name of the 
Organization  that 
                      "owns" the identification of the information collection and its version (@info_collection_id and @info_collection_ver_id).
                    
         
 
      
      
         
                      The name of the 
External_class that determines
                      the type of organization identification  (@org_id) being used. For example NCAGE code.
                    
         
 
      
         
            The following classes and their sub-classes can be used:
            
         
         
       
      
      
      
      
         
                      The name of the 
External_class that determines
                      the type of information collection being defined. 
                    
         
 
      
         
            The following classes and their sub-classes can be used:
            
         
         
       
      
      
      
      
         The following reference parameters are defined for this template:
         
      
      
      
         
            Allow the 
            
Document
            entity instantiated in this path to be referenced when this template is used. 
            
         
            Note: The 
            
Document
            entity can be referenced in a template path by:
            
         
%^target = $representing_information_collection.info_collection%
         
            where 
            
target 
            is the parameter to which the 
            
Document
            is bound.
            
         
 
      
      
      
         
            Allow the 
            
Document_version
            entity instantiated in this path to be referenced when this template is used. 
            
         
%^target = $representing_information_collection.info_collection_ver%
         
       
      
      
      
         The following parameter combinations specify a uniqueness constraint:
         
      
      Unique constraint: Unique Information Collection
         
                This rule means that there can be only one information collection
                with any given identifier.
                
         
       
      Unique constraint: Unique Information Collection Version
         
                This rule means that there can be only one version
                of an information collection with any given identifier.
                
         
       
      
      
         The instantiation path shown below specifies the entities that are to be
         instantiated by the template.
         
      
      
      Document-- Mark the Document entity (representing the Information Collection) as -- referable when this template is used by binding it to the reference -- parameter info_collection %^info_collection = 
Document%
Document.id =  '/IGNORE' 
Document.name =  '/IGNORE' 
Document.description =  '/IGNORE' 
-- Provide the role of the Document as an Information Collection, by classification /
assigning_reference_data(
    items=^info_collection, 
    class_name=@info_collection_type, 
    ecl_id=@info_collection_type_ecl_id)/
-- assign the identification to the Document (Information Collection) /
assigning_identification(
    items=^info_collection, 
    id=@info_collection_id, 
    id_class_name=@info_collection_id_class_name, 
    id_ecl_id=@info_collection_id_ecl_id, 
    org_id=@org_id, 
    org_id_class_name=@org_id_class_name, 
    org_id_ecl_id=@org_id_ecl_id)/
-- Mark the Document_version entity (representing the Information Collection Version) -- as referable when this template is used by binding it to the reference -- parameter info_collection_ver Document_version%^info_collection_ver = 
Document_version%
Document_version.id =  '/IGNORE' 
Document_version.description =  '/IGNORE' 
Document_version.of_product -> 
         ^info_collection
-- assign the identification to the Document_version (Information Collection Version) /
assigning_identification(
    items=^info_collection_ver, 
    id=@info_collection_ver_id, 
    id_class_name=@info_collection_ver_id_class_name, 
    id_ecl_id=@info_collection_ver_id_ecl_id, 
    org_id=@org_id, 
    org_id_class_name=@org_id_class_name, 
    org_id_ecl_id=@org_id_ecl_id)/
 
      
         The following entities are instantiated with attributes as specified:
         
         
      
         The instance diagram in Figure 
         
3
         shows an example of the EXPRESS entities and templates that are instantiated by the template:       
         
         
/representing_information_collection(info_collection_id='Bike X15 design review', info_collection_id_class_name='Information_collection_name', info_collection_id_ecl_id='urn:plcs:rdl:std', info_collection_ver_id='1', info_collection_ver_id_class_name='Progression_identification_code', info_collection_ver_id_ecl_id='urn:plcs:rdl:std', org_id='Bike Ltd', org_id_class_name='Organization_name', org_id_ecl_id='urn:plcs:rdl:std', info_collection_type='Design_review_baseline', info_collection_ecl_id='urn:plcs:rdl:sample')/
         (an illustration of the consolidated representing_information_collection template is shown in 
         
         
         Figure 
4 below.)
         
      
         
Figure 3 —  Entities instantiated by representing_information_collection template
      
         The instance diagram in 
         Figure 
4
         shows the graphic symbol for the template that is to be
         used in other instance diagrams. The example template is:
         
         
         
/representing_information_collection(info_collection_id='Bike X15 design review', info_collection_id_class_name='Information_collection_name', info_collection_id_ecl_id='urn:plcs:rdl:std', info_collection_ver_id='1', info_collection_ver_id_class_name='Progression_identification_code', info_collection_ver_id_ecl_id='urn:plcs:rdl:std', org_id='Bike Ltd', org_id_class_name='Organization_name', org_id_ecl_id='urn:plcs:rdl:std', info_collection_type='Design_review_baseline', info_collection_ecl_id='urn:plcs:rdl:sample')/
      
         
Figure 4 —  Instantiation of representing_information_collection template
      
         No common characterizations of the template 
         representing_information_collection
         have been identified. However, the ISO 10303-239 EXPRESS model
         may enable other assignments to the entities instantiated by the template.
         
      
      
      
         This section specifies the template assigning_information_collection.
         
      
      
         NOTE 
         An explanation of a template and the associated instantiation path is
         provided in the          
         Template overview
         section.
         
      
      
      
               
         This template describes how to represent the assignment of an information collection, 
            either to a member of the information collection, or to the object for which the information collection is defined.
         
             
       
      
      
         The EXPRESS-G diagram in
         Figure 
1
         shows the templates and EXPRESS entities that are required
         to represent the template 
         "assigning_information_collection".
         The text highlighted in blue shows the template parameters.
         
      
                 
      
         
Figure 1 —  An EXPRESS-G representation of the Information model for assigning_information_collection
         The graphic for the template to be used in other EXPRESS-G diagrams
         is shown in Figure 
         
2
         below.
         
      
                 
      
         
Figure 2 —  The graphical representation of the assigning_information_collection template
      
         The following input parameters are defined for this template:
         
      
      
      
         The information collection
                      which is assigned to either its members or its target object.
         
       
      
      
         The target of the assignment, i.e. the entity instance that is either a member or the target for the information collection.
       
      
      
         The  name of the 
                      
External_class
                      used to determine the the role of the assignment.
                    
         
 
      
         
            The following classes and their sub-classes can be used:
            
         
         
       
      
      
      
      
         The following reference parameters are defined for this template:
         
      
      
      
         
            Allow the 
            
Document_assignment
            entity instantiated in this path to be referenced when this template is used. 
            
         
%^target = $assigning_information_collection.info_collection_asg%
         
       
      
      
      
         The following parameter combinations specify a uniqueness constraint:
         
      
      Unique constraint: Information_collection_assignment
       
      
      
         The instantiation path shown below specifies the entities that are to be
         instantiated by the template.
         
      
      
      
      
         The following entities are instantiated with attributes as specified:
         
         
      
         The instance diagram in Figure 
         
3
         shows an example of the EXPRESS entities and templates that are instantiated by the template:       
         
         
/assigning_information_collection(info_collection_ver='#2', items='#4', role='Information_collection_member', role_ecl_id='urn:plcs:rdl:sample')/
         (an illustration of the consolidated assigning_information_collection template is shown in 
         
         
         Figure 
4 below.)
         
      
         
Figure 3 —  Entities instantiated by assigning_information_collection template
      
         The instance diagram in 
         Figure 
4
         shows the graphic symbol for the template that is to be
         used in other instance diagrams. The example template is:
         
         
         
/assigning_information_collection(info_collection_ver='#2', items='#4', role='Information_collection_member', role_ecl_id='urn:plcs:rdl:sample')/
      
         
Figure 4 —  Instantiation of assigning_information_collection template
      
         No common characterizations of the template 
         assigning_information_collection
         have been identified. However, the ISO 10303-239 EXPRESS model
         may enable other assignments to the entities instantiated by the template.
         
      
      
      
         This capability
         "Representing project information" is related to the
         following capabilities:
         
      
      
         
 ![[warning:]](../../../../images/dex/warning.gif) Error C1: Capability referencing_project not in dex_index.xml Error C1: Capability referencing_project not in dex_index.xml
 
         This capability
         "Representing project information" is dependent on
         the following capabilities:
         
      
      
      
        
      Relationship to the PDM Modules (PDM Schema) usage of the Project entity.
        
      This capability excludes the Project 
           entity attributes; id, planned_start_date, planned_end_date, actual_start_date,
           actual_end_date and responsible_organizations. This information should instead be exchanged using
           Identification_assignment,
           Date_or_date_time_assignment and
           Organization_or_person_in_organization_assignment
           as described in the capabilities C001: assigning_identifiers  
           C036: assigning_date_time and C016: representing_person_organization,
           together with the reference data defined below.
      
      
      
      
         The following classes of reference data are required for this capability:
         
      
[Owner]
![[warning:]](../../../../images/dex/warning.gif) Error RDL1: The class Owner does not exist in RDL at URI urn:plcs:rdl:std. Check the dexlib/data/refdata/rdl_index.xml
Error RDL1: The class Owner does not exist in RDL at URI urn:plcs:rdl:std. Check the dexlib/data/refdata/rdl_index.xml
[Start]
![[warning:]](../../../../images/dex/warning.gif) Error RDL1: The class Start does not exist in RDL at URI urn:plcs:rdl:std. Check the dexlib/data/refdata/rdl_index.xml
Error RDL1: The class Start does not exist in RDL at URI urn:plcs:rdl:std. Check the dexlib/data/refdata/rdl_index.xml
[End]
![[warning:]](../../../../images/dex/warning.gif) Error RDL1: The class End does not exist in RDL at URI urn:plcs:rdl:std. Check the dexlib/data/refdata/rdl_index.xml
Error RDL1: The class End does not exist in RDL at URI urn:plcs:rdl:std. Check the dexlib/data/refdata/rdl_index.xml
[ProjectIdentification]
![[warning:]](../../../../images/dex/warning.gif) Error RDL1: The class ProjectIdentification does not exist in RDL at URI urn:plcs:rdl:std. Check the dexlib/data/refdata/rdl_index.xml
Error RDL1: The class ProjectIdentification does not exist in RDL at URI urn:plcs:rdl:std. Check the dexlib/data/refdata/rdl_index.xml
[Sequence]
![[warning:]](../../../../images/dex/warning.gif) Error RDL1: The class Sequence does not exist in RDL at URI urn:plcs:rdl:std. Check the dexlib/data/refdata/rdl_index.xml
Error RDL1: The class Sequence does not exist in RDL at URI urn:plcs:rdl:std. Check the dexlib/data/refdata/rdl_index.xml
[Decomposition]
![[warning:]](../../../../images/dex/warning.gif) Error RDL1: The class Decomposition does not exist in RDL at URI urn:plcs:rdl:std. Check the dexlib/data/refdata/rdl_index.xml
Error RDL1: The class Decomposition does not exist in RDL at URI urn:plcs:rdl:std. Check the dexlib/data/refdata/rdl_index.xml
[TargetItem]
![[warning:]](../../../../images/dex/warning.gif) Error RDL1: The class TargetItem does not exist in RDL at URI urn:plcs:rdl:std. Check the dexlib/data/refdata/rdl_index.xml
Error RDL1: The class TargetItem does not exist in RDL at URI urn:plcs:rdl:std. Check the dexlib/data/refdata/rdl_index.xml