| Business DEX (NDLO007):— Represent_documents_and_their_applicability | Date: 2007/10/12 12:27:18 Revision: 1.41 |

|
Instance # |
'id' |
'id_role' |
'owner_org_id' |
'org_id_type' |
'external_class_name' |
|---|---|---|---|---|---|
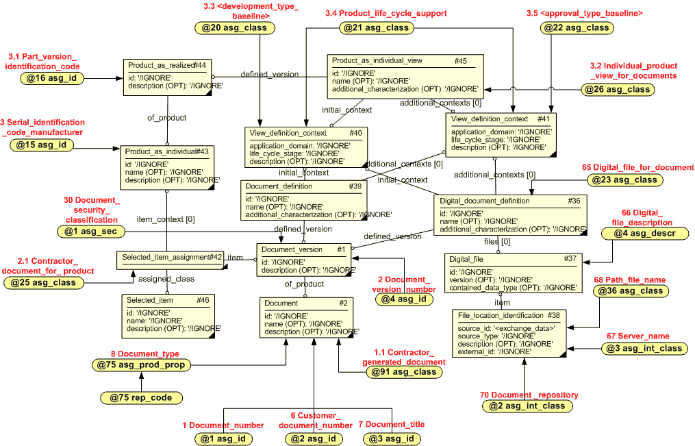
| 1 asg_id | The identifier being assigned | Document_number (BF 1) | The identifier of the organization that "owns" the identifier | Organization_identification_code (BF 5.1) | The value of the item reference |
| 2 asg_id | The identifier being assigned | Customer_document_number (BF 6) | The identifier of the organization that "owns" the identifier | Organization_identification_code (BF 5.1) | The value of the item reference |
| 3 asg_id | The identifier being assigned | Document_title (BF 7) | The identifier of the organization that "owns" the identifier | Organization_identification_code (BF 5.1) | The value of the item reference |
| 4 asg_id | The identifier being assigned | Document_version_number (BF 2) | The identifier of the organization that "owns" the identifier | Organization_identification_code (BF 5.1) | The value of the item reference |
| 15 asg_id | The identifier being assigned | Serial_identification_code_manufacturer (BF 3) | The identifier of the organization that "owns" the identifier | Organization_identification_code (BF 5.1) | The value of the item reference |
| 16 asg_id | The identifier being assigned | Part_version_identification_code (BF 3.1) | The identifier of the organization that "owns" the identifier | Organization_identification_code (BF 5.1) | The value of the item reference |
|
Instance # |
'class_name' |
|---|---|
| 20 asg_class | Development_type_baseline (BF 3.3) |
| 21 asg_class | Product_life_cycle_support (BF 3.4) |
| 22 asg_class | Approval_type_baseline (BF 3.5) |
| 23 asg_class | Digital_file_for_document (BF 65) |
| 25 asg_class | Contractor_documents_for_product (BF 2.1) |
| 26 asg_class | Individual_product_view_for_documents (BF 3.2) |
| 36 asg_class | Path_file_name (BF 68) |
| 91 asg_class | Contractor_generated_document (BF 1.1) |
|
Instance # |
'class_name' |
|---|---|
| 2 asg_int_class | Document_repository (BF 70) |
| 3 asg_int_class | Server_name (BF 67) |
|
Instance # |
'prop_name' |
'external_class' |
|---|---|---|
| 75 asg_prod_prop | The value of the item reference | Document_type (BF 8) |
|
Instance # |
'description' |
'class_name' |
|---|---|---|
| 4 asg_descr | The value of the item reference | Digital_file_description (BF 66) |
Table 1.4 — Instances of capability assigning_descriptor (C095) related to 'Document identification'
|
Instance # |
'classification_level' |
'description' |
'class_name' |
|---|---|---|---|
| 1 asg_sec | The value of the item reference | The value of the item reference | Document_security_classification (BF 30) |
Table 1.5 — Instances of capability assigning_security (C096) related to 'Document identification'
|
Instance # |
'code' |
'name' |
'prop_name' |
'prop_code' |
|---|---|---|---|---|
| 75 rep_code | The value of the item reference | The value of the item reference | Document_type_name (BF 8.2) | Document_type_code (BF 8.1) |

|
Instance # |
'id' |
'id_role' |
'owner_org_id' |
'org_id_type' |
'external_class_name' |
|---|---|---|---|---|---|
| 1 asg_id | The identifier being assigned | Document_number (BF 1) | The identifier of the organization that "owns" the identifier | Organization_identification_code (BF 5.1) | The value of the item reference |
| 4 asg_id | The identifier being assigned | Document_version_number (BF 2) | The identifier of the organization that "owns" the identifier | Organization_identification_code (BF 5.1) | The value of the item reference |
| 5 asg_id | The identifier being assigned | Document_version_number (BF 47.1) and Previous_document_version_number (BF 2.5) | The identifier of the organization that "owns" the identifier | Organization_identification_code (BF 5.1) | The value of the item reference |
| 9 asg_id | The identifier being assigned | Revision_notice_identifier (BF 47) | The identifier of the organization that "owns" the identifier | Organization_identification_code (BF 5.1) | The value of the item reference |
| 10 asg_id | The identifier being assigned | Revision_notice_status_code (BF 49) | The identifier of the organization that "owns" the identifier | Organization_identification_code (BF 5.1) | The value of the item reference |
| 13 asg_id | The identifier being assigned | Production_notification_status (BF 54.1) | The identifier of the organization that "owns" the identifier | Organization_identification_code (BF 5.1) | The value of the item reference |
| 14 asg_id | The identifier being assigned | Revision_notice_status_name (BF 50) | The identifier of the organization that "owns" the identifier | Organization_identification_code (BF 5.1) | The value of the item reference |
| 15 asg_id | The identifier being assigned | Implementation_status_in_product (BF 52) | The identifier of the organization that "owns" the identifier | Organization_identification_code (BF 5.1) | The value of the item reference |
Table 2.0 — Instances of capability assigning_identifiers (C001) related to 'Document revisions'
|
Instance # |
'class_name' |
|---|---|
| 1 rep_sel_itm | The value of the item reference |
Table 2.1 — Instances of capability Representing_parts (C002) related to 'Document revisions'
|
Instance # |
'class_name' |
|---|---|
| 5 asg_class | Document_revision_description (BF 46) |
| 6 asg_class | Revision_notice_status (BF 49.1) |
| 7 asg_class | Production_notification_need_indicator (BF 53) |
| 8 asg_class | Revision_notice_implementation (BF 52.2) |
| 9 asg_class | Implement_revision_notice_in_product (BF 52.3) |
| 10 asg_class | Revision_notice_implementation_method (BF 52.4) |
| 13 asg_class | Document_version_relationship (BF 43) |
| 21 asg_class | Product_life_cycle_support (BF 3.4) |
| 34 asg_class | Notify_production_control (BF 53.1) |
| 38 asg_class | Notification_method (BF 53.2) |
| 39 asg_class | Production_notification_status (BF 54) |
| 40 asg_class | Implementation_status_in_project (BF 52.1) |
| 61 asg_class | Support_stage (BF 3.6) |
| 91 asg_class | Contractor_generated_document (BF 1.1) |
Table 2.2 — Instances of capability assigning_reference_data (C010) related to 'Document revisions'
|
Instance # |
'org_id' |
'org_id_type' |
'org_name' |
'org_role' |
'org_address' |
'person_role' |
|---|---|---|---|---|---|---|
| 10 rep_pers_org | The value of the item reference | Organization_identification_code (BF 5.1) | The value of the item reference | Revision_notice_author (BF 55) | - | - |
|
Instance # |
'assign_role' |
'appr_purpose' |
'appr_status' |
'person_or_org_role' |
|---|---|---|---|---|
| 3 asg_app | Revision_notice_quality_acceptance (BF 56) | Revision_notice_quality_check (BF 56.1) | - | Revision_notice_quality_acceptor (BF 56.2) |
| 4 asg_app | Revision_notice_approval (BF 57) | Revision_notice_approval (BF 57.1) | - | Revision_notice_approving_person (BF 57.2) |
Table 2.4 — Instances of capability assigning_approvals (C019) related to 'Document revisions'
|
Instance # |
'description' |
|---|---|
| 1 asg_act | The value of the item reference |
Table 2.5 — Instances of capability representing_activity (C032) related to 'Document revisions'
|
Instance # |
'role_of_date' |
'calendar_date' |
|---|---|---|
| 4 asg_date | Document_revision_date (BF 34) | The value of the item reference |
| 5 asg_date | Revision_notice_date (BF 51) | The value of the item reference |
Table 2.6 — Instances of capability Assigning_date_time (C036) related to 'Document revisions'
|
Instance # |
'state_name' |
'state_role' |
'state_description' |
|---|---|---|---|
| 4 rep_state | State_of_change_activity (BF 52) | Implementation_status_in_product (BF 52.1) | - |
| 5 rep_state | State_of_notification_activity (BF 54.1) | Production_notification_status (BF 54) | - |
| 6 rep_state | Revision_notice_status_code (BF 49) | Revision_notice_status (BF 49.1) | Revision_notice_status_name (BF 50) |
|
Instance # |
'class_name' |
|---|---|
| 1 asg_pind | Serial_identification_code_manufacturer (BF 3) |
|
Instance # |
'prop_name' |
|---|---|
| 3 asg_prod_prp | The value of the item reference |
| 5 asg_prod_prp | The value of the item reference |
| 7 asg_prod_prp | The value of the item reference |
|
Instance # |
'prop_value' |
'prop_name' |
'prop_def_method' |
'class_name' |
|---|---|---|---|---|
| 3 rep_prp_txt | The Identifier being assigned | First_page_revised (BF 44) | Document_page_number (BF 44) | Document_index (BF 45) |
| 5 rep_prp_txt | The Identifier being assigned | Last_page_revised (BF 43.3) | Document_page_number (BF 44) | Document_index (BF 45) |
|
Instance # |
'description' |
'class_name' |
|---|---|---|
| 5 asg_descr | The value of the item reference | Digital_file_description (BF 66) |
Table 2.11 — Instances of capability assigning_descriptor (C095) related to 'Document revisions'
|
Instance # |
'code' |
'name' |
'prop_name' |
'prop_code' |
|---|---|---|---|---|
| 7 rep_code | The value of the item reference | The value of the item reference | Revision_notice_type_name (BF 48.2) | Revision_notice_type_code (BF 48.1) |

|
Instance # |
'id' |
'id_role' |
'owner_org_id' |
'org_id_type' |
'external_class_name' |
|---|---|---|---|---|---|
| 1 asg_id | The identifier being assigned | Document_number (BF 1)(BF 59) | The identifier of the organization that "owns" the identifier | Organization_identification_code (BF 5.1) | The value of the item reference |
| 4 asg_id | The identifier being assigned | Document_version_number (BF 2)(BF 59.1) | The identifier of the organization that "owns" the identifier | Organization_identification_code (BF 5.1) | The value of the item reference |
| 5 asg_id | The identifier being assigned | Document_version_number (BF 59.3) | The identifier of the organization that "owns" the identifier | Organization_identification_code (BF 5.1) | The value of the item reference |
| 7 asg_id | The identifier being assigned | First_item_referenced_identifier (BF 63.1) | The identifier of the organization that "owns" the identifier | Organization_identification_code (BF 5.1) | The value of the item reference |
| 8 asg_id | The identifier being assigned | Last_item_referenced_identifier (BF 64) | The identifier of the organization that "owns" the identifier | Organization_identification_code (BF 5.1) | The value of the item reference |
| 29 asg_id | The identifier being assigned | Referenced_document_sequential_identifier (BF 58.1) | The identifier of the organization that "owns" the identifier | Organization_identification_code (BF 5.1) | The value of the item reference |
| 38 asg_id | The identifier being assigned | Referenced_document_number(BF 59.2) | The identifier of the organization that "owns" the identifier | Organization_identification_code (BF 5.1) | The value of the item reference |
| 89 asg_id | The identifier being assigned | Document_number (BF 1)(BF 59) | The identifier of the organization that "owns" the identifier | Organization_identification_code (BF 5.1) | The value of the item reference |
Table 3.0 — Instances of capability assigning_identifiers (C001) related to 'Document references'
|
Instance # |
'class_name' |
|---|---|
| 1 rep_sel_itm | The value of the item reference |
Table 3.1 — Instances of capability Representing_parts (C002) related to 'Document references'
|
Instance # |
'class_name' |
|---|---|
| 2 asg_class | Referenced_document (BF 58) |
| 20 asg_class | Development_type_baseline (BF 3.3) |
| 21 asg_class | Product_life_cycle_support (BF 3.4) |
| 22 asg_class | Approval_type_baseline (BF 3.5) |
| 61 asg_class | Support_stage (BF 3.6) |
| 91 asg_class | Contractor_generated_document (BF 1.1) |
Table 3.2 — Instances of capability assigning_reference_data (C010) related to 'Document references'
|
Instance # |
'class_name' |
|---|---|
| 1 asg_pind | Serial_identification_code_manufacturer (BF 3) |
|
Instance # |
'prop_name' |
|---|---|
| 2 asg_prd_prp | The value of the item reference |
| 8 asg_prd_prp | The value of the item reference |
|
Instance # |
'description' |
'class_name' |
|---|---|---|
| 2 asg_descr | The value of the item reference | Description_of_referenced_data (BF 62) |
Table 3.5 — Instances of capability assigning_description (C095) related to 'Document references'
|
Instance # |
'code' |
'name' |
'prop_name' |
'prop_code' |
|---|---|---|---|---|
| 2 rep_code | The value of the item reference | The value of the item reference | Referenced_document_data_type_name (BF 60.2) | Referenced_document_data_type_code (BF 60.1) |
| 8 rep_code | The value of the item reference | The value of the item reference | Document_format_name (BF 61.2) | Document_format_code (BF 61.1) |

|
Instance # |
'id' |
'id_role' |
'owner_org_id' |
'org_id_type' |
'external_class_name' |
|---|---|---|---|---|---|
| 1 asg_id | The identifier being assigned | Document_number (BF 1) | The identifier of the organization that "owns" the identifier | Organization_identification_code (BF 5.1) | The value of the item reference |
| 4 asg_id | The identifier being assigned | Document_version_number (BF 2) | The identifier of the organization that "owns" the identifier | Organization_identification_code (BF 5.1) | The value of the item reference |
| 32 asg_id | The identifier being assigned | Document_intrinsic_version (BF 2.4) | The identifier of the organization that "owns" the identifier | Organization_identification_code (BF 5.1) | The value of the item reference |
|
Instance # |
'class_name' |
|---|---|
| 1 rep_sel_itm | The value of the item reference |
|
Instance # |
'class_name' |
|---|---|
| 42 asg_class | Document_author (BF 31.1) |
| 91 asg_class | Contractor_generated_document (BF 1.1) |
|
Instance # |
'org_id' |
'org_id_type' |
'org_name' |
'org_role' |
'org_address' |
|
|---|---|---|---|---|---|---|
| 6 rep_pers_org | The value of the item reference | Production_department_code (BF 38) | The value of the item reference | Production_department_document (BF 39) | - | |
| 7 rep_pers_org | The value of the item reference | Budget_responsible_organization_code (BF 16) | The value of the item reference | Document_budget_responsible (BF 15.1) | - | |
| 8 rep_pers_org | The value of the item reference | Document_responsible_office_code (BF 17) | The value of the item reference | Document_responsible_office (BF 17.1) | - | |
| 11 rep_pers_org | The value of the item reference | Organization_identification_code (BF 5.1) | Production_engineering_department (BF 41.2) | Work_status_in_production_engineering (BF 41.1) | - | |
| 12 rep_pers_org | The value of the item reference | Organization_identification_code (BF 5.1) | The value of the item reference | Organization_owning_company (BF 42) | - | |
| 13 rep_pers_org | The value of the item reference | Document_responsible_office_code (BF 17) | The value of the item reference | Document_responsible_office (BF 17.1) | - | |
| 14 rep_pers_org | The value of the item reference | Document_developing_organization_code (BF 13) | The value of the item reference | Document_developing_organization (BF 13.1) | - | |
| 15 rep_pers_org | The value of the item reference | Budget_responsible_organization_code (BF 15) | The value of the item reference | Document_budget_responsible (BF 15.1) | - |
|
Instance # |
'org_id' |
'org_id_type' |
'org_name' |
'org_role' |
'org_address' |
'person_role' |
|---|---|---|---|---|---|---|
| 9 rep_pers_org | The value of the item reference | Document_developing_organization_code (BF 13) | The value of the item reference | Document_developing_organization (BF 13.1) | - | - |
|
Instance # |
'relating_organization' |
'related_organization' |
'type_of_relation' |
|---|---|---|---|
| 1 rep_org_rel | The value of the item reference | The value of the item reference | The value of the item reference |
| 3 rep_org_rel | The value of the item reference | The value of the item reference | The value of the item reference |
|
Instance # |
'org_id' |
'org_id_type' |
'org_name' |
'org_addr' |
'person_role' |
|---|---|---|---|---|---|
| 1 rep_pers_org | The value of the item reference | Organization_identification_code (BF 5.1) | - | - | - |
| 2 rep_pers_org | The value of the item reference | Organization_identification_code (BF 5.1) | - | - | - |
|
Instance # |
'assign_role' |
'appr_purpose' |
'appr_status' |
'person_or_org_role' |
|---|---|---|---|---|
| 1 asg_app | Document_quality_acceptance (BF 32) | Quality_assurance_by_contractor (BF 32.1) | - | Contractor_quality_assurance_person (BF 32.2) |
| 2 asg_app | Document_final_approval (BF 33) | Final_approval_at_contractor (BF 33.1) | - | Contractor_final_approval_person (BF 33.2) |
| 5 asg_app | Document_approval (BF 36) | Approval_by_customer (BF 36.1) | - | - |
|
Instance # |
'role_of_date' |
'calendar_date' |
|---|---|---|
| 1 asg_date | Sending_date_to_customer (BF 35) | The value of the item reference |
| 3 asg_date | Sending_date_to_production_department (BF 37) | The value of the item reference |
|
Instance # |
'state_name' |
'state_role' |
'state_description' |
|---|---|---|---|
| 1 rep_state | Document_status_code (BF 19) | Document_status_in_technical_office (BF 19.1) | Document_status_name (BF 20) |
| 2 rep_state | Production_engineering_department_state (BF 40) | Organization_status_versus_document (BF 41) | - |
|
Instance # |
'class_name' |
|---|---|
| 1 asg_pind | Serial_identification_code_manufacturer (BF 3) |

|
Instance # |
'id' |
'id_role' |
'owner_org_id' |
'org_id_type' |
'external_class_name' |
|---|---|---|---|---|---|
| 1 asg_id | The identifier being assigned | Document_number (BF 1) | The identifier of the organization that "owns" the identifier | Organization_identification_code (BF 5.1) | The value of the item reference |
| 4 asg_id | The identifier being assigned | Document_version_number (BF 2) | The identifier of the organization that "owns" the identifier | Organization_identification_code (BF 5.1) | The value of the item reference |
| 17 asg_id | The identifier being assigned | Part_zone_code (BF 21) | The identifier of the organization that "owns" the identifier | Organization_identification_code (BF 5.1) | The value of the item reference |
| 18 asg_id | The identifier being assigned | Part_zone_name (BF 22) | The identifier of the organization that "owns" the identifier | Organization_identification_code (BF 5.1) | The value of the item reference |
| 19 asg_id | The identifier being assigned | Part_block_code (BF 23) | The identifier of the organization that "owns" the identifier | Organization_identification_code (BF 5.1) | The value of the item reference |
| 20 asg_id | The identifier being assigned | Part_block_name (BF 24) | The identifier of the organization that "owns" the identifier | Organization_identification_code (BF 5.1) | The value of the item reference |
| 21 asg_id | The identifier being assigned | Part_module_code (BF 25) | The identifier of the organization that "owns" the identifier | Organization_identification_code (BF 5.1) | The value of the item reference |
| 22 asg_id | The identifier being assigned | Part_module_name (BF 26) | The identifier of the organization that "owns" the identifier | Organization_identification_code (BF 5.1) | The value of the item reference |
| 23 asg_id | The identifier being assigned | Part_work_breakdown_element_code (BF 27) | The identifier of the organization that "owns" the identifier | Organization_identification_code (BF 5.1) | The value of the item reference |
| 24 asg_id | The identifier being assigned | Part_work_breakdown_element_name (BF 28) | The identifier of the organization that "owns" the identifier | Organization_identification_code (BF 5.1) | The value of the item reference |
| 25 asg_id | The identifier being assigned | Configuration_item_identification_code (BF 71) | The identifier of the organization that "owns" the identifier | Organization_identification_code (BF 5.1) | The value of the item reference |
| 26 asg_id | The identifier being assigned | Allowance_parts_list_code (BF 72) | The identifier of the organization that "owns" the identifier | Organization_identification_code (BF 5.1) | The value of the item reference |
| 27 asg_id | The identifier being assigned | Program_activity_code (BF 11) | The identifier of the organization that "owns" the identifier | Organization_identification_code (BF 5.1) | The value of the item reference |
| 28 asg_id | The identifier being assigned | Program_activity_name (BF 12) | The identifier of the organization that "owns" the identifier | Organization_identification_code (BF 5.1) | The value of the item reference |
| 30 asg_id | The identifier being assigned | OEM_part_type_code (BF 73) | The identifier of the organization that "owns" the identifier | Organization_identification_code (BF 5.1) | The value of the item reference |
| 31 asg_id | The identifier being assigned | Part_version_identification_code (BF 74) | The identifier of the organization that "owns" the identifier | Organization_identification_code (BF 5.1) | The value of the item reference |
Table 5.0 — Instances of capability assigning_identifiers (C001) related to 'Document applicability'
|
Instance # |
'class_name' |
|---|---|
| 1 rep_sel_itm | The value of the item reference |
Table 5.1 — Instances of capability Representing_parts (C002) related to 'Document applicability'
|
Instance # |
'class_name' |
|---|---|
| 20 asg_class | Development_type_baseline (BF 3.3) |
| 21 asg_class | Product_life_cycle_support (BF 3.4) |
| 22 asg_class | Approval_type_baseline (BF 3.5) |
| 26 asg_class | Individual_product_view_for_documents (BF 3.2) |
| 27 asg_class | Document_for_program_activity (BF 4) |
| 28 asg_class | Document_for_product_zone (BF 4.1) |
| 29 asg_class | Document_for_product_block (BF 4.2) |
| 30 asg_class | Document_for_product_module (BF 4.3) |
| 31 asg_class | Document_for_work_breakdown_structure (BF 4.4) |
| 32 asg_class | Document_for_breakdown_element_in_product (BF 4.5) |
| 33 asg_class | Document_for_parts_list_item (BF 4.6) |
| 61 asg_class | Support_stage (BF 3.6) |
| 91 asg_class | Contractor_generated_document (BF 1.1) |
|
Instance # |
'class_name' |
|---|---|
| 1 asg_pind | Serial_identification_code_manufacturer (BF 3) |
© OASIS 2010 — All rights reserved